Nota
L'accesso a questa pagina richiede l'autorizzazione. È possibile provare ad accedere o modificare le directory.
L'accesso a questa pagina richiede l'autorizzazione. È possibile provare a modificare le directory.
La visualizzazione modello di contenuto fornisce una rappresentazione grafica di nodi dello schema locali e globali e dei relativi componenti, inclusi tipi semplici e complessi, elementi, gruppi di modelli, attributi e gruppi di attributi. Non è possibile visualizzare commenti XML e istruzioni di elaborazione nella visualizzazione modello di contenuto. La visualizzazione modello di contenuto contiene due pannelli: un pannello Area di lavoro che contiene un elenco dei nodi nell'area di lavoro Progettazione XML Schema e l'area di progettazione in cui è possibile visualizzare il con modalità tenda l dei nodi dello schema selezionati nel pannello Area di lavoro. La visualizzazione modello di contenuto include anche la barra degli strumenti di Progettazione XML Schema e la barra di navigazione.
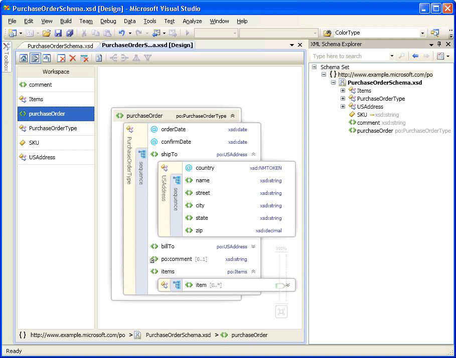
Nell'immagine seguente il pannello Area di lavoro contiene sei nodi dello schema. Il purchaseOrder nodo viene selezionato nel pannello Area di lavoro e viene visualizzato nell'area di progettazione.

Pannello area di lavoro
Dopo aver aggiunto nodi all'area di lavoro, l'elenco dei nodi verrà visualizzato nel pannello Area di lavoro della visualizzazione modello di contenuto. Quando si selezionano nodi nel pannello Area di lavoro , questi vengono visualizzati nell'area di progettazione Visualizzazione modello di contenuto. Per eliminare nodi dall'area di lavoro, usare la barra degli strumenti di Progettazione XSD, il menu di scelta rapida del pannello Area di lavoro o il tasto Elimina .
Per informazioni sull'aggiunta di nodi, vedere la sezione "Aggiunta di nodi all'area di lavoro" nell'area di lavoro di Progettazione XML Schema.
Area di progettazione
Quando un nodo viene selezionato nel pannello Area di lavoro , viene aggiunto all'area di progettazione Visualizzazione modello di contenuto in cui è possibile visualizzare i dettagli del nodo.
Il modello di contenuto di un nodo viene rappresentato tramite un albero grafico espandibile con elementi e attributi visualizzati come nodi dell'albero. Per impostazione predefinita, viene espanso solo un livello. Le altre informazioni, ad esempio compositor, nomi di tipo, gruppi e altri contenitori, vengono posizionate in una barra verticale (in caso di espansione) lungo gli elementi e gli attributi che includono. Facendo doppio clic su una barra verticale, questa diventa orizzontale e l'albero viene compresso. Facendo doppio clic su una barra orizzontale, questa diventa verticale e l'albero viene espanso. Selezionando la barra verticale vengono selezionati tutti i nodi nel contenitore. I espansori vengono visualizzati a destra di un nodo se un elemento può essere espanso o compresso.
Se l'area di progettazione è vuota, vengono visualizzati l'editor XML, XML Schema Explorer e la filigrana. La filigrana è un elenco di collegamenti a tutte le visualizzazioni di Progettazione XSD. Se il set di schemi contiene errori, alla fine dell'elenco viene visualizzato il testo: "Usare l'elenco degli errori per visualizzare e correggere gli errori nel set di schemi".
Barra di navigazione
Tramite la barra di navigazione nella parte inferiore della visualizzazione modello di contenuto viene mostrato dove si trova il nodo selezionato nel set di schemi.
Menu di scelta rapida
Quando si fa clic con il pulsante destro del mouse su un elemento nell'area di progettazione o nel pannello Area di lavoro , viene visualizzato un menu di scelta rapida. Nella tabella seguente vengono descritte le opzioni disponibili per l'area di progettazione della visualizzazione modello di contenuto.
| Opzione | Descrizione |
|---|---|
| Mostra in XML Schema Explorer | Inserisce lo stato attivo su Schema Explorer ed evidenzia il nodo del set di schemi. |
| Mostra nella visualizzazione grafico | Passa alla visualizzazione grafico. |
| Generare codice XML di esempio | Disponibile solo per elementi globali. Consente di generare un file XML di esempio per l'elemento globale. |
| Mostra documentazione | Mostra o nasconde il contenuto del nodo annotazione/documentazione. |
| Esporta diagramma come immagine | Salva l'area di progettazione in un file XPS. |
| Visualizza codice | Apre il file contenente il nodo selezionato nell'editor XML. L'elemento selezionato in XML Schema Explorer è selezionato anche nell'editor XML. |
| Finestra Proprietà | Apre la finestra Proprietà (se non è già aperta). In questa finestra verranno visualizzate le informazioni sul nodo. |
Nella tabella seguente vengono descritte le opzioni disponibili per il pannello Area di lavoro .
| Opzione | Descrizione |
|---|---|
| Mostra in XML Schema Explorer | Inserisce lo stato attivo su Schema Explorer ed evidenzia il nodo del set di schemi. |
| Mostra nella visualizzazione grafico | Passa alla visualizzazione grafico. |
| Cancella area di lavoro | Cancella l'area di lavoro e l'area di progettazione. |
| Rimuovi dall'area di lavoro | Rimuove i nodi selezionati dall'area di lavoro e dall'area di progettazione. |
| Rimuovi tutto ma la selezione dall'area di lavoro | Rimuove i nodi non selezionati dall'area di lavoro e dall'area di progettazione. |
| Generare codice XML di esempio | Disponibile solo per elementi globali. Consente di generare un file XML di esempio per l'elemento globale. |
| Seleziona tutto | Seleziona tutti i nodi nel pannello Area di lavoro . |
| Visualizza codice | Apre il file contenente il nodo selezionato nell'editor XML. L'elemento selezionato in XML Schema Explorer è selezionato anche nell'editor XML. |
| Finestra Proprietà | Apre la finestra Proprietà (se non è già aperta). In questa finestra verranno visualizzate le informazioni sul nodo. |
Finestra Proprietà
Usare il menu di scelta rapida (clic con il pulsante destro del mouse) per aprire inizialmente la finestra Proprietà . Per impostazione predefinita, la finestra Proprietà viene visualizzata nell'angolo inferiore destro di Visual Studio. Quando si fa clic su un nodo di cui viene eseguito il rendering nella visualizzazione Modello di contenuto, le proprietà di tale nodo vengono visualizzate nella finestra Proprietà .
Barra degli strumenti della finestra di progettazione XSD
I seguenti pulsanti della barra degli strumenti di Progettazione XSD sono abilitati quando la visualizzazione modello di contenuto è attiva.

| Opzione | Descrizione |
|---|---|
| Mostra visualizzazione iniziale | Passa alla visualizzazione iniziale. È possibile accedere a questa visualizzazione usando la scelta rapida da tastiera: CTRL+1. |
| Mostra visualizzazione modello di contenuto | Passa alla visualizzazione Modello di contenuto. È possibile accedere a questa visualizzazione usando la scelta rapida da tastiera: CTRL+2. |
| Mostra visualizzazione grafico | Passa alla visualizzazione grafico. È possibile accedere a questa visualizzazione usando la scelta rapida da tastiera: CTRL+3. |
| Cancella area di lavoro | Cancella l'area di lavoro e l'area di progettazione. |
| Rimuovi dall'area di lavoro | Rimuove i nodi selezionati dall'area di lavoro e dall'area di progettazione. |
| Rimuovi tutto ma la selezione dall'area di lavoro | Rimuove i nodi non selezionati dall'area di lavoro e dall'area di progettazione. |
| Mostra documentazione | Mostra o nasconde il contenuto del nodo annotazione/documentazione. |
Panoramica/scorrimento
È possibile eseguire la panoramica dell'area di progettazione usando le barre di scorrimento o tenendo premuto ctrl mentre si fa clic e si trascina il mouse. Quando si esegue la panoramica dell'area di progettazione usando clic e trascinamento, il cursore passa a quattro frecce incrociate che puntano in quattro direzioni.
Annulla/ripeti
La funzionalità di annullamento/ripristino è abilitata nella visualizzazione modello di contenuto per le seguenti azioni:
Aggiunta di un singolo nodo con trascinamento della selezione.
Aggiunta di più nodi dalla finestra dei risultati della ricerca in Schema Explorer.
Aggiunta di nodi dalla visualizzazione iniziale.
Eliminazione di uno o più nodi.
Zoom
Lo zoom è disponibile nell'angolo inferiore destro della visualizzazione Modello di contenuto.
È possibile controllare lo zoom nei seguenti modi:
Tenendo premuto CTRL e ruotando la rotellina del mouse quando si passa il mouse sull'area Visualizzazione modello di contenuto.
Tramite il dispositivo di scorrimento. Il dispositivo di scorrimento mostra il livello di zoom corrente.
Il dispositivo di scorrimento Zoom è opaco quando lo si seleziona, si passa il puntatore del mouse o si usa CTRL con la rotellina del mouse per eseguire lo zoom. In altre occasioni, è trasparente.
Integrazione dell'editor XML
È possibile passare dalla finestra di progettazione XSD all'editor XML usando il menu di scelta rapida .You can switch back and forth between the XSD Designer and the XML editor by using the right-click (context) menu.
Se si apportano modifiche allo schema impostato nell'editor XML, le modifiche vengono sincronizzate nella visualizzazione Modello di contenuto. Per altre informazioni, vedere Integrazione con l'editor XML.