Hinweis
Für den Zugriff auf diese Seite ist eine Autorisierung erforderlich. Sie können versuchen, sich anzumelden oder das Verzeichnis zu wechseln.
Für den Zugriff auf diese Seite ist eine Autorisierung erforderlich. Sie können versuchen, das Verzeichnis zu wechseln.
von Won Yoo
Dieser Abschnitt des Dokuments gilt für Microsoft Application Request Routing Version 2 für IIS 7 und höher.
Ziel
Um das Feature für die Inhaltscodierungskomprimierung in Application Request Routing (ARR) zu verstehen und zu konfigurieren.
Voraussetzungen
Dies ist ein erweitertes Feature in ARR. In diesem Artikel wird davon ausgegangen, dass Sie mit der allgemeinen Funktionalität von ARR vertraut sind und wissen, wie Sie ARR mit dem Datenträgercache bereitstellen und konfigurieren. Wenn dies noch nicht geschehen ist, wird dringend empfohlen, die folgenden exemplarischen Vorgehensweisen zu überprüfen, bevor Sie fortfahren:
- Konfigurieren und Aktivieren des Datenträgercaches im Anwendungsanforderungsrouting
- Cachehierarchieverwaltung mit Anwendungsanforderungsrouting
- Bereitstellen des Anwendungsanforderungsroutings im CDN
- Durchsuchen von zwischengespeicherten Inhalten auf dem Datenträger im Anwendungsanforderungsrouting
- Löschen zwischengespeicherter Objekte
- Manuelles Überschreiben von Cachesteuerungsdirektiven mithilfe des Anwendungsanforderungsroutings
- Aufwärmen von Cacheknoten im Anwendungsanforderungsrouting
Wenn Anwendungsanforderungsrouting Version 2 nicht installiert wurde, können Sie es herunterladen unter:
- Microsoft Application Request Routing Version 2 für IIS 7 (x86) hier (
https://download.microsoft.com/download/4/D/F/4DFDA851-515F-474E-BA7A-5802B3C95101/ARRv2_setup_x86.EXE). - Microsoft Application Request Routing Version 2 für IIS 7 (x64) hier (
https://download.microsoft.com/download/3/4/1/3415F3F9-5698-44FE-A072-D4AF09728390/ARRv2_setup_x64.EXE).
Führen Sie die in diesem Dokument beschriebenen Schritte aus, um ARR Version 2 zu installieren.
Schritt 1 : Übersicht über die Komprimierungsfunktion in ARR.
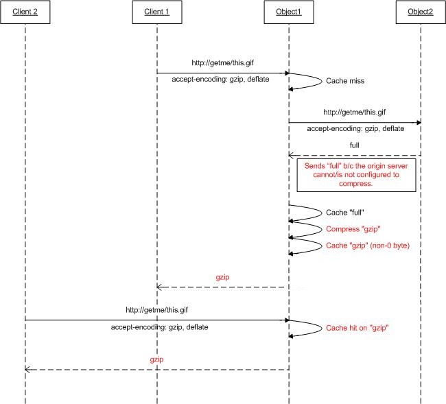
Basierend auf dem Accept-Encoding-Anforderungsheader können die Webserver eine Antwort in einem codierten (komprimierten) Format komprimieren, das der Client verstehen kann. Während viele der Webserver unterschiedliche Komprimierungsformate wie gzip oder deflate haben, sind sie möglicherweise nicht aktiviert. Wenn Anforderungen mit ARR verarbeitet werden und ARR als Cacheproxy konfiguriert ist, kann es zudem so eingestellt werden, dass die Antworten komprimiert werden. Dadurch werden die Inhalte als komprimierte Objekte zwischengespeichert, selbst wenn die Ursprungswebserver die Antworten basierend auf dem Accept-Encoding-Header möglicherweise nicht komprimieren.
Das folgende Diagramm zeigt weiter, wie dieses Feature funktioniert:
Schritt 2: Aktivieren/Deaktivieren der Komprimierung auf ARR.
Dieses Feature ist standardmäßig aktiviert und befindet sich auf der Seite "Cachekonfiguration".
Starten Sie DEN IIS-Manager.
Der Datenträgercache für ARR wird auf Serverebene konfiguriert. Wählen Sie den Server in der Navigationsstrukturansicht aus.
Doppelklicken Sie auf den Application Request Routing-Cache.
Klicken Sie im Bereich "Aktionen " auf "Cachekonfiguration".
Verwenden Sie das Kontrollkästchen Komprimierung aktivieren, um dieses Feature in ARR zu aktivieren oder zu deaktivieren.
Zusammenfassung
Sie haben jetzt erfolgreich einen Datenträgercache für ARR konfiguriert und aktiviert. Weitere exemplarische Vorgehensweisen für ARR Version 2 finden Sie in den Dokumenten in diesem Artikel.