Designer de esquema

O Schema Designer na extensão MSSQL para Visual Studio Code fornece um ambiente gráfico para visualizar, conceber e gerir esquemas de base de dados sem escrever instruções Transact-SQL (T-SQL).

Captura de tela da visão geral do designer de esquema mostrando um diagrama de esquema de banco de dados.

Caraterísticas

O designer de esquema oferece estes recursos:

  • Visualize a estrutura do banco de dados com diagramas interativos.
  • Crie ou edite tabelas, chaves estrangeiras, chaves primárias e restrições.
  • Pesquise, arraste e solte, filtre, amplie, use um minimapa e organize diagramas automaticamente para navegação e personalização eficientes.
  • Exporte diagramas de esquemas para documentação ou partilha.
  • Gere e visualize automaticamente scripts T-SQL somente leitura que representam as suas alterações de esquema.
  • Revise e aplique alterações ao banco de dados com o recurso Publicar alterações.

Abrir editor de esquemas

Clique com o botão direito do mouse no banco de dados no pesquisador de objetos e selecione Design Schema no menu. Esta ação abre a vista do designer de esquemas, que permite então ver o diagrama visual da base de dados.

Captura de ecrã do ponto de entrada para abrir o designer de esquemas na extensão MSSQL do Visual Studio Code.

Uma vez dentro do designer de esquema, você encontra uma tela com vários recursos de navegação. As instruções para se orientar:

  • Panorâmica e zoom: selecione e arraste para qualquer lugar na tela para mover o diagrama. Use a roda de rolagem do mouse ou gestos do trackpad para aumentar e diminuir o zoom para uma visão mais próxima ou mais ampla.

  • Minimapa: Utilize o minimapa integrado (localizado no canto inferior direito do designer) para navegar rapidamente por esquemas grandes ou complexos.

    Captura de tela do recurso de minimapa no designer de esquema para navegação rápida.

  • Arrastar e soltar: reorganize tabelas e relacionamentos arrastando elementos na tela. Esta opção ajuda-o a criar um layout que faça sentido para si ou para a sua equipa.

  • Pesquisar e filtrar: use a caixa de pesquisa (Ctrl+F ou Cmd+F) para localizar tabelas ou colunas específicas. Aplique filtros para se concentrar em determinadas partes do esquema ou ocultar elementos irrelevantes.

  • Auto-arranjar: O diagrama é automaticamente organizado de forma legível por padrão. Se reposicionares manualmente as tabelas e quiseres reiniciar a vista, seleciona o botão Autoarranjo para reorganizar as tabelas.

Compreender a estrutura e as relações da tabela

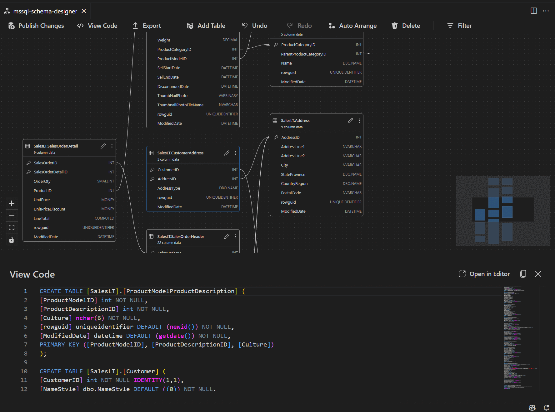
Quando entras na vista do designer de esquemas, vês a visualização das tabelas da tua base de dados. Cada tabela exibe seu esquema e nome da tabela, colunas, tipos de dados e chaves primárias mostrados como um ícone de chave.

Captura de tela de uma estrutura de tabela mostrando colunas, tipos de dados e chaves primárias no designer de esquema.

As relações de chave estrangeira são representadas por setas de ligação entre as colunas. Por exemplo, no diagrama anterior, a AddressID coluna na tabela faz referência CustomerAddress à AddressID coluna na Address tabela, representando visualmente a relação entre elas.

Adicionar ou editar tabelas

Selecione Adicionar Tabela na barra de ferramentas superior para adicionar uma nova tabela. Selecione o ícone do lápis numa tabela no diagrama para editar essa tabela.

Captura de tela do painel do editor de tabela para adicionar ou modificar detalhes da tabela no designer de esquema.

Esta ação abre o separador de Tabela no Editor de Tabelas num painel lateral. É possível:

  • Selecionar ou alterar o esquema
  • Definir o nome da tabela
  • Adicionar novas colunas com nome, tipo de dados, valor padrão e restrições
  • Marcar uma ou mais colunas como chaves primárias
  • Excluir ou atualizar colunas existentes conforme necessário

Selecione Guardar para aplicar as alterações. O diagrama é atualizado para refletir suas alterações. Para recursos mais avançados de edição de tabela, como a criação de índices ou a configuração de regras de restrição, use o designer de tabela na extensão MSSQL para Visual Studio Code.

Adicionar ou editar relações de chave estrangeira

Para gerir relações de chave estrangeira, selecione os três pontos (...) numa tabela no diagrama e selecione Gerir Relações.

Captura de tela do ponto de entrada do gerenciamento de relacionamentos no designer de esquema.

Esta opção abre o separador Chaves Estrangeiras no painel lateral do Editor de Tabelas , onde pode:

  • Adicionar novas relações de chave estrangeira fazendo referência a chaves primárias em outras tabelas
  • Definir o nome da chave estrangeira
  • Editar chaves estrangeiras existentes para atualizar ou corrigir relações

Captura de ecrã do painel de gerenciamento de relacionamentos de chave estrangeira no designer de esquema.

As alterações aparecem automaticamente no diagrama visual, com setas que indicam a direção de cada relação.

Captura de tela de setas que representam relações de chave estrangeira entre tabelas no designer de esquema.

Como alternativa, você pode criar uma relação arrastando uma seta de uma coluna para outra diretamente no diagrama. Este método define uma relação um-para-um entre as colunas selecionadas.

Exibir definição de esquema no painel de script

Na barra de ferramentas da faixa de opções, selecione o botão Exibir código para abrir o painel inferior. Este painel mostra o script T-SQL somente leitura que exibe em tempo real as ações executadas no designer de esquema.

Captura de tela do painel de exibição de código mostrando scripts T-SQL gerados pelo designer de esquema.

Rever e publicar as alterações

Quando terminar de editar tabelas ou relações, selecione Publicar Alterações na barra de ferramentas superior. Esta ação gera um relatório de resumo de alterações que lista todas as modificações pendentes ao seu esquema.

Captura de tela do recurso de publicação de alterações no designer de esquema resumindo modificações de esquema.

Revise o relatório com atenção. Verifique a caixa de confirmação para reconhecer e aceitar quaisquer riscos potenciais associados à aplicação das alterações. Este processo utiliza o DacFX (Data-tier Application Framework) para implementar as suas atualizações de esquema.

Integração com o GitHub Copilot

O Schema Designer suporta o GitHub Copilot para design de esquemas assistido por IA. Pode usar linguagem natural para criar esquemas, modificar esquemas existentes, rever alterações através de uma vista diferencial e importar artefactos externos. As alterações refletem-se no diagrama visual e no script T-SQL.

Para instruções detalhadas sobre como usar o GitHub Copilot no Schema Designer, consulte a integração do GitHub Copilot no Schema Designer (pré-visualização).

Comentários e suporte

Se você tiver ideias, comentários ou quiser se envolver com a comunidade, participe da discussão em https://aka.ms/vscode-mssql-discussions. Para reportar um bug, visite https://aka.ms/vscode-mssql-bug. Para solicitar um novo recurso, vá para https://aka.ms/vscode-mssql-feature-request.