Nota
O acesso a esta página requer autorização. Pode tentar iniciar sessão ou alterar os diretórios.
O acesso a esta página requer autorização. Pode tentar alterar os diretórios.
O Assistente de Migração do SQL Server (SSMA) para SAP ASE permite que você converta rapidamente esquemas de bancos de dados do SAP Adaptive Server Enterprise (ASE) em esquemas do SQL Server ou do Banco de Dados SQL do Azure, carregue os esquemas resultantes no SQL Server ou no Banco de Dados SQL do Azure e migre dados do SAP ASE para o SQL Server ou o Banco de Dados SQL do Azure.
Este tópico apresenta o processo de instalação e ajuda a familiarizar você com a interface de usuário do SSMA.
Instalação e licenciamento do SSMA
Para usar o SSMA, primeiro é necessário instalar o programa cliente do SSMA em um computador que possa acessar a instância de origem do SAP ASE e a instância de destino do SQL Server ou do Banco de Dados SQL do Azure. Para usar a migração de dados no lado do servidor, você deve instalar o pacote de extensões e pelo menos um dos provedores do SAP ASE (OLE DB ou ADO.NET) no computador que está executando o SQL Server. Esses componentes suportam a migração de dados e a emulação das funções do sistema SAP ASE. Para obter instruções de instalação, consulte Instalar o SSMA para SAP ASE (SybaseToSQL).
Para iniciar o SSMA, clique em Iniciar, aponte para Todos os Programas, aponte para Assistente de Migração do Microsoft SQL Server para Sybase e, em seguida, selecione Assistente de Migração do Microsoft SQL Server para Sybase. Na primeira vez em que você inicia o SSMA, é exibida uma caixa de diálogo de licenciamento. Você deve licenciar o SSMA usando um Windows Live ID antes de poder usar o SSMA. As instruções de licenciamento estão incluídas nas instruções de instalação, no tópico Instalar o cliente SSMA para Sybase (SybaseToSQL).
Interface de usuário do SSMA para SAP ASE
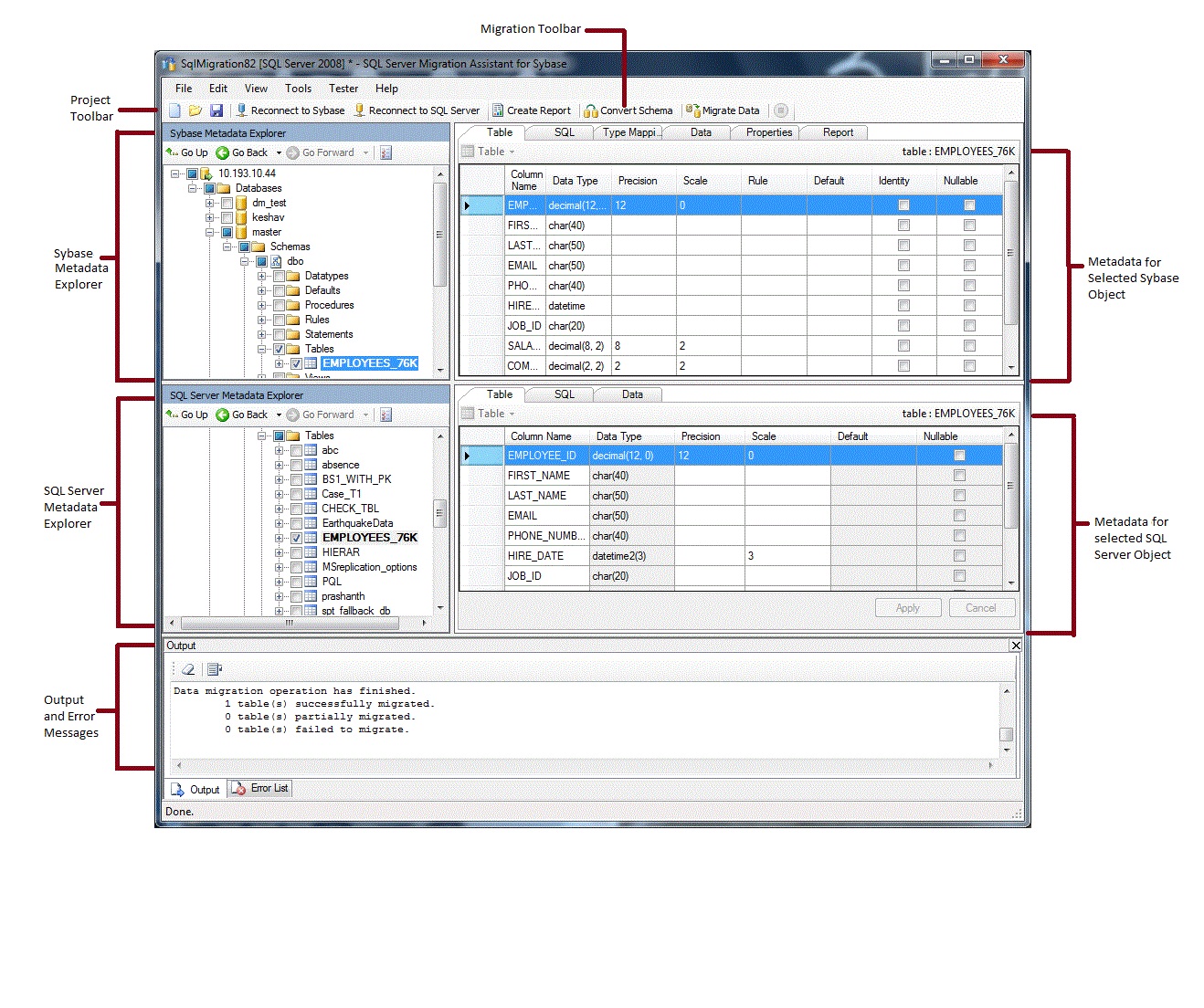
Depois que o SSMA for instalado e licenciado, você poderá usá-lo para migrar bancos de dados SAP ASE para o SQL Server ou para o Banco de Dados SQL do Azure. É útil familiarizar-se com a interface de usuário do SSMA antes de começar. O diagrama a seguir mostra a interface de usuário do SSMA, incluindo os exploradores de metadados, metadados, barras de ferramentas, painel de saída e painel de lista de erros:

Para iniciar uma migração, você deve primeiro criar um novo projeto. Em seguida, conecte-se ao SAP ASE. Após uma conexão bem-sucedida, uma hierarquia de bancos de dados SAP ASE aparecerá no Gerenciador de Metadados do Sybase. Em seguida, você pode clicar com o botão direito do mouse nos objetos do Gerenciador de Metadados do Sybase para realizar tarefas como criar relatórios que avaliam as conversões para o SQL Server ou o Banco de Dados SQL do Azure. Você também pode realizar essas tarefas por meio das barras de ferramentas e dos menus.
Você também deve se conectar a uma instância do SQL Server ou do Banco de Dados SQL do Azure. Após uma conexão bem-sucedida, uma hierarquia de bancos de dados SQL Server ou SQL Azure será exibida no SQL Server ou no Gerenciador de Metadados do SQL Azure. Depois de converter os esquemas do SAP ASE em esquemas do SQL Server ou do Banco de Dados SQL do Azure, selecione esses esquemas convertidos no SQL Server ou no Gerenciador de Metadados do SQL Azure e, em seguida, carregue os esquemas no SQL Server ou no Banco de Dados SQL do Azure.
Depois de carregar os esquemas convertidos no SQL Server ou no banco de dados SQL do Azure, você pode retornar ao Gerenciador de Metadados do Sybase e migrar os dados dos bancos de dados SAP ASE para os bancos de dados SQL Server ou SQL do Azure.
Para obter mais informações sobre essas tarefas e como executá-las, consulte Migrar bancos de dados SAP ASE para o SQL Server - Banco de Dados SQL do Azure (SybaseToSQL).
As seções a seguir descrevem os recursos da interface de usuário do SSMA.
Gerenciadores de Metadados
O SSMA contém dois gerenciadores de metadados para navegar e executar ações nos bancos de dados SAP ASE e SQL Server ou Azure SQL.
Gerenciador de Metadados do Sybase
O Gerenciador de Metadados do Sybase mostra informações sobre bancos de dados na instância de origem do SAP ASE.
Ao usar o Gerenciador de Metadados do Sybase, você pode executar as seguintes tarefas:
Navegue pelas tabelas em cada banco de dados.
Selecione os objetos para conversão e, em seguida, converta os objetos na sintaxe do SQL Server ou do Banco de Dados SQL do Azure. Para obter mais informações, consulte Converter objetos de banco de dados do SAP ASE (SybaseToSQL).
Selecione objetos para migração de dados e, em seguida, migre os dados desses objetos para o SQL Server ou para o Banco de Dados SQL do Azure. Para obter mais informações, consulte Migrar dados do SAP ASE para o SQL Server - Banco de Dados SQL do Azure (SybaseToSQL).
SQL Server ou Gerenciador de Metadados do SQL Azure
O SQL Server ou o Gerenciador de Metadados do SQL Azure mostra informações sobre uma instância do SQL Server ou do Banco de Dados SQL do Azure. Quando você se conecta a uma instância do SQL Server ou do Banco de Dados SQL do Azure, o SSMA recupera metadados sobre essa instância e os armazena no arquivo de projeto.
Você pode usar o SQL Server ou o SQL Azure Metadata Explorer para selecionar objetos de banco de dados SAP ASE convertidos e, em seguida, carregar (sincronizar) esses objetos na instância do SQL Server ou no Banco de Dados SQL do Azure.
Para obter mais informações, consulte Carregar objetos de banco de dados convertidos no SQL Server (SybaseToSQL).
Metadados
À direita de cada explorador de metadados estão as guias que descrevem o objeto selecionado. Por exemplo, se você selecionar uma tabela no Gerenciador de Metadados do Sybase, serão exibidas seis guias: Tabela, SQL, Mapeamento de Tipos, Dados, Propriedades e Relatório. A guia Relatório contém informações somente depois que você cria um relatório contendo o objeto selecionado. Se você selecionar uma tabela no SQL Server ou no SQL Azure Metadata Explorer, três guias serão exibidas: Tabela, SQL e Dados.
A maioria das configurações de metadados é somente leitura. No entanto, você pode alterar os seguintes metadados:
No Gerenciador de Metadados do Sybase, você pode alterar procedimentos e mapeamentos de tipos. Faça essas alterações antes de converter os esquemas.
No SQL Server ou no Gerenciador de Metadados do SQL Azure, você pode alterar o Transact-SQL para procedimentos armazenados. Faça essas alterações antes de carregar os esquemas no SQL Server.
As alterações feitas em um gerenciador de metadados são refletidas nos metadados do projeto, não nos bancos de dados de origem ou de destino.
Barras de ferramentas
O SSMA tem duas barras de ferramentas: uma barra de ferramentas de projeto e uma barra de ferramentas de migração.
A barra de ferramentas do projeto
A barra de ferramentas do projeto contém botões para trabalhar com projetos, conectar-se ao SAP ASE e conectar-se ao SQL Server ou ao Banco de Dados SQL do Azure. Esses botões se assemelham aos comandos do menu Arquivo.
A barra de ferramentas de migração
A barra de ferramentas de migração contém os seguintes comandos:
| Botão | Função |
|---|---|
| Criar Relatório | Converte os objetos SAP ASE selecionados na sintaxe do SQL Server e, em seguida, cria um relatório que mostra o sucesso da conversão. Esse comando está disponível somente quando os objetos são selecionados no Gerenciador de Metadados do Sybase. |
| Converter Esquema | Converte os objetos SAP ASE selecionados em objetos do SQL Server ou do Banco de Dados SQL do Azure. Esse comando está disponível somente quando os objetos são selecionados no Gerenciador de Metadados do Sybase. |
| Migrar dados | Migra dados do banco de dados SAP ASE para o SQL Server ou o Banco de Dados SQL do Azure. Antes de executar esse comando, você deve converter os esquemas do SAP ASE em esquemas do SQL Server ou do Banco de Dados SQL do Azure e, em seguida, carregar os objetos no SQL Server ou no Banco de Dados SQL do Azure. Esse comando está disponível somente quando os objetos são selecionados no Gerenciador de Metadados do Sybase. |
| Parar | Interrompe o processo atual, como a conversão de objetos para a sintaxe do SQL Server ou do Banco de Dados SQL do Azure. |
Menus
O SSMA contém os seguintes menus:
| Menu | Descrição |
|---|---|
| Arquivo | Contém comandos para trabalhar com projetos, conectar-se ao SAP ASE e conectar-se ao SQL Server ou ao Banco de Dados SQL do Azure. |
| Editar | Contém comandos para localizar e trabalhar com texto nas páginas de detalhes, como copiar Transact-SQL do painel de detalhes do SQL. Também contém a opção Gerenciar Indicadores , na qual você pode ver uma lista dos marcadores existentes. Você pode usar os botões no lado direito da caixa de diálogo para gerenciar os indicadores. |
| Exibir | Contém o comando Sincronizar Gerenciadores de Metadados. Isso sincroniza os objetos entre o Gerenciador de Metadados do Sybase e o SQL Server ou o Gerenciador de Metadados do SQL Azure. Também contém comandos para exibir e ocultar os painéis Saída e Lista de Erros e uma opção Layouts para gerenciar os Layouts. |
| Ferramentas | Contém comandos para criar relatórios, exportar dados e migrar objetos e dados. Também fornece acesso às caixas de diálogo Configurações Globais e Configurações do Projeto. |
| Testador | Contém comandos para criar casos de teste, visualizar resultados de teste e comandos para gerenciamento de backup de banco de dados. |
| Ajuda | Fornece acesso à Ajuda do SSMA e à caixa de diálogo Sobre. |
Painel de saída e painel Lista de Erros
O menu Exibir fornece comandos para alternar a visibilidade do painel Saída e do painel Lista de Erros:
O painel Saída mostra mensagens de status do SSMA durante a conversão de objetos, a sincronização de objetos e a migração de dados.
O painel Lista de Erros mostra mensagens de erro, aviso e informativas em uma lista que pode ser classificada.
Confira também
Migrar bancos de dados SAP ASE para o SQL Server - Banco de Dados SQL do Azure (SybaseToSQL)
Referência da interface do usuário (SybaseToSQL)