Partilhar via


Recomendações de índice de Columnstore no Database Engine Tuning Advisor (DTA)

Aplica-se a:SQL Server

O armazenamento de dados e as cargas de trabalho analíticas podem beneficiar grandemente dos índices columnstore, bem como dos índices rowstore tradicionais. A escolha dos índices de rowstore e columnstore a construir para a sua base de dados depende da carga de trabalho da sua aplicação. No SQL Server 2016, o Database Engine Tuning Advisor (DTA) pode analisar a sua carga de trabalho e recomendar uma combinação adequada de índices de rowstore e column store para construir na base de dados.

Esta funcionalidade está disponível com a versão 16.4 ou superior do SQL Server Management Studio.

Como ativar as recomendações de índice columnstore na GUI do Database Engine Tuning Advisor

  1. Inicie o Database Engine Tuning Advisor e abra uma nova sessão de afinação.

  2. Selecione(s) base de dados e carga de trabalho para ajustar no painel Geral .

  3. No painel de Opções de Ajuste, selecione a caixa de seleção Recomendar índices de columnstore (ver figura abaixo). DTA Columnstore indexa Opção de Ajuste

  4. Selecione outras opções de afinação e clique no botão Iniciar Análise .

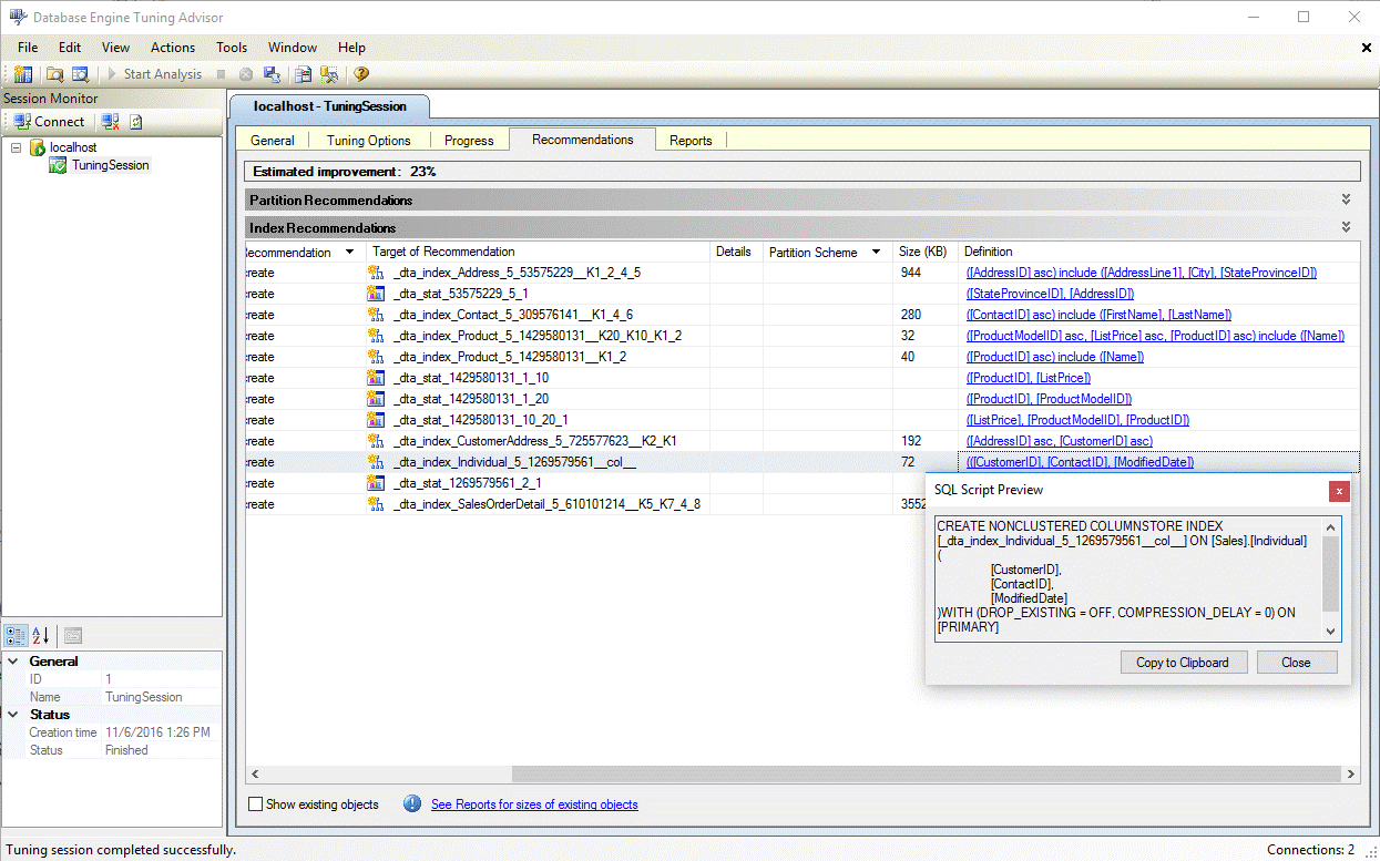
  5. Uma vez concluída a afinação, veja todas as recomendações, incluindo quaisquer índices de columnstore, no painel Recomendações (ver figura abaixo).
    Recomendação de índice columnstore do DTA

  6. Selecione o hiperlink Definição para visualizar a instrução SQL Data Definition Language (DDL) que pode criar o índice recomendado. Por defeito, o DTA usa o sufixo col no nome dos índices de colunas para facilitar a identificação dos índices de coluna (ver figura abaixo). Definição do índice de armazenamento em colunas do DTA

Como ativar as recomendações de índice columnstore no utilitário dta.exe

Para ativar as recomendações columnstore ao usar o utilitário de linha de comandos dta.exe, use o parâmetro de linha de comandos -fc.

Para mais informações sobre dta.exe utilitário de linha de comandos, veja Utilidade dta

Ver também

Guia de Índices de Columnstore
Orientador de Otimização do Mecanismo de Banco de Dados
Tutorial: Assistente de Otimização do Motor de Base de Dados