Partilhar via


Visão geral do recurso da Ferramenta de Modelagem de Ameaças

A Ferramenta de Modelagem de Ameaças pode ajudá-lo com suas necessidades de modelagem de ameaças. Para obter uma introdução básica à ferramenta, consulte Introdução à ferramenta de modelagem de ameaças.

Nota

A Ferramenta de Modelagem de Ameaças é atualizada com frequência, portanto, consulte este guia com frequência para ver nossos recursos e melhorias mais recentes.

Para abrir uma página em branco, selecione Criar um modelo.

Página em branco

Para ver os recursos atualmente disponíveis na ferramenta, use o modelo de ameaça criado por nossa equipe no exemplo Introdução .

Modelo básico de ameaça

Antes de discutirmos os recursos internos, vamos analisar os principais componentes encontrados na ferramenta.

A experiência é semelhante a outros produtos da Microsoft. Vamos rever os itens de menu de nível superior.

Itens de menu

Etiqueta Detalhes
Ficheiro
  • Abrir, guardar e fechar ficheiros
  • Entre e saia das contas do OneDrive.
  • Compartilhar links (visualizar e editar).
  • Ver informações do ficheiro.
  • Aplique um novo modelo aos modelos existentes.
Editar Desfazer e refazer ações, bem como copiar, colar e excluir.
Vista
  • Alterne entre as visualizações Análise e Design .
  • Abra janelas fechadas (por exemplo, estênceis, propriedades de elementos e mensagens).
  • Redefina o layout para as configurações padrão.
Diagrama Adicione e exclua diagramas e percorra guias de diagramas.
Relatórios Crie relatórios HTML para compartilhar com outras pessoas.
Ajuda Encontre guias para ajudá-lo a usar a ferramenta.

Os símbolos são atalhos para os menus de nível superior:

Símbolo Detalhes
Abrir Abre um novo ficheiro.
Guardar Salva o arquivo atual.
Desenho Abre a visualização Design , onde você pode criar modelos.
Analisar Mostra as ameaças geradas e suas propriedades.
Adicionar diagrama Adiciona um novo diagrama (semelhante a novas guias no Excel).
Excluir diagrama Exclui o diagrama atual.
Copiar/Recortar/Colar Copia, corta e cola elementos.
Desfazer/Refazer Desfaz e refaz ações.
Aumentar ou diminuir o zoom Aumenta e diminui o zoom do diagrama para uma melhor visualização.
Comentários Abre o Fórum MSDN.

Tela

A tela é o espaço onde você arrasta e solta elementos. Arrastar e soltar é a maneira mais rápida e eficiente de construir modelos. Você também pode clicar com o botão direito do mouse e selecionar itens no menu para adicionar versões genéricas de elementos, conforme mostrado:

Solte o estêncil na tela

Queda de tela

Selecione o estêncil

Propriedades do elemento

Stencils

Com base no modelo selecionado, você pode encontrar todos os estênceis disponíveis para uso. Se não conseguir encontrar os elementos certos, use outro modelo. Ou você pode modificar um modelo para atender às suas necessidades. Geralmente, você pode encontrar uma combinação de categorias como estas:

Nome do estêncil Detalhes
Processo Aplicativos, plug-ins de navegador, threads, máquinas virtuais
Interator externo Provedores de autenticação, navegadores, usuários, aplicativos da Web
Armazenamento de dados Cache, armazenamento, arquivos de configuração, bancos de dados, registro
Fluxo de dados Binário, ALPC, HTTP, HTTPS/TLS/SSL, IOCTL, IPsec, pipe nomeado, RPC/DCOM, SMB, UDP
Linha de confiança/limite de fronteira Redes corporativas, internet, máquina, sandbox, modo usuário/kernel

Notas/mensagens

Componente Detalhes
Mensagens Lógica interna da ferramenta que alerta os usuários sempre que há um erro, como nenhum fluxo de dados entre elementos.
Notas As notas manuais são adicionadas ao arquivo pelas equipes de engenharia durante todo o processo de projeto e revisão.

Propriedades do elemento

As propriedades dos elementos variam de acordo com os elementos selecionados. Além dos limites de confiança, todos os outros elementos contêm três seleções gerais:

Propriedade Element Detalhes
Nome Útil para nomear seus processos, lojas, interatores e fluxos para que eles sejam facilmente reconhecidos.
Fora do âmbito de aplicação Se selecionado, o elemento é retirado da matriz de geração de ameaças (não recomendado).
Motivo da exclusão do âmbito de aplicação Campo de justificação para que os usuários saibam por que foi selecionado fora do escopo.

As propriedades são alteradas em cada categoria de elemento. Selecione cada elemento para inspecionar as opções disponíveis. Ou você pode abrir o modelo para saber mais. Vamos rever os recursos.

Ecrã de Boas-Vindas

Quando abre a aplicação, vê o ecrã de boas-vindas .

Abrir um modelo

Passe o cursor sobre Abrir um modelo para revelar duas opções: Abrir a partir deste computador e Abrir a partir do OneDrive. A primeira opção abre a tela Abrir arquivo. A segunda opção leva-o através do processo de início de sessão para o OneDrive. Após a autenticação bem-sucedida, você pode selecionar pastas e arquivos.

Modelo aberto

Abrir a partir do computador ou do OneDrive

Feedback, sugestões e problemas

Ao selecionar Feedback, Sugestões e Problemas, você vai para o Fórum MSDN para Ferramentas SDL. Você pode ler o que outras pessoas estão dizendo sobre a ferramenta, incluindo soluções alternativas e novas ideias.

A captura de tela mostra um botão com o texto Feedback, Sugestões e Problemas.

Visualização de design

Quando você abre ou cria um novo modelo, o modo Design é aberto.

Adicionar elementos

Você pode adicionar elementos na grade de duas maneiras:

  • Arrastar e soltar: arraste o elemento desejado para a grade. Em seguida, use as propriedades do elemento para fornecer informações adicionais.
  • Clique com o botão direito do mouse: clique com o botão direito do mouse em qualquer lugar da grade e selecione itens no menu suspenso. Uma representação genérica do elemento selecionado aparece na tela.

Conectar elementos

Você pode conectar elementos de duas maneiras:

  • Arrastar e soltar: arraste o fluxo de dados desejado para a grade e conecte ambas as extremidades aos elementos apropriados.
  • Clique em + Shift: Clique no primeiro elemento (envio de dados), pressione e mantenha pressionada a tecla Shift e selecione o segundo elemento (recebimento de dados). Clique com o botão direito do mouse e selecione Conectar. Se você usar um fluxo de dados bidirecional, a ordem não será tão importante.

Propriedades

Para ver as propriedades que podem ser modificadas nos estênceis, selecione o estêncil e as informações serão preenchidas de acordo. O exemplo a seguir mostra antes e depois que um estêncil de banco de dados é arrastado para o diagrama:

Antes

Antes

Depois de

Depois de

Mensagens

Se você criar um modelo de ameaça e esquecer de conectar fluxos de dados a elementos, receberá uma notificação. Você pode ignorar a mensagem ou seguir as instruções para corrigir o problema.

A captura de tela mostra um conector de modelo de ameaça não conectado a elementos, com a mensagem que esse problema causa.

Notas

Para adicionar notas ao diagrama, mude do separador Mensagens para o separador Notas.

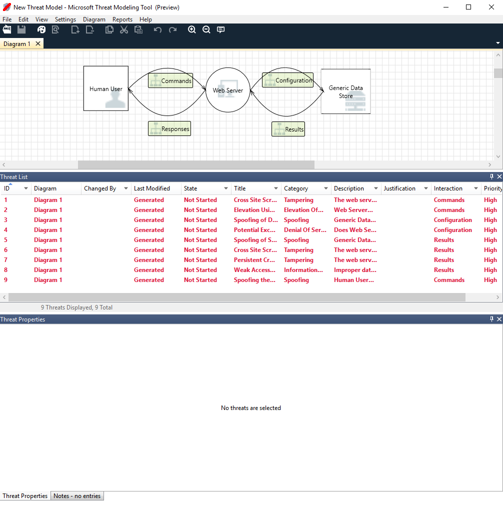
Visualização de análise

Depois de criar o diagrama, selecione o símbolo Análise (a lupa) na barra de ferramentas de atalhos para alternar para a visualização Análise .

Visualização de análise

Seleção de ameaças geradas

Ao selecionar uma ameaça, você pode usar três funções distintas:

Caraterística Informação
Ler indicador

A ameaça é marcada como lida, o que ajuda você a acompanhar os itens revisados.

Indicador de leitura/não lido

Foco na interação

A interação no diagrama que pertence a uma ameaça é realçada.

Foco na interação

Propriedades da ameaça

Informações adicionais sobre a ameaça aparecem na janela Propriedades da ameaça.

Propriedades de ameaças

Mudança de prioridade

Você pode alterar o nível de prioridade de cada ameaça gerada. Cores diferentes facilitam a identificação de ameaças de alta, média e baixa prioridade.

Mudança de prioridade

Campos editáveis de propriedades de ameaça

Como visto na imagem anterior, você pode alterar as informações geradas pela ferramenta. Você também pode adicionar informações a determinados campos, como justificação. Esses campos são gerados pelo modelo. Se precisar de mais informações para cada ameaça, você pode fazer modificações.

Propriedades de ameaças

Relatórios

Depois de concluir a alteração de prioridades e atualizar o status de cada ameaça gerada, você pode salvar o arquivo e/ou imprimir um relatório. Vá para Relatório>Criar relatório completo. Nomeie o relatório e você verá algo semelhante à imagem a seguir:

A captura de tela mostra um exemplo de Relatório de Modelagem de Ameaças, incluindo um resumo, diagramas e outras informações.

Próximos passos

  • Envie suas perguntas, comentários e preocupações para tmtextsupport@microsoft.com. Faça o download da Ferramenta de modelagem de ameaças para começar.
  • Para contribuir com um modelo para a comunidade, acesse nossa página do GitHub .