Visual Studio Code 用 MSSQL 拡張機能のスキーマ デザイナーは、Transact-SQL (T-SQL) ステートメントを記述せずにデータベース スキーマを視覚化、設計、および管理するためのグラフィカル環境を提供します。
特徴
スキーマ デザイナーには、次の機能があります。
- 対話型ダイアグラムを使用してデータベース構造を視覚化します。
- テーブル、外部キー、主キー、制約を作成または編集します。
- 効率的なナビゲーションとカスタマイズのために、検索、ドラッグ アンド ドロップ、フィルター、ズーム、ミニマップ、オートアレンジ図の使用。
- ドキュメントまたは共有用のスキーマ 図をエクスポートします。
- スキーマの変更を表す読み取り専用 T-SQL スクリプトを自動的に生成して表示します。
- 変更の発行機能を使用して、データベースに変更を確認して適用します。
スキーマ デザイナーを開く
オブジェクト エクスプローラーでデータベースを右クリックし、メニューから [ スキーマのデザイン ] を選択します。 この操作によりスキーマ デザイナー ビューが開き、ビジュアル データベース ダイアグラムを表示できます。
スキーマ デザイナー内に入ると、さまざまなナビゲーション機能を備えたキャンバスが見つかります。 回避方法を次に示します。
パンとズーム: キャンバス上の任意の場所を選択してドラッグし、ダイアグラム全体をパンします。 マウススクロールホイールまたはトラックパッドジェスチャを使用して、拡大/縮小して、より近いまたは広い視野を得てください。
ミニマップ: (デザイナーの右下隅にある) 組み込みのミニマップを使用して、大規模または複雑なスキーマ間をすばやく移動できます。
ドラッグ アンド ドロップ: キャンバス上の要素をドラッグして、テーブルとリレーションシップを再配置します。 このオプションは、自分やチームに合ったレイアウトを作成するのに役立ちます。
検索とフィルター: 検索ボックス (Ctrl+F または Cmd+F) を使用して、特定のテーブルまたは列を検索します。 フィルターを適用して、スキーマの特定の部分にフォーカスを合わせるか、無関係な要素を非表示にします。
自動配置: 図は、既定で読み取り可能なレイアウトに自動的に配置されます。 テーブルの位置を手動で変更し、ビューをリセットする場合は、[ オートアレンジ ] ボタンを選択してテーブルを再構成します。
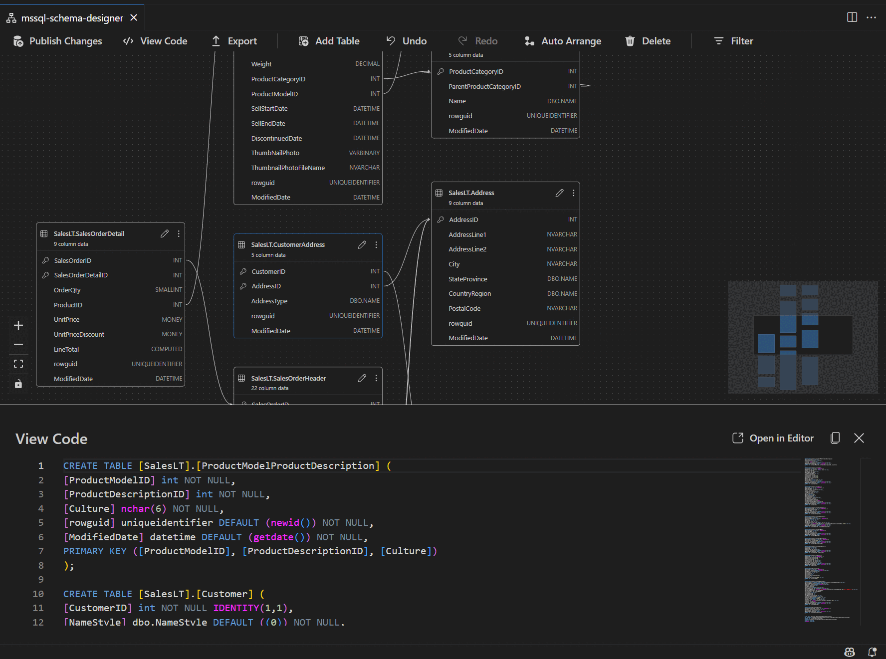
テーブルの構造とリレーションシップについて
スキーマ デザイナー ビューを入力すると、データベース テーブルの視覚化が表示されます。 各テーブルには、スキーマとテーブル名、列、データ型、および主キーがキー アイコンとして表示されます。
外部キーリレーションシップは、列間の接続矢印と共に表示されます。 たとえば、前の図では、AddressID テーブルのCustomerAddress列は、AddressID テーブルのAddress列を参照し、それらの間のリレーションシップを視覚的に表しています。
テーブルの追加または編集
上部のツール バーの [ テーブルの追加 ] を選択して、新しいテーブルを追加します。 ダイアグラム内のテーブルの鉛筆アイコンを選択して、そのテーブルを編集します。
この操作により、サイド パネルのテーブル エディターで [テーブル] タブが開きます。 次のようにすることができます。
- スキーマを選択または変更する
- テーブル名を定義する
- 名前、データ型、既定値、制約を持つ新しい列を追加する
- 1 つ以上の列を主キーとしてマークする
- 必要に応じて既存の列を削除または更新する
[保存] を選択して変更を保存します。 図が更新され、変更が反映されます。 インデックスの作成や制約ルールの設定など、より高度なテーブル編集機能については、 Visual Studio Code 用 MSSQL 拡張機能のテーブル デザイナーを使用します。
外部キーリレーションシップを追加または編集する
外部キーリレーションシップを管理するには、ダイアグラム内のテーブルの省略記号 (...) を選択し、[ リレーションシップの管理] を選択します。
このオプションを選択すると、テーブル エディターのサイド パネルで [外部キー] タブが開き、次のことができます。
- 他のテーブルの主キーを参照して新しい外部キー リレーションシップを追加する
- 外部キー名を定義する
- 既存の外部キーを編集してリレーションシップを更新または修正する
変更はビジュアルダイアグラムに自動的に表示され、矢印には各リレーションシップの方向が表示されます。
または、ある列から別の列に矢印をダイアグラム内で直接ドラッグして、リレーションシップを作成することもできます。 このメソッドは、選択した列間の 1 対 1 のリレーションシップを定義します。
スクリプト ウィンドウでスキーマ定義を表示する
リボン のツール バーで、[ コードの表示 ] ボタンを選択して下部のウィンドウを開きます。 このウィンドウには、スキーマ デザイナーで実行されたアクションをリアルタイムで表示する読み取り専用の T-SQL スクリプトが表示されます。
変更を確認して発行する
テーブルまたはリレーションシップの編集が完了したら、上部のツール バーの [ 変更の発行 ] を選択します。 このアクションにより、スキーマに対するすべての保留中の変更を一覧表示する変更概要レポートが生成されます。
レポートを注意深く確認します。 確認ボックスをオンにして、変更の適用に関連する潜在的なリスクを確認して受け入れます。 このプロセスでは、DacFX (データ層 Application Framework) を使用してスキーマの更新プログラムをデプロイします。
GitHub Copilot の統合
スキーマ デザイナーは、AI 支援スキーマ設計のために GitHub Copilot をサポートしています。 自然言語を使用して、スキーマの作成、既存のスキーマの変更、差分ビューによる変更の確認、外部成果物のインポートを行うことができます。 変更は、ビジュアル ダイアグラムと T-SQL スクリプトに反映されます。
スキーマ デザイナーで GitHub Copilot を使用する方法の詳細については、スキーマ デザイナー での GitHub Copilot 統合 (プレビュー) を参照してください。
フィードバックとサポート
アイデアやフィードバックがある場合、またはコミュニティに参加したい場合は、 https://aka.ms/vscode-mssql-discussionsでディスカッションに参加してください。 バグを報告するには、 https://aka.ms/vscode-mssql-bugにアクセスしてください。 新しい機能を要求するには、 https://aka.ms/vscode-mssql-feature-requestに移動します。