SAP ASE 用 SQL Server Migration Assistant (SSMA) を使用すると、SAP Adaptive Server Enterprise (ASE) データベース スキーマを SQL Server または Azure SQL Database スキーマにすばやく変換し、結果のスキーマを SQL Server または Azure SQL Database にアップロードし、SAP ASE から SQL Server または Azure SQL Database にデータを移行できます。
このトピックでは、インストール プロセスについて説明します。SSMA ユーザー インターフェイスについて理解するのに役立ちます。
SSMA のインストールとライセンス
SSMA を使用するにはまず、SAP ASE のソース インスタンスと SQL Server のターゲット インスタンスの両方にアクセスできるコンピューターに、SSMA クライアント プログラムをインストールします。 サーバー側のデータ移行を使用するには、SQL Server を実行しているコンピューターに、拡張機能パックと少なくとも 1 つの SAP ASE プロバイダー (OLE DB または ADO.NET) をインストールする必要があります。 これらのコンポーネントは、SAP ASE システム機能のデータ移行とエミュレーションをサポートします。 インストール手順については、「SSMA for SAP ASE (SybaseToSQL) のインストール」を参照してください。
SSMA を開始するには、[スタート] をクリックし、[すべてのプログラム] をポイントし、Sybase 用 Microsoft SQL Server Migration Assistant をポイントして、Sybase 用 Microsoft SQL Server Migration Assistant を選択します。 SSMA を初めて起動すると、ライセンス ダイアログ ボックスが表示されます。 SSMA を使用するには、Windows Live ID を使用して SSMA のライセンスを取得する必要があります。 ライセンスの手順は、Sybase Client (SybaseToSQL) 用 SSMA のインストールトピック内のインストール手順に含まれています。
SSMA for SAP ASE ユーザー インターフェイス
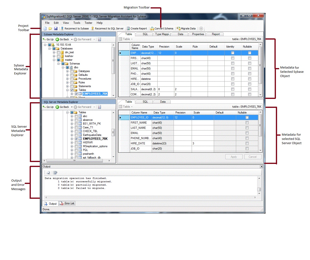
SSMA がインストールされ、ライセンスが付与されたら、SSMA を使用して SAP ASE データベースを SQL Server または Azure SQL Database に移行できます。 開始前に SSMA ユーザー インターフェイスを理解するのに役立ちます。 次の図は、メタデータ エクスプローラー、メタデータ、ツール バー、出力ウィンドウ、エラー一覧ウィンドウなど、SSMA のユーザー インターフェイスを示しています。

移行を開始するには、最初に新しいプロジェクトを作成する必要があります。 次に、SAP ASE に接続します。 接続が成功すると、SAP ASE データベースの階層が Sybase メタデータ エクスプローラーに表示されます。 Sybase メタデータ エクスプローラーでオブジェクトを右クリックして、SQL Server や Azure SQL Database への変換を評価するレポートの作成などのタスクを実行します。 これらのタスクは、ツール バーとメニューから実行することもできます。
また、SQL Server または Azure SQL Database のインスタンスにも接続する必要があります。 接続が成功すると、SQL Server または Azure SQL データベースの階層が SQL Server または SQL Azure メタデータ エクスプローラーに表示されます。 SAP ASE スキーマを SQL Server または Azure SQL Database スキーマに変換した後、SQL Server または SQL Azure メタデータ エクスプローラーで変換されたスキーマを選択し、スキーマを SQL Server または Azure SQL Database に読み込みます。
変換されたスキーマを SQL Server または Azure SQL Database に読み込んだ後、Sybase メタデータ エクスプローラーに戻り、SAP ASE データベースから SQL Server または Azure SQL データベースにデータを移行できます。
これらのタスクとその実行方法の詳細については、「SAP ASE データベースを SQL Serve - Azure SQL Database に移行 (SybaseToSQL)」を参照してください。
次のセクションでは、これらの機能をいくつか説明します。
メタデータ エクスプローラー
SSMA には、SAP ASE と SQL Server または Azure SQL データベースを閲覧し、アクションを実行するための 2 つのメタデータ エクスプローラーが含まれています。
Sybase メタデータ エクスプローラー
Sybase メタデータ エクスプローラーには、SAP ASE のソース インスタンス上のデータベースに関する情報が表示されます。
Sybase メタデータ エクスプローラーを使用すると、次のタスクを実行できます:
各データベースのテーブルを参照します。
変換するオブジェクトを選択し、オブジェクトを SQL Server または Azure SQL Database 構文に変換します。 詳細については、「SAP ASE データベース オブジェクトの変換 (SybaseToSQL)」を参照してください。
データ移行のオブジェクトを選択し、それらのオブジェクトから SQL Server または Azure SQL Database にデータを移行します。 詳細については、「SQL Server への SAP ASE データの移行 - Azure SQL Database (SybaseToSQL)」を参照してください。
SQL Server または SQL Azure メタデータ エクスプローラー
SQL Server または SQL Azure メタデータ エクスプローラーには、SQL Server または Azure SQL Database のインスタンスに関する情報が表示されます。 SQL Server または Azure SQL Database のインスタンスに接続すると、SSMA はそのインスタンスに関するメタデータを取得し、プロジェクト ファイルに格納します。
SQL Server または SQL Azure メタデータ エクスプローラーを使用して、変換された SAP ASE データベース オブジェクトを選択し、それらのオブジェクトを SQL Server または Azure SQL Database のインスタンスに読み込む (同期する) ことができます。
詳細については、「SQL Server への変換されたデータベース オブジェクトの読み込み (SybaseToSQL)」を参照してください。
メタデータ
各メタデータ エクスプローラーの右側には、選択したオブジェクトを説明するタブがあります。 たとえば、Sybase メタデータ エクスプローラーでテーブルを選択すると、[テーブル]、[SQL]、[型マッピング]、[データ]、[プロパティ]、[レポート] の 6 つのタブが表示されます。 [レポート] タブには、選択したオブジェクトを含むレポートを作成した後にのみ情報が表示されます。 SQL Server または SQL Azure メタデータ エクスプローラーでテーブルを選択すると、[テーブル] 、 [SQL] 、 [データ] の 3 つのタブが表示されます。
ほとんどのメタデータ設定は読み取り専用です。 ただし、次のメタデータを変更できます:
Sybase メタデータ エクスプローラーでは、プロシージャと型マッピングを変更できます。 スキーマを変換する前に、これらの変更を行ってください。
SQL Server または SQL Azure メタデータ エクスプローラーでは、ストアド プロシージャの Transact-SQL を変更できます。 SQL Server にスキーマを読み込む前に、これらの変更を行ってください。
メタデータ エクスプローラーで行われた変更は、ソース データベースまたはターゲット データベースではなく、プロジェクト メタデータに反映されます。
[ツール バー]
SSMA には、プロジェクト ツール バーと移行ツール バーの 2 つのツール バーがあります。
[プロジェクト] ツール バー
[プロジェクト] ツール バーには、プロジェクトの操作、SAP ASE への接続、SQL Server または Azure SQL Database への接続のためのボタンが含まれています。 これらのボタンは、 [ファイル] メニューのコマンドに似ています。
[移行] ツール バー
[移行] ツール バーには、以下のコマンドがあります:
| ボタン | 関数 |
|---|---|
| レポートの作成 | 選択した SAP ASE オブジェクトを SQL Server 構文に変換し、変換がどれだけ成功したかを示すレポートを作成します。 このコマンドは、Sybase メタデータ エクスプローラーでオブジェクトが選択されている場合にのみ使用できます。 |
| スキーマの変換 | 選択した SAP ASE オブジェクトを SQL Server または Azure SQL Database オブジェクトに変換します。 このコマンドは、Sybase メタデータ エクスプローラーでオブジェクトが選択されている場合にのみ使用できます。 |
| データの移行 | SAP ASE データベースから SQL Server または Azure SQL Database にデータを移行します。 このコマンドを実行する前に、SAP ASE スキーマを SQL Server または Azure SQL Database スキーマに変換し、オブジェクトを SQL Server または Azure SQL Database に読み込む必要があります。 このコマンドは、Sybase メタデータ エクスプローラーでオブジェクトが選択されている場合にのみ使用できます。 |
| 停止 | オブジェクトの SQL Server または Azure SQL Database 構文への変換など、進行中のプロセスを停止します。 |
メニュー
SSMA には、次のメニューが含まれています:
| メニュー | 説明 |
|---|---|
| ファイル | プロジェクトの操作、SAP ASE への接続、SQL Server または Azure SQL Database への接続のためのコマンドが含まれています。 |
| 編集 | SQL の詳細ウィンドウから Transact-SQL をコピーするなど、詳細ページのテキストを検索して操作するためのコマンドが含まれています。 また、既存のブックマークの一覧を表示できる [ブックマークの管理] オプションも含まれています。 ダイアログの右側にあるボタンを使用して、ブックマークを管理できます。 |
| 表示 | [メタデータ エクスプローラーの同期] コマンドが含まれています。 これにより、Sybase メタデータ エクスプローラーと SQL Server または SQL Azure メタデータ エクスプローラーの間でオブジェクトが同期されます。 また、 [出力] ウィンドウと [エラー一覧] ウィンドウの表示/非表示を切り替えるコマンドや、レイアウトを管理するための [レイアウト] オプションも含まれています。 |
| ツール | レポートの作成、データのエクスポート、オブジェクトとデータの移行を行うコマンドが含まれています。 また、[グローバル設定] と [プロジェクト設定] のダイアログ ボックスにもアクセスできます。 |
| テスト担当者 | テスト ケースを作成するコマンド、テスト結果を表示するコマンド、データベース バックアップ管理用のコマンドが含まれています。 |
| ヘルプ | SSMA ヘルプと [バージョン情報] ダイアログ ボックスへのアクセスを提供します。 |
[出力] ウィンドウと [エラー一覧] ウィンドウ
[表示] メニューには、[出力] ウィンドウと [エラー一覧] ウィンドウの表示/非表示を切り替えるコマンドが用意されています。
[出力] ウィンドウには、オブジェクト変換、オブジェクト同期、およびデータ移行中の SSMA からのステータス メッセージが表示されます。
[エラー一覧] ウィンドウには、エラー、警告、および情報メッセージが一覧に表示されます。項目は並べ替えることができます。
関連項目
SAP ASE データベースを SQL Server - Azure SQL Database へ移行 (SybaseToSQL)
ユーザー インターフェイス リファレンス (SybaseToSQL)