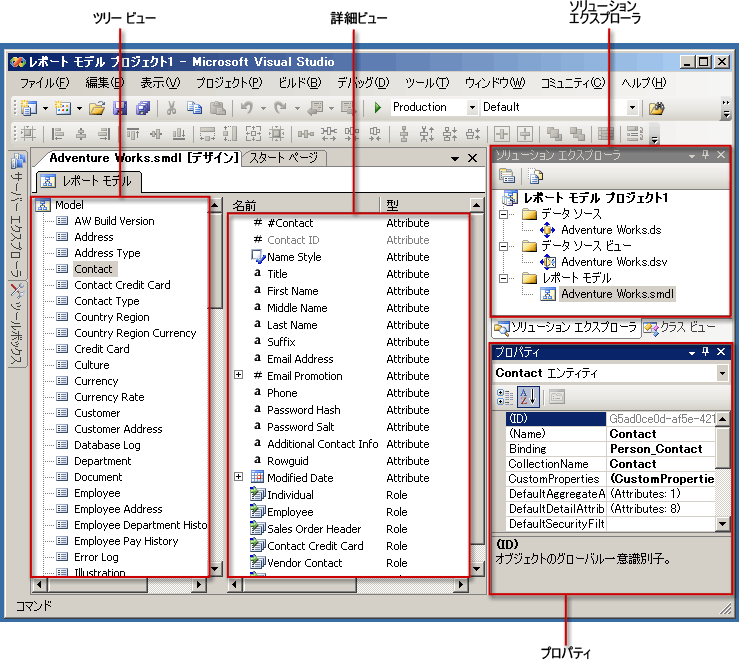
レポート モデル プロジェクトの作成
モデルを構築するには、レポート モデル プロジェクトを作成する必要があります。 レポート モデル プロジェクトはモデルのコンテナーで、1 つ以上のデータ ソース (.ds) ファイル、1 つ以上のデータ ソース ビュー (.dsv) ファイル、および 1 つ以上のレポート モデル (.smdl) ファイルが含まれます。 レポート モデル (.smdl) ファイルでは、1 つのデータ ソースとデータ ソース ビューのみを参照できます。 レポート モデル デザイナーでは、SQL Server データベースおよび Oracle データベースからレポート モデルを生成できます。
データ ソース
データ ソース ファイルには、レポート ビルダーがデータベースに接続するために必要な情報が含まれます。 このファイルには、認証情報、データ ソース オブジェクト名、および接続文字列が含まれています。 モデル デザイナーでは、SQL クライアント データ プロバイダーからのみ、.ds ファイルを構築できます。 詳細については、「データ ソースの定義 (Analysis Services)」を参照してください。
データ ソース ビュー
データ ソース ビュー ドキュメントは、データ ソース ファイルが指し示すデータベースの記述です。 この .dsv ファイルは、テーブル、テーブルの内容、および XML に関するこれらのリレーションシップについて記述します。 データ ソース ビューの操作方法の詳細については、「データ ソース ビューでのテーブルまたはビューの追加または削除 (Analysis Services)」および「レッスン 1 : Analysis Services プロジェクト内でのデータ ソース ビューの定義」を参照してください。
レポート モデル ファイル
レポート モデル ファイルは、データ ソース ビューにより参照されるデータベースのメタデータ記述です。 レポート モデル ファイルが生成される際、エンティティ、ロール、フィールド、およびフォルダーは自動的に作成されます。 通常、これらのエンティティ、フィールド、およびフォルダーは、元のデータベースの列およびそれらのデータに関連付けられます。 モデル アイテムは自動的に生成され、通常は、レポート ビルダーのユーザーが精通しているビジネス名を参照します。
エンティティおよびフォルダーのコンテンツも自動的に検出されます。 ウィザードの実行時にフィールドのバリエーションのオプションを選択すると、フィールドのバリエーションが作成されます。 レポート モデル デザイン ウィザードを実行すると、モデルは、レポート カタログにパブリッシュされ、適切なロール権限を割り当てられて、レポート ビルダーで使用できます。 レポート ビルダーのユーザーがこのモデルを使用してより簡単にレポートを作成するために、モデルのコンテンツをさらに改良できます。
.gif)
レポート モデルの改良
レポート モデルを作成したら、パブリッシュする前にこれを改良することをお勧めします。 たとえば、モデル アイテムの再構成、アイテム名の変更、およびモデルへのエンティティ、フォルダー、分析観点の追加を行うことができます。 モデル内のアイテムは、そのコンテンツの再構成や、フォルダー、ソース フィールド、式、およびロールの追加によっても、さらに改良できます。
モデルを構築および配置した後で、ユーザーからのフィードバックを基に、モデルのコンテンツを調整する必要が生じる場合があります。 必要に応じてレポート モデル ファイルを開き、これを調整できます。
レポート モデルの更新
基になるスキーマが変更された場合、またはデータベースが変更された場合、モデルを更新するか、自動生成を実行することによりモデル内のアイテムを更新できます。 自動生成では、モデル全体は上書きされず、追加されたアイテムのみが検出され、モデルに組み込まれます。 自動生成では削除されたり変更されたデータベース アイテムは検出されません。したがって、手動でモデル アイテムを削除する必要があります。 削除しない場合、レポート ビルダーで実際のフィールドを使用するときにエラーが表示されます。
注意 |
|---|
新しいモデルを同じ名前でパブリッシュしないでください。同じ名前にすると、このモデルに対して生成される既存のレポートが無効になります。 新しいモデルを同じ名前で作成し、このモデルをパブリッシュしようとすると、エラー メッセージが表示されます。 常に同じモデルに対して処理し、ID が変わらないようにしてください。 |
主キー
物理データベース内に主キー セットがある場合、自動生成を実行する際にこの情報が収集されます。 主キー セットがない場合、データ ソース ビュー デザイナーを使用して論理的主キーを設定する必要があります。 論理的主キーを正しく設定することが重要です。正しく設定されていない場合、レポート ビルダーでレポートを実行すると正しくないデータが返されます。 論理的主キーは、作成されるエンティティのインスタンスを一意に識別する必要があります。 論理的主キーの設定の詳細については、「データ ソース ビューでの論理主キーの定義 (Analysis Services)」を参照してください。
注意