次の方法で共有


レポートへのデータの追加 (レポート ビルダーおよび SSRS)

データをレポートに追加するには、データセットを作成します。 各データセットは、データ ソースに対するクエリ コマンドの実行によって取得された結果セットを表します。 結果セットの列はフィールド コレクションです。 結果セット内の行がデータです。 データセットに実際のデータは格納されていません。 データセットには、データ ソースから特定のデータを取得するために必要な情報が含まれています。

データセットには、埋め込みと共有の 2 種類があります。 埋め込みデータセットは、レポート内で定義され、そのレポートでのみ使用されます。 共有データセットはレポート サーバーまたは SharePoint サイトで定義され、複数のレポートで使用できます。 レポート ビルダーでは、共有データセット モードで共有データセット、レポート デザイナー モードで埋め込みデータセットを作成できます。 SQL Server Data Tools (SSDT)のレポート デザイナーでは、共有データセットをプロジェクトの一部として、埋め込みデータセットをレポートの一部として作成できます。

  • 埋め込みデータセット: ワークシート内で直接データを操作する Microsoft Office Excel などのアプリケーションとは異なり、レポート ビルダーやレポート デザイナーでは、レポートの処理時に取得されるデータを表すメタデータを操作します。 埋め込みデータセットを作成するには、データ ソースを選択し、クエリを指定します。 データセットを作成した後、レポート データ ペインを使用してフィールド コレクションを表示します。 データセットのデータは、テーブルやグラフのようなデータ領域内に表示できます。 各データ領域内で、グループ化、フィルター処理、および並べ替えを行ってデータを編成できます。 レポートのレイアウトをデザインしたら、レポートを実行して実際のデータを表示します。

    次の図のレポート データ ペインには、 AdventureWorks2012 という名前のデータ ソース、DataSet1 という名前のデータセット、データセット フィールド コレクション内の 5 つのフィールドが表示されます。 レイアウト ペインには、一番上の行が列ヘッダーであり、一番下の行にテキストを含むテーブル セルが含まれるテーブルが表示されています。 プレースホルダー テキスト [Name] は、フィールド名のメタデータです。 レポートを実行すると、プレースホルダー テキストは実際のデータ値に置き換えられます。 テーブルは、すべてのデータを表示するために、必要に応じて拡張されます。

    rs_DataDesignandPreview

  • 共有データセット: 複数のレポートで同じデータセットを使用する場合は、共有データセットを作成します。 共有データセットを作成してレポート サーバーまたは SharePoint サイトに保存するには、レポート ビルダーの共有データセット デザイン ビューを使用します。 サーバーまたはサイトに配置できるプロジェクトの一部として共有データセットを作成するには、レポート デザイナーを使用します。

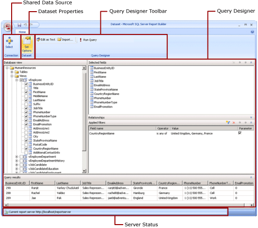
    次の図は、レポート ビルダーの共有データセット デザイン ビューを示しています。 データ接続、データセット プロパティ、クエリ、およびフィルターを選択または変更し、必要に応じてフィルターをパラメーターとしてマークして、クエリ結果を表示できます。 変更内容は、サーバーまたはサイトに再び保存します。

    rs_SharedDatasetDesignMode

詳細については、「埋め込みデータセットと共有データセット (レポート ビルダーおよび SSRS)」および「埋め込みおよび共有のデータ接続またはデータ ソース (レポート ビルダーおよび SSRS)」を参照してください。

また、レポート パーツ (レポート パーツが依存するデータセットが含まれています) を追加することによって、データセットをレポートに追加することもできます。 レポート パーツは、他のレポートに含めることができる、レポート サーバー上に格納された自己完結型のレポート アイテムです。 レポート パーツ ギャラリーでパーツを参照し、選択したパーツをレポートに追加するには、レポート ビルダーを使用します。 レポート パーツをレポート パーツ ギャラリーで使用できるように保存するには、レポート デザイナーまたはレポート ビルダーを使用します。 詳細については、「レポート パーツ (レポート ビルダーおよび SSRS)」および「レポート デザイナー (SSRS) のレポート パーツ」について、microsoft.com の Web サイトをご参照ください。

SQL Server データベースのデータを表示するレポートの作成方法については、「チュートリアル: 基本的な表レポートの作成 (レポート ビルダー)」を参照してください。 独自のデータが含まれたレポートの作成方法については、「チュートリアル: オフラインでのクイック グラフ レポートの作成 (レポート ビルダー)」を参照してください。

レポート定義 (.rdl) は、レポート ビルダーと SQL Server Data Tools のレポート デザイナーで作成および変更できます。 作成環境ごとに、レポートと関連アイテムを作成、開く、保存するさまざまな方法が用意されています。 詳細については、Web 上の microsoft.com にある レポート デザイナーおよびレポート ビルダー (SSRS) でのレポートのデザイン を参照してください。

レポート データの追加

レポート ビルダーでは、次の方法でレポート データを追加できます。

  • レポート パーツをレポート サーバーからレポートに追加します。 各レポート パーツは自己完結型で、依存データセットを含んでいます。 データセットは事前に定義されています。

  • テーブル/マトリックス、グラフ、マップの各種ウィザードを使用します。 ウィザードからは、共有データ ソースと共有データセットを選択するか、新しいデータセットを作成し、レポートのデザインを続行できます。

  • レポート サーバーから共有データセットを追加します。 共有データセットは事前に定義されており、事前に定義されたデータ ソースから使用するデータを指定します。 共有データセットをレポートに追加すると、共有データセット定義を参照するデータセット参照が追加されます。

レポート ビルダーまたはレポート デザイナーでは、次の方法でデータを追加できます。

  • 共有データ ソースに基づいた埋め込みデータセットを追加する。

  • 埋め込みデータ ソースに基づいた埋め込みデータセットを追加する。

レポート サーバーでは、共有アイテムは、個別に、またはパブリッシュされるフォルダーから権限を継承することによって、セキュリティで保護されます。 保存した共有データセットに他のユーザーがアクセスできるようにするには、権限を付与する方法を理解する必要があります。 詳細については、「セキュリティ (レポート ビルダー)」または「共有データセット アイテムをセキュリティで保護する」を参照してください。

レポートにデータを追加した後、データ領域に基づくレポート ページのデータの編成、レポート パーツの変更、および他のユーザーとの変更内容の共有を行うことができます。また、レポートに表示されるデータの制限または並べ替えをユーザーが行うことができるように設定できます。 詳細については、次の関連項目を参照してください。

レポート パーツによるデータの追加

レポート パーツには、そのレポート パーツが依存するデータセットが含まれています。 これらのデータセットは、レポート サーバーで使用可能な共有データ ソースに基づいて構築されます。 レポート ビルダーでレポート パーツをレポートに追加すると、手動で追加した場合と同様に、依存データセットもレポートに追加されます。 たとえば、事前に定義されたグラフにデータセットが含まれているとします。 データを表示するには、レポートをプレビューします。

レポート パーツは、他のレポートに含めることができる、レポート サーバー上に格納された自己完結型のレポート アイテムです。 レポート パーツ ギャラリーでパーツを参照し、選択したパーツをレポートに追加するには、レポート ビルダーを使用します。 レポート パーツをレポート パーツ ギャラリーで使用できるように保存するには、レポート デザイナーまたはレポート ビルダーを使用します。 詳細については、「レポート パーツ (レポート ビルダーおよび SSRS)」および「レポート デザイナー (SSRS) のレポート パーツ」について、microsoft.com の Web サイトをご参照ください。

レポート パーツ、共有データ ソース、および共有データセットは事前に定義され、レポート サーバーに保存されます。 これらにアクセスするには、レポート サーバーに接続して、サーバー モードでレポート ビルダーを開く必要があります。 レポート サーバーに対する書き込み権限を持っている場合は、これらを使用して独自の新しいバージョンを作成できます。

クエリとクエリ デザイナー

データ ソースからどのデータを使用するかを指定するには、クエリ コマンドを作成します。 データ ソースの種類ごとに、クエリの作成に役立つ クエリ デザイナー が関連付けられています。 クエリ デザイナーには、グラフィカルなものとテキスト ベースのものがあります。 グラフィカル クエリ デザイナーでは、外部データ ソースのデータを表すメタデータを表示し、フィールドやエンティティをクエリ デザイン領域にドラッグしてクエリを対話的に構築します。 テキスト ベースのクエリ デザイナーでは、外部データ ソースによってサポートされるクエリ構文でクエリを書き込んだりインポートしたりします。

クエリ デザイナーで、サンプル データを表示し、クエリ コマンド構文を検証するクエリを実行できます。 結果セットの列名は、レポート データ ペインに表示されるフィールド名になります。 結果セットは、データの各行の値の数と同じ数の列と行を持つ、1 つの行セットです。 1 つのクエリからの複数の結果セットはサポートされていません。 一定の数の列を含まず、各行で異なる数のデータ値を生成する可能性がある不規則階層は、サポートされていません。

クエリを実行するには、デザイン時の資格情報が必要です。 詳細については、「 レポート ビルダーで資格情報を指定 する」および「 Reporting Services のデータ接続、データ ソース、接続文字列を指定する」を参照してください。

データ拡張機能と外部データ ソースの間の通信は、データ プロバイダーによって処理されます。 サポートされているクエリ コマンド構文、クエリ パラメーター、結果セット内の値のデータ型は、各データ プロバイダーによって決まります。 詳細については、特定の種類のデータ拡張機能と クエリ デザイナー (レポート ビルダー) に関するトピックを参照してください。

操作方法に関するトピック

データ接続またはデータ ソースの追加と確認 (レポート ビルダーおよび SSRS)

共有データセットまたは埋め込みデータセットの作成 (レポート ビルダーおよび SSRS)

レポート データ ペインでのフィールドの追加、編集、更新 (レポート ビルダーおよび SSRS)

リレーショナル クエリ デザイナーでのクエリの作成 (レポート ビルダーおよび SSRS)

多次元データのパラメーター値の非表示データセットの表示 (レポート ビルダーおよび SSRS)

データセットへのフィルターの追加 (レポート ビルダーおよび SSRS)

データ領域にデータがないことを示すメッセージの設定 (レポート ビルダーおよび SSRS)

クエリ パラメーターのレポート パラメーターへの関連付け (レポート ビルダーおよび SSRS)

Analysis Services の MDX クエリ デザイナーでのパラメーターの定義 (レポート ビルダーおよび SSRS)

このセクションにて

レポート ビルダーのレポート パーツおよびデータセット

レポート ビルダーのデータ接続、データ ソース、接続文字列

レポート ビルダーで資格情報を指定する

レポート埋め込みデータセットと共有データセット (レポート ビルダーおよび SSRS)

データセット フィールド コレクション (レポート ビルダーおよび SSRS)

こちらもご覧ください

レポート デザイン ビュー (レポート ビルダー)
レポート作成の概念 (レポート ビルダーおよび SSRS)