次の方法で共有


アプリケーション要求ルーティングでの圧縮の使用

投稿者: Won Yoo

このドキュメントのこのセクションは、IIS 7 以降の Microsoft アプリケーション要求ルーティング バージョン 2 に適用されます。

ゴール

アプリケーション要求ルーティング (ARR) のコンテンツ エンコード圧縮機能を理解して構成するため。

前提条件

これは ARR の高度な機能です。 この記事では、ARR の全体的な機能に慣れ、ディスク キャッシュを使用して ARR をデプロイおよび構成する方法を理解していることを前提としています。 まだ行っていない場合は、続行する前に次のチュートリアルを確認することを強くお勧めします。

アプリケーション要求ルーティング バージョン 2 がインストールされていない場合は、次のページからダウンロードできます。

  • IIS 7 (x86) の Microsoft アプリケーション要求ルーティング バージョン 2 (https://download.microsoft.com/download/4/D/F/4DFDA851-515F-474E-BA7A-5802B3C95101/ARRv2_setup_x86.EXE)。
  • IIS 7 (x64) の Microsoft アプリケーション要求ルーティング バージョン 2 (https://download.microsoft.com/download/3/4/1/3415F3F9-5698-44FE-A072-D4AF09728390/ARRv2_setup_x64.EXE)。

ARR バージョン 2 をインストールするには、 この ドキュメントで説明されている手順に従います。

手順 1 - ARR の圧縮機能の概要。

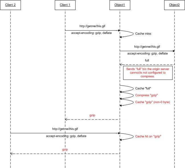
エンコード受け入れ要求ヘッダーに基づいて、Web サーバーは、クライアントが理解できるエンコード (圧縮) 形式で応答を圧縮できます。 Web サーバーの多くは、gzip や deflate などの異なる圧縮形式に対応していますが、有効になっていない可能性があります。 ARR を使用して要求がプロキシされ、ARR がキャッシュ プロキシとして使用されるように構成されている場合、配信元 Web サーバーが受け入れエンコード ヘッダーに基づいて応答を圧縮できない場合でも、ARR は応答を圧縮するように構成できます (したがって、コンテンツを圧縮されたオブジェクトとしてキャッシュします)。

次の図は、この機能がどのように動作するように設計されているかをさらに示しています。

A R R の圧縮機能の図。

手順 2 - ARR で圧縮を有効または無効にします。

この機能は既定で有効になっており、[キャッシュの構成] ページにあります。

  1. IIS マネージャーを起動します。

  2. ARR のディスク キャッシュは、サーバー レベルで構成されます。 ナビゲーション ツリー ビューでサーバーを選択します。

    I I S Manager ナビゲーション ツリーのスクリーンショット。[A R R one A R R one Administrator] オプションが選択されています。

  3. アプリケーション要求ルーティング キャッシュをダブルクリックします。

    [I I S Manager] ダイアログ ボックスのスクリーンショット。左側のウィンドウにはナビゲーション ツリーがあります。[A R R 管理者] オプションが強調表示されています。A R R one ホーム ページが表示されます。

  4. [操作] ウィンドウで、[キャッシュの構成] をクリックします。

    [操作] ウィンドウのスクリーンショット。[キャッシュ管理] という見出しの下の [キャッシュ構成] ボタンが最初のオプションです。

  5. ARR でこの機能を有効または無効にするには、[ 圧縮を有効にする ] チェックボックスを使用します。

    [キャッシュ構成] ダイアログ ボックスのスクリーンショット。[圧縮を有効にする] が選択されています。

まとめ

これで、ARR のディスク キャッシュが正常に構成され、有効になりました。 その他の ARR バージョン 2 のチュートリアルについては、 この 記事のドキュメントを参照してください。