次の方法で共有


ファイルのアップロード コントロール

コミュニティの関心グループが Yammer から Microsoft Viva Engage に移行されました。 Viva Engage コミュニティに参加し、最新のディスカッションに参加するには、「 Finance and Operations Viva Engage Community へのアクセスを要求する 」フォームに入力し、参加するコミュニティを選択します。

この記事では、ファイル アップロード コントロールについて説明します。 このコントロールを使用して、ファイルをアップロードできます。

概要

ファイル アップロード コントロールを使用してユーザーはファイルをアップロードできます。 また、これにより開発者は要件に基づいてアップロード処理を制御し、アップロードされたファイルを管理します。

ファイル アップロード コントロールの図。

ファイル アップロード コントロールには 3 つのスタイルがあります。 スタイルを制御するには、スタイル プロパティを使用します。

  • 標準 スタイルは、参照アップロード、および キャンセル ボタンと同時にファイル名フィールドを表示します。
  • 最小限 スタイルは 参照 ボタンのみ表示します。
  • MinimalWithFileName スタイルは、ファイル名フィールドと 参照 ボタンを表示します。

ファイル アップロード コントロールの FileTypesAccepted プロパティを使用すると、ユーザーがアップロードできるファイルの種類を制限できます。 ユーザーがアップロードできるファイル タイプは、主に関連するアップロード方法によって制御されます。 ファイル アップロード コントロールの FileTypesAccepted プロパティは、さらに制限が必要な場合にのみ使用してください。 アップロード コントロールは、アップロード戦略によって制限されているファイルの種類を指定するしようとすると、参照ボタンが使用できなくなります。

許可されたファイル タイプ アップロード戦略の許可されたファイル タイプ 最終結果
「.jpg、.png」 「.jpg、.png、.gif、.txt」 「.jpg、.png」
「image/png」 "image/*" 「image/png」
"image/*" 「image/png」 参照 ボタンは使用できません。
「.jpg、.png、.gif、.txt」 「.jpg、.png」 参照 ボタンは使用できません。

OnBrowseButtonClickedOnUploadAttemptStarted、およびOnUploadCompleted オーバーライドを使用すると、ファイル アップロード プロセスの様々なステージにフックすることができます。 また、カスタム ファイル アップロード戦略を作成して、FileUpload Strategy Class プロパティを使用してファイル アップロード コントロールと関連付けることができます。

デザイン クラス

開発者がファイル アップロード コントロールのために使用できる基底クラスは 2 つあります。

  • 戦略クラスをアップロード – この基底クラスにより、開発者はユーザーがアップロードできるファイルの種類およびファイルの最大サイズなどのアップロードされたファイルに適用される必要があるさまざまなパラメータを制御できます。 また、これにより開発者はアップロード済みのファイルが保存される場所および方法を決定します。 アップロード戦略に使用されるすべての派生クラスは、抽象 FileUploadStrategyBase クラスから継承する必要があります。
  • 結果クラスをアップロード – この基底クラスにより、開発者は、名前、コンテンツ タイプ、アップロード状態など、ユーザーがアップロードしたファイルの詳細にアクセスできます。 また、これにより開発者は対応するファイルを開いたり削除したりします。 アップロード結果の特殊化に使用されるすべての派生クラスは、抽象 FileUploadResultBase クラスから継承する必要があります。

このフレームワークは、FileUploadTemporaryStorageStrategy という名前のデフォルトのアップロード戦略クラスと FileUploadTemporaryStorageResult というデフォルトのアップロード結果クラスを提供します。 このアップロード結果クラスは、アップロードされたファイルを一時的な BLOB ストレージに格納し、ダウンロード URL を提供します。 開発者は、独自のカスタム アップロード戦略を実装し、必要に応じて結果クラスをアップロードすることもできます。 アップロード方法については、FileUploadStrategyBase クラスからの 2 つの抽象メソッドは、実装される必要があります: uploadFile および getResultClassNameuploadFile メソッドは、ファイルが保管される場所および方法を処理します。 getResultClassName メソッドは、この方法で使用されるアップロード結果クラスを取得します。 FileUploadResultBase クラスには、ファイル名、アップロード ステータス、ファイルのコンテンツタイプ、およびログ メッセージのフィールドがあります。 このクラスは、必要に応じて拡張できます。 すべての新しいプロパティはシリアル化および逆シリアル化することができます。 openResult メソッドはストリームとしてファイルを開き、deleteResult メソッドは対応するデータ ストレージからファイルを削除します。

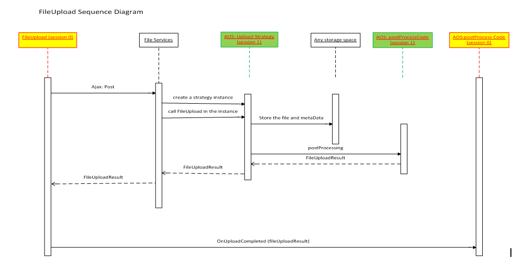
シーケンス図

ファイル アップロード コントロールは、クライアントのファイルとアップロード方法を受け入れ、ファイル サービスに送信します。 ファイル サービスは新しいセッションを開始し、戦略クラスのインスタンスを作成し、uploadFile メソッドを呼び出します。 uploadFile メソッドがデータ ソース内へのファイルの格納を完了したとき、ファイルのアップロード結果クラスがファイル サービスへを返されます。 このクラスはクライアントに送り返され、後処理に対処する OnUploadCompleted イベントをトリガーする可能性があります。

ファイル アップロード シーケンス図。

アップロードされたファイルでのウイルスおよび悪意のあるコードのスキャン

ファイルをシステムにアップロードする前に、ウイルスや悪質なコードをスキャンすることをお勧めします。 したがって、バージョン10.0.12 以降では、ユーザーが選択したファイル スキャン ソフトウェアをファイル アップロード プロセスに統合できるように、拡張ポイントを使用できます。 添付ファイルのスキャンにも、同様の拡張ポイントが使用可能です。 これらの拡張ポイントの詳細については、ドキュメント管理のコンフィギュレーション を参照してください。

重要

初期状態では、財務と運用アプリはファイルのウイルスや悪意のあるコードをスキャンせず、ファイルをスキャンするための特定のソフトウェアはお勧めしていません。 代わりに、お客様は、独自のファイル スキャン ソフトウェアを選択し、ファイルのスキャンにソフトウェアまたはサービスを使用できるように適切なコードをデリゲート ハンドラーに追加する必要があります。

特に、FileUploadResultBase クラスは delegateScanStream() デリゲートを公開します。 このデリゲートは、アップロード戦略クラスが特殊化されているファイル アップロード シナリオに適用されます。 スキャン サービスによってファイルが悪質であると判断された場合、アップロード プロセスは失敗します。

実装詳細

次の ScanDocuments クラスの例は、ハンドラーの定型コードを示しています。 デリゲートのハンドラーを実装する方法の一般情報については、要求または応答シナリオの EventHandlerResult クラスを参照してください。

    public final class ScanDocuments
    {

        [SubscribesTo(classStr(FileUploadResultBase), staticDelegateStr(FileUploadResultBase, delegateScanStream))]
        public static void FileUploadResultBase_delegateScanStream(System.IO.Stream _stream, EventHandlerRejectResult _validationResult)
        {
            if (!ScanDocuments::scanStream(_stream))
            {
                _validationResult.reject();           
            }
        }

        private static boolean scanStream(System.IO.Stream _stream)
        {
            /* 
            Custom implementation required for connecting to a scanning service
            If document scanning process found an issue, return false; otherwise, return true;
            */
            return true;
        }
    }