次の方法で共有


Spring Cloud Azure での Spring Security のサポート

この記事では、Spring Cloud Azure と Spring Security を組み合わせて使用する方法について説明します。

Microsoft Entra ID を使用した Spring Security

Web アプリケーションを構築する場合、ID とアクセスの管理は常に基礎となります。

Azure は、クラウドベースの ID サービスだけでなく、Azure エコシステムの残りの部分との緊密な統合も提供するため、アプリケーション開発の過程を民主化するための優れたプラットフォームを提供します。

Spring Security を使用すると、強力な抽象化と拡張可能なインターフェイスを使用して、Spring ベースのアプリケーションを簡単にセキュリティで保護できます。 ただし、Spring フレームワークと同じくらい強力な機能は、特定の ID プロバイダーに合わせて調整されるわけではありません。

spring-cloud-azure-starter-active-directory は、Web アプリケーションを Microsoft Entra ID (短い場合は Microsoft Entra ID) テナントに接続し、Microsoft Entra ID でリソース サーバーを保護するための最適な方法を提供します。 Oauth 2.0 プロトコルを使用して、Web アプリケーションとリソース サーバーを保護します。

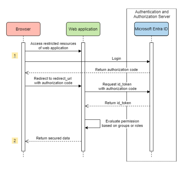
Web アプリケーションへのアクセス

このシナリオでは、OAuth 2.0 認証コード許可 フローを使用して、Microsoft アカウントを使用してユーザーにログインします。

システム図

スタンドアロン Web アプリケーションのシステム図。

Azure で必要なリソースを作成する

  1. クイック スタート 読む: アプリケーションを Microsoft ID プラットフォームに登録します。

  2. アプリの登録を作成します。 AZURE_TENANT_IDAZURE_CLIENT_ID、および AZURE_CLIENT_SECRETを取得します。

  3. redirect URIAPPLICATION_BASE_URI/login/oauth2/code/ に設定します (例: http://localhost:8080/login/oauth2/code/)。 尾 / が必要です。

必要な依存関係を追加する

<dependencies>
    <dependency>
        <groupId>com.azure.spring</groupId>
        <artifactId>spring-cloud-azure-starter-active-directory</artifactId>
    </dependency>
    <dependency>
        <groupId>org.springframework.boot</groupId>
        <artifactId>spring-boot-starter-oauth2-client</artifactId>
    </dependency>
</dependencies>

必要なプロパティを追加する

spring:
  cloud:
    azure:
      active-directory:
        enabled: true
        profile:
          tenant-id: <tenant>
        credential:
          client-id: ${AZURE_CLIENT_ID}
          client-secret: ${AZURE_CLIENT_SECRET}

手記

tenant-id に使用できる値は、commonorganizationsconsumers、またはテナント ID です。 これらの値の詳細については、「エラー AADSTS50020 - ID プロバイダーのユーザー アカウントがテナントに存在しない」の「間違ったエンドポイント (個人用アカウントと組織アカウント) セクションを参照してください。 シングルテナント アプリの変換の詳細については、「Microsoft Entra IDでのシングルテナント アプリをマルチテナントに変換する」を参照してください。

次に、アプリケーションを起動し、ブラウザーからアプリケーションにアクセスします。 Microsoft ログイン ページにリダイレクトされます。

高度な使用方法

追加のセキュリティ構成を追加する
@Configuration(proxyBeanMethods = false)
@EnableWebSecurity
@EnableMethodSecurity
public class AadOAuth2LoginSecurityConfig {

   /**
    * Add configuration logic as needed.
    */
   @Bean
   SecurityFilterChain filterChain(HttpSecurity http) throws Exception {
       http.with(AadWebApplicationHttpSecurityConfigurer.aadWebApplication(), Customizer.withDefaults())
           .authorizeHttpRequests(authorize -> authorize.anyRequest().authenticated());
           // Do some custom configuration.
       return http.build();
   }
}
アプリ ロールによるアクセスを承認する

Azure で必要なリソースを作成します。

手記

アプリロールベースのアクセス制御を使用する場合は、role 要求にグループ名を含めることはできません。 詳細については、「アプリに省略可能な要求を提供する」の「グループの省略可能な要求 の構成」セクションを参照してください。

特定のメソッドを保護します。

class Demo {
   @GetMapping("Admin")
   @ResponseBody
   @PreAuthorize("hasAuthority('APPROLE_Admin')")
   public String admin() {
       return "Admin message";
   }
}
グループ名またはグループ ID でアクセスを承認する

関連する構成プロパティを追加します。

spring:
 cloud:
   azure:
     active-directory:
       enabled: true
       user-group:
         allowed-group-names: group1_name_1, group2_name_2
         # 1. If allowed-group-ids == all, then all group ID will take effect.
         # 2. If "all" is used, we should not configure other group ids.
         # 3. "all" is only supported for allowed-group-ids, not supported for allowed-group-names.
         allowed-group-ids: group_id_1, group_id_2

特定のメソッドを保護します。

@Controller
public class RoleController {
   @GetMapping("group1")
   @ResponseBody
   @PreAuthorize("hasRole('ROLE_group1')")
   public String group1() {
       return "group1 message";
   }

   @GetMapping("group2")
   @ResponseBody
   @PreAuthorize("hasRole('ROLE_group2')")
   public String group2() {
       return "group2 message";
   }

   @GetMapping("group1Id")
   @ResponseBody
   @PreAuthorize("hasRole('ROLE_<group1-id>')")
   public String group1Id() {
       return "group1Id message";
   }

   @GetMapping("group2Id")
   @ResponseBody
   @PreAuthorize("hasRole('ROLE_<group2-id>')")
   public String group2Id() {
       return "group2Id message";
   }
}
グローバル Azure ではなく National Azure を使用する

グローバル Azure クラウドを除き、Microsoft Entra ID は次の国内クラウドにデプロイされます。

  • Azure Government

  • Azure China 21Vianet

  • Azure Germany

Azure China 21Vianet を使用したサンプルを次に示します。

spring:
  cloud:
    azure:
      active-directory:
        enabled: true
        base-uri: https://login.partner.microsoftonline.cn
        graph-base-uri: https://microsoftgraph.chinacloudapi.cn

詳細については、「国内クラウドデプロイ」を参照してください。

リダイレクト URI テンプレートを構成する

開発者はリダイレクト URI をカスタマイズできます。

リダイレクト URI のシステム図。

redirect-uri-template ファイル プロパティを追加します。

spring:
 cloud:
   azure:
     active-directory:
       enabled: true
       redirect-uri-template: ${REDIRECT-URI-TEMPLATE}

Azure portal で redirect-uri を更新します。

リダイレクト URI テンプレートを構成します。

redirect-uri-template設定した後、セキュリティ ビルダーを更新する必要があります。

@Configuration(proxyBeanMethods = false)
@EnableWebSecurity
@EnableMethodSecurity
public class AadOAuth2LoginSecurityConfig {

    /**
     * Add configuration logic as needed.
     */
    @Bean
    public SecurityFilterChain htmlFilterChain(HttpSecurity http) throws Exception {
        // @formatter:off
        http.with(AadWebApplicationHttpSecurityConfigurer.aadWebApplication(), Customizer.withDefaults())
            .oauth2Login(login -> login.loginProcessingUrl("${REDIRECT-URI-TEMPLATE}"))
            .authorizeHttpRequests(auth -> auth.anyRequest().authenticated());
        // @formatter:on
        return http.build();
    }
}

プロキシ経由で Microsoft Entra ID に接続する

プロキシ経由で Microsoft Entra ID を接続するには、次の例に示すような RestTemplateCustomizer Bean を指定します。

@Configuration
class DemoConfiguration {
    @Bean
    public RestTemplateCustomizer proxyRestTemplateCustomizer() {
        return (RestTemplate restTemplate) -> {
            Proxy proxy = new Proxy(Proxy.Type.HTTP, new InetSocketAddress(PROXY_SERVER_HOST, PROXY_SERVER_PORT));
            SimpleClientHttpRequestFactory requestFactory = new SimpleClientHttpRequestFactory();
            requestFactory.setProxy(proxy);
            restTemplate.setRequestFactory(requestFactory);
        };
    }
}

サンプル

サンプル プロジェクト: aad-web-application

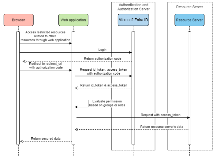
リソース サーバーにアクセスする Web アプリケーション

システム図

リソース サーバーにアクセスする Web アプリケーションのシステム図。

Azure で必要なリソースを作成する

  1. クイック スタート 読む: アプリケーションを Microsoft ID プラットフォームに登録します。

  2. アプリの登録を作成します。 AZURE_TENANT_IDAZURE_CLIENT_ID、および AZURE_CLIENT_SECRETを取得します。

  3. redirect URIなど、APPLICATION_BASE_URI/login/oauth2/code/http://localhost:8080/login/oauth2/code/に設定します。 尾 / が必要です。

必要な依存関係を追加する

<dependencies>
    <dependency>
        <groupId>com.azure.spring</groupId>
        <artifactId>spring-cloud-azure-starter-active-directory</artifactId>
    </dependency>
    <dependency>
        <groupId>org.springframework.boot</groupId>
        <artifactId>spring-boot-starter-oauth2-client</artifactId>
    </dependency>
</dependencies>

必要なプロパティを追加する

spring:
  cloud:
    azure:
      active-directory:
        enabled: true
        profile:
          tenant-id: <tenant>
        credential:
          client-id: ${AZURE_CLIENT_ID}
          client-secret: ${AZURE_CLIENT_SECRET}
        authorization-clients:
          graph:
            scopes: https://graph.microsoft.com/Analytics.Read, email

手記

tenant-id に使用できる値は、commonorganizationsconsumers、またはテナント ID です。 これらの値の詳細については、「エラー AADSTS50020 - ID プロバイダーのユーザー アカウントがテナントに存在しない」の「間違ったエンドポイント (個人用アカウントと組織アカウント) セクションを参照してください。 シングルテナント アプリの変換の詳細については、「Microsoft Entra IDでのシングルテナント アプリをマルチテナントに変換する」を参照してください。

ここで、graphOAuth2AuthorizedClientの名前です。scopes ログイン時に同意するために必要なスコープを意味します。

アプリケーションで OAuth2AuthorizedClient を使用する

public class Demo {
    @GetMapping("/graph")
    @ResponseBody
    public String graph(
    @RegisteredOAuth2AuthorizedClient("graph") OAuth2AuthorizedClient graphClient) {
        // toJsonString() is just a demo.
        // oAuth2AuthorizedClient contains access_token. We can use this access_token to access resource server.
        return toJsonString(graphClient);
    }
}

次に、アプリケーションを起動し、ブラウザーでアプリケーションにアクセスします。 その後、Microsoft ログイン ページにリダイレクトされます。

高度な使用方法

クライアント資格情報フロー

既定のフローは認証コード フローです。クライアント資格情報フロー使用する場合は、次のように構成できます。

spring:
  cloud:
    azure:
      active-directory:
        enabled: true
        profile:
          tenant-id: <tenant>
        credential:
          client-id: ${AZURE_CLIENT_ID}
          client-secret: ${AZURE_CLIENT_SECRET}
        authorization-clients:
          graph:
            authorization-grant-type: client_credentials # Change type to client_credentials
            scopes: https://graph.microsoft.com/Analytics.Read, email

手記

tenant-id に使用できる値は、commonorganizationsconsumers、またはテナント ID です。 これらの値の詳細については、「エラー AADSTS50020 - ID プロバイダーのユーザー アカウントがテナントに存在しない」の「間違ったエンドポイント (個人用アカウントと組織アカウント) セクションを参照してください。 シングルテナント アプリの変換の詳細については、「Microsoft Entra IDでのシングルテナント アプリをマルチテナントに変換する」を参照してください。

複数のリソース サーバーにアクセスする

1 つの Web アプリケーションで、次のように構成することで、複数のリソース サーバーにアクセスできます。

spring:
  cloud:
    azure:
      active-directory:
        enabled: true
        profile:
          tenant-id: <tenant>
        credential:
          client-id: ${AZURE_CLIENT_ID}
          client-secret: ${AZURE_CLIENT_SECRET}
        authorization-clients:
          resource-server-1:
            scopes: # Scopes for resource-server-1
          resource-server-2:
            scopes: # Scopes for resource-server-2

手記

tenant-id に使用できる値は、commonorganizationsconsumers、またはテナント ID です。 これらの値の詳細については、「エラー AADSTS50020 - ID プロバイダーのユーザー アカウントがテナントに存在しない」の「間違ったエンドポイント (個人用アカウントと組織アカウント) セクションを参照してください。 シングルテナント アプリの変換の詳細については、「Microsoft Entra IDでのシングルテナント アプリをマルチテナントに変換する」を参照してください。

その後、次のようなアプリケーションで OAuth2AuthorizedClient を使用できます

public class Demo {
    @GetMapping("/resource-server-1")
    @ResponseBody
    public String graph(
    @RegisteredOAuth2AuthorizedClient("resource-server-1") OAuth2AuthorizedClient client) {
        return callResourceServer1(client);
    }

    @GetMapping("/resource-server-2")
    @ResponseBody
    public String graph(
    @RegisteredOAuth2AuthorizedClient("resource-server-2") OAuth2AuthorizedClient client) {
        return callResourceServer2(client);
    }
}

サンプル

サンプル プロジェクト: aad-web-application

リソース サーバーへのアクセス

このシナリオでは、ログインはサポートされていません。アクセス トークンを検証してサーバーを保護するだけです。 アクセス トークンが有効な場合、サーバーは要求を処理します。

システム図

スタンドアロン リソース サーバーの使用に関するシステム図。

Azure で必要なリソースを作成する

  1. クイック スタート 読む: アプリケーションを Microsoft ID プラットフォームに登録します。

  2. アプリの登録を作成します。 AZURE_CLIENT_IDを取得します。

  3. クイック スタート 読む: Web APIを公開するようにアプリケーションを構成する。

  4. Scope-1という名前のスコープを持つ Web API を公開します。

必要な依存関係を追加する

<dependencies>
    <dependency>
        <groupId>com.azure.spring</groupId>
        <artifactId>spring-cloud-azure-starter-active-directory</artifactId>
    </dependency>
    <dependency>
        <groupId>org.springframework.boot</groupId>
        <artifactId>spring-boot-starter-oauth2-resource-server</artifactId>
    </dependency>
</dependencies>

必要なプロパティを追加する

spring:
  cloud:
    azure:
      active-directory:
        enabled: true
        credential:
          client-id: ${AZURE_CLIENT_ID}

次に、アプリケーションを起動し、アプリケーションの Web API にアクセスします。

  1. アクセス トークンなしで 401 を取得します。

  2. アクセス トークンを使用してアプリケーションにアクセスします。 アクセス トークン内の次の要求が検証されます。

    • iss: アクセス トークンは Microsoft Entra ID によって発行される必要があります。

    • nbf: 現在の時刻を nbf前にすることはできません。

    • exp: 現在の時刻は exp後にできません。

    • aud: spring.cloud.azure.active-directory.credential.client-id または spring.cloud.azure.active-directory.credential.app-id-uri 構成されている場合、対象ユーザーは構成された client-id または app-id-uriと等しい必要があります。 2 つのプロパティが構成されていない場合、この要求は検証されません。

アクセス トークンの詳細については、Microsoft ID プラットフォーム アクセス トークン MS ドキュメントを参照してください。

高度な使用方法

追加のセキュリティ構成を追加する
@Configuration(proxyBeanMethods = false)
@EnableWebSecurity
@EnableMethodSecurity
public class AadOAuth2ResourceServerSecurityConfig {

    /**
     * Add configuration logic as needed.
     */
    @Bean
    public SecurityFilterChain htmlFilterChain(HttpSecurity http) throws Exception {
        // @formatter:off
        http.with(AadResourceServerHttpSecurityConfigurer.aadResourceServer(), Customizer.withDefaults())
            .authorizeHttpRequests(authorize -> authorize.anyRequest().authenticated());
        // @formatter:on
        return http.build();
    }
}
スコープ別にアクセス許可を検証する
  1. Azure で必要なリソースを作成します。

    • クイック スタート 読む: Web APIを公開するようにアプリケーションを構成する。

    • Scope1という名前のスコープを持つ Web API を公開します。

  2. 特定のメソッドを保護します。

    class Demo {
        @GetMapping("scope1")
        @ResponseBody
        @PreAuthorize("hasAuthority('SCOPE_Scope1')")
        public String scope1() {
            return "Congratulations, you can access `scope1` endpoint.";
        }
    }
    

これにより、エンドポイント /scope1 アクセスするときに、アクセス トークン内の次の要求が検証されます。

  • scp: 値には Scope1を含む必要があります。
アプリ ロール別のアクセス許可を検証する
  1. Azure で必要なリソースを作成します。

  2. 特定のメソッドを保護します。

    class Demo {
        @GetMapping("app-role1")
        @ResponseBody
        @PreAuthorize("hasAuthority('APPROLE_AppRole1')")
        public String appRole1() {
            return "Congratulations, you can access `app-role1` endpoint.";
        }
    }
    

これにより、エンドポイント /app-role1 アクセスするときに、アクセス トークン内の次の要求が検証されます。

  • roles: 値には AppRole1を含む必要があります。
JWT クライアント認証を使用する

クライアント認証に JSON Web トークン (JWT) を使用するには、次の手順を使用します。

  1. Microsoft ID プラットフォーム アプリケーション認証証明書資格情報 の「証明書を Microsoft ID プラットフォーム に登録する」セクションを参照してください。
  2. .pem 証明書を、Azure portal に登録されているアプリケーションにアップロードします。
  3. の証明書パスとパスワードを構成します。PFX または 。P12 証明書。
  4. JWT クライアント認証を使用して認証するプロパティ spring.cloud.azure.active-directory.authorization-clients.azure.client-authentication-method=private_key_jwt 構成をクライアントに追加します。

次の構成ファイルの例は、Web アプリケーションシナリオ用です。 証明書情報は、グローバル プロパティで構成されます。

spring:
  cloud:
    azure:
      credential:
        client-id: ${AZURE_CLIENT_ID}
        client-certificate-path: ${AZURE_CERTIFICATE_PATH}
        client-certificate-password: ${AZURE_CERTIFICATE_PASSWORD}
      profile:
        tenant-id: <tenant>
      active-directory:
        enabled: true
        user-group:
          allowed-group-names: group1,group2
          allowed-group-ids: <group1-id>,<group2-id>
        post-logout-redirect-uri: http://localhost:8080
        authorization-clients:
          azure:
            client-authentication-method: private_key_jwt
          arm:
            client-authentication-method: private_key_jwt
            scopes: https://management.core.windows.net/user_impersonation
          graph:
            client-authentication-method: private_key_jwt
            scopes:
              - https://graph.microsoft.com/User.Read
              - https://graph.microsoft.com/Directory.Read.All
          webapiA:
            client-authentication-method: private_key_jwt
            scopes:
              - ${WEB_API_A_APP_ID_URL}/Obo.WebApiA.ExampleScope
          webapiB:
            client-authentication-method: private_key_jwt
            scopes:
              - ${WEB_API_B_APP_ID_URL}/.default
            authorization-grant-type: client_credentials

手記

tenant-id に使用できる値は、commonorganizationsconsumers、またはテナント ID です。 これらの値の詳細については、「エラー AADSTS50020 - ID プロバイダーのユーザー アカウントがテナントに存在しない」の「間違ったエンドポイント (個人用アカウントと組織アカウント) セクションを参照してください。 シングルテナント アプリの変換の詳細については、「Microsoft Entra IDでのシングルテナント アプリをマルチテナントに変換する」を参照してください。

次の例に示すように、active-directory サービスのプロパティで証明書情報を構成することもできます。

spring:
  cloud:
    azure:
      active-directory:
        enabled: true
        credential:
          client-id: ${AZURE_CLIENT_ID}
          client-certificate-path: ${AZURE_CERTIFICATE_PATH}
          client-certificate-password: ${AZURE_CERTIFICATE_PASSWORD}
        profile:
          tenant-id: <tenant>
        user-group:
          allowed-group-names: group1,group2
          allowed-group-ids: <group1-id>,<group2-id>
        post-logout-redirect-uri: http://localhost:8080
        authorization-clients:
          azure:
            client-authentication-method: private_key_jwt
          arm:
            client-authentication-method: private_key_jwt
            scopes: https://management.core.windows.net/user_impersonation
          graph:
            client-authentication-method: private_key_jwt
            scopes:
              - https://graph.microsoft.com/User.Read
              - https://graph.microsoft.com/Directory.Read.All
          webapiA:
            client-authentication-method: private_key_jwt
            scopes:
              - ${WEB_API_A_APP_ID_URL}/Obo.WebApiA.ExampleScope
          webapiB:
            client-authentication-method: private_key_jwt
            scopes:
              - ${WEB_API_B_APP_ID_URL}/.default
            authorization-grant-type: client_credentials

手記

tenant-id に使用できる値は、commonorganizationsconsumers、またはテナント ID です。 これらの値の詳細については、「エラー AADSTS50020 - ID プロバイダーのユーザー アカウントがテナントに存在しない」の「間違ったエンドポイント (個人用アカウントと組織アカウント) セクションを参照してください。 シングルテナント アプリの変換の詳細については、「Microsoft Entra IDでのシングルテナント アプリをマルチテナントに変換する」を参照してください。

プロキシ経由で Microsoft Entra ID に接続する

プロキシ経由で Microsoft Entra ID を接続するには、RestTemplateCustomizer Bean を指定します。 詳細については、「プロキシを使用した Microsoft Entra ID への接続 」セクションを参照してください。

サンプル

サンプル プロジェクト: aad-resource-server

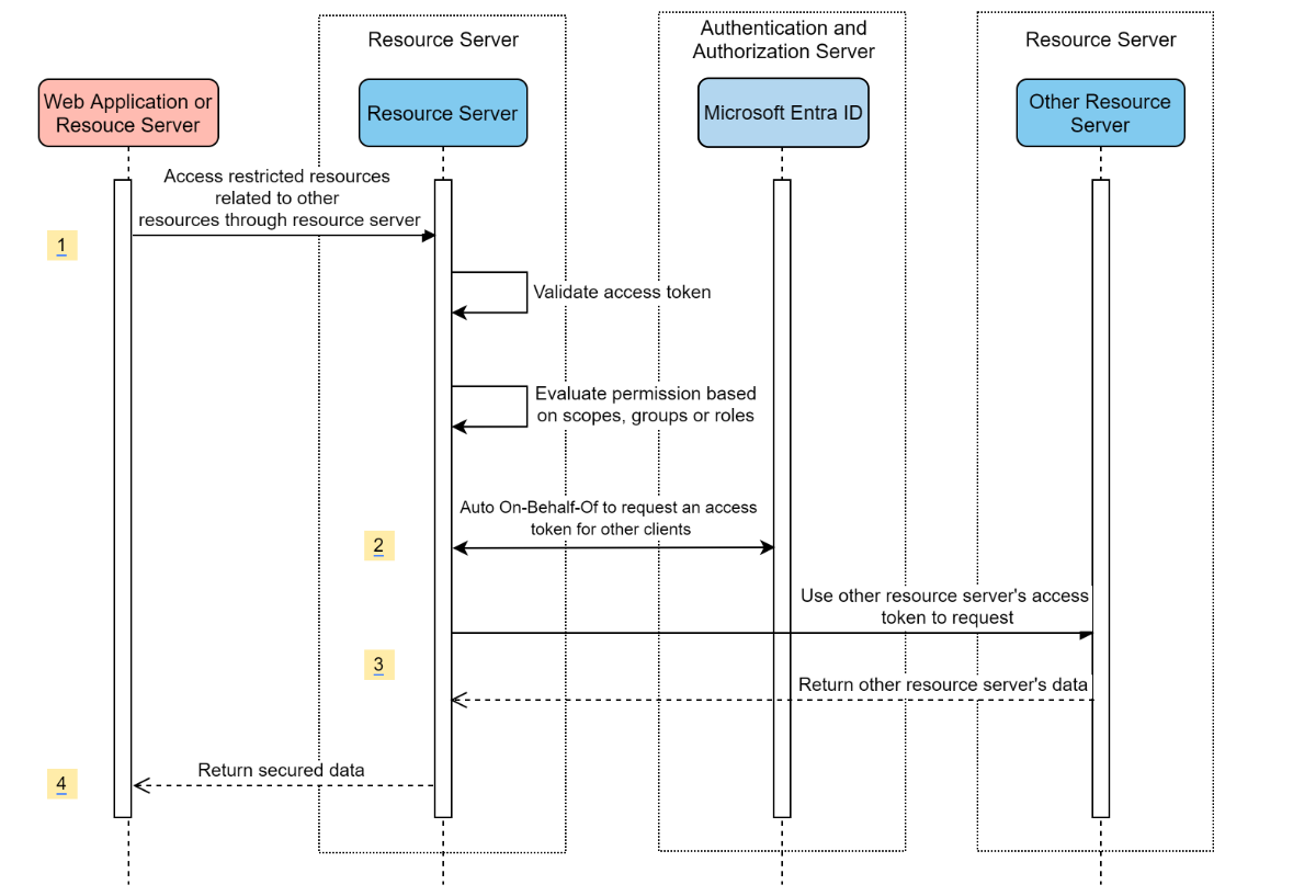
他のリソース サーバーにアクセスするリソース サーバー

システム図

他のリソース サーバーにアクセスするリソース サーバーのシステム図。

Azure で必要なリソースを作成する

  1. クイック スタート 読む: アプリケーションを Microsoft ID プラットフォームに登録します。

  2. アプリの登録を作成します。 AZURE_TENANT_IDAZURE_CLIENT_ID、および AZURE_CLIENT_SECRETを取得します。

必要な依存関係を追加する

<dependencies>
    <dependency>
        <groupId>com.azure.spring</groupId>
        <artifactId>spring-cloud-azure-starter-active-directory</artifactId>
    </dependency>
    <dependency>
        <groupId>org.springframework.boot</groupId>
        <artifactId>spring-boot-starter-oauth2-resource-server</artifactId>
    </dependency>
    <dependency>
        <groupId>org.springframework.boot</groupId>
        <artifactId>spring-boot-starter-oauth2-client</artifactId>
    </dependency>
</dependencies>

必要なプロパティを追加する

spring:
  cloud:
    azure:
      active-directory:
        enabled: true
        profile:
          tenant-id: <tenant>
        credential:
          client-id: ${AZURE_CLIENT_ID}
          client-secret: ${AZURE_CLIENT_SECRET}
        authorization-clients:
          graph:
            scopes:
              - https://graph.microsoft.com/User.Read

手記

tenant-id に使用できる値は、commonorganizationsconsumers、またはテナント ID です。 これらの値の詳細については、「エラー AADSTS50020 - ID プロバイダーのユーザー アカウントがテナントに存在しない」の「間違ったエンドポイント (個人用アカウントと組織アカウント) セクションを参照してください。 シングルテナント アプリの変換の詳細については、「Microsoft Entra IDでのシングルテナント アプリをマルチテナントに変換する」を参照してください。

アプリケーションで OAuth2AuthorizedClient を使用する

public class SampleController {
    @GetMapping("call-graph")
    public String callGraph(@RegisteredOAuth2AuthorizedClient("graph") OAuth2AuthorizedClient graph) {
        return callMicrosoftGraphMeEndpoint(graph);
    }
}

サンプル

サンプル プロジェクト: aad-resource-server-obo

1 つのアプリケーション内の Web アプリケーションとリソース サーバー

Azure で必要なリソースを作成する

  1. クイック スタート 読む: アプリケーションを Microsoft ID プラットフォームに登録します。

  2. アプリの登録を作成します。 AZURE_TENANT_IDAZURE_CLIENT_ID、および AZURE_CLIENT_SECRETを取得します。

必要な依存関係を追加する

<dependencies>
    <dependency>
        <groupId>com.azure.spring</groupId>
        <artifactId>spring-cloud-azure-starter-active-directory</artifactId>
    </dependency>
    <dependency>
        <groupId>org.springframework.boot</groupId>
        <artifactId>spring-boot-starter-oauth2-resource-server</artifactId>
    </dependency>
    <dependency>
        <groupId>org.springframework.boot</groupId>
        <artifactId>spring-boot-starter-oauth2-client</artifactId>
    </dependency>
</dependencies>

必要なプロパティを追加する

プロパティ spring.cloud.azure.active-directory.application-typeweb_application_and_resource_serverに設定し、各承認クライアントの承認の種類を指定します。

spring:
  cloud:
    azure:
      active-directory:
        enabled: true
        profile:
          tenant-id: <tenant>
        credential:
          client-id: ${AZURE_CLIENT_ID}
          client-secret: ${AZURE_CLIENT_SECRET}
        app-id-uri: ${WEB_API_ID_URI}
        application-type: web_application_and_resource_server  # This is required.
        authorization-clients:
          graph:
            authorizationGrantType: authorization_code # This is required.
            scopes:
              - https://graph.microsoft.com/User.Read
              - https://graph.microsoft.com/Directory.Read.All

手記

tenant-id に使用できる値は、commonorganizationsconsumers、またはテナント ID です。 これらの値の詳細については、「エラー AADSTS50020 - ID プロバイダーのユーザー アカウントがテナントに存在しない」の「間違ったエンドポイント (個人用アカウントと組織アカウント) セクションを参照してください。 シングルテナント アプリの変換の詳細については、「Microsoft Entra IDでのシングルテナント アプリをマルチテナントに変換する」を参照してください。

SecurityFilterChain の定義

複数の SecurityFilterChain インスタンスを構成します。 AadWebApplicationAndResourceServerConfig には、リソース サーバーと Web アプリケーション用の 2 つのセキュリティ フィルター チェーン構成が含まれています。

@Configuration(proxyBeanMethods = false)
@EnableWebSecurity
@EnableMethodSecurity
public class AadWebApplicationAndResourceServerConfig {

    @Bean
    @Order(1)
    public SecurityFilterChain apiFilterChain(HttpSecurity http) throws Exception {
        http.with(AadResourceServerHttpSecurityConfigurer.aadResourceServer(), Customizer.withDefaults())
            // All the paths that match `/api/**`(configurable) work as the resource server. Other paths work as the web application.
            .securityMatcher("/api/**")
            .authorizeHttpRequests(auth -> auth.anyRequest().authenticated());
        return http.build();
    }

    @Bean
    public SecurityFilterChain htmlFilterChain(HttpSecurity http) throws Exception {
        // @formatter:off
        http.with(AadWebApplicationHttpSecurityConfigurer.aadWebApplication(), Customizer.withDefaults())
            .authorizeHttpRequests(auth -> auth.requestMatchers("/login").permitAll().anyRequest().authenticated());
        // @formatter:on
        return http.build();
    }
}

構成

spring-cloud-azure-starter-active-directoryの構成可能なプロパティ:

名前 形容
spring.cloud.azure.active-directory.app-id-uri id_tokenの "aud" 要求で使用される可能性があるアプリ ID URI。
spring.cloud.azure.active-directory.application-type Microsoft Entra アプリケーションの種類。
spring.cloud.azure.active-directory.authenticate-additional-parameters 承認 URL にパラメーターを追加します。
spring.cloud.azure.active-directory.authorization-clients OAuth2 承認クライアント。
spring.cloud.azure.active-directory.credential.client-id Azure でサービス プリンシパル認証を実行するときに使用するクライアント ID。
spring.cloud.azure.active-directory.credential.client-secret Azure でサービス プリンシパル認証を実行するときに使用するクライアント シークレット。
spring.cloud.azure.active-directory.jwk-set-cache-lifespan キャッシュされた JWK セットの有効期限が切れる前の有効期間は、既定値は 5 分です。
spring.cloud.azure.active-directory.jwk-set-cache-refresh-time キャッシュされた JWK セットの更新時間は、有効期限が切れる前に 5 分です。
spring.cloud.azure.active-directory.jwt-connect-timeout JWKSet リモート URL 呼び出しの接続タイムアウト。
spring.cloud.azure.active-directory.jwt-read-timeout JWKSet リモート URL 呼び出しの読み取りタイムアウト。
spring.cloud.azure.active-directory.jwt-size-limit JWKSet リモート URL 呼び出しのサイズ制限 (バイト単位)。
spring.cloud.azure.active-directory.post-logout-redirect-uri ログアウト後のリダイレクト URI。
spring.cloud.azure.active-directory.profile.cloud-type 接続する Azure クラウドの名前。 サポートされている種類は、AZURE、AZURE_CHINA、AZURE_GERMANY、AZURE_US_GOVERNMENT、その他です。
spring.cloud.azure.active-directory.profile.environment Microsoft Entra エンドポイントのプロパティ。
spring.cloud.azure.active-directory.profile.tenant-id Azure テナント ID。 tenant-id に使用できる値は、commonorganizationsconsumers、またはテナント ID です。
spring.cloud.azure.active-directory.redirect-uri-template リダイレクト エンドポイント: リソース所有者のユーザー エージェントを介して、承認資格情報を含む応答をクライアントに返すために承認サーバーによって使用されます。 既定値は {baseUrl}/login/oauth2/code/です。
spring.cloud.azure.active-directory.resource-server.claim-to-authority-prefix-map GrantedAuthority のビルドに使用する要求と、GrantedAuthority の文字列値のプレフィックスを構成します。 既定値は"scp" -> "SCOPE_"、"roles" -> "APPROLE_" です。
spring.cloud.azure.active-directory.resource-server.principal-claim-name AuthenticatedPrincipal#getName で返されるアクセス トークン内の要求を構成します。 既定値は "sub" です。
spring.cloud.azure.active-directory.session-stateless true の場合、ステートレス認証フィルター AadAppRoleStatelessAuthenticationFilter がアクティブになります。 既定値は false で、AadAuthenticationFilter をアクティブにします。
spring.cloud.azure.active-directory.user-group.allowed-group-ids グループ ID を使用して、GrantedAuthority を構築できます。
spring.cloud.azure.active-directory.user-group.allowed-group-names グループ名を使用して、GrantedAuthority を構築できます。
spring.cloud.azure.active-directory.user-group.use-transitive-members "true" の場合は、"v1.0/me/transitiveMemberOf" を使用してメンバーを取得します。 それ以外の場合は、"v1.0/me/memberOf" を使用します。 既定値は falseです。
spring.cloud.azure.active-directory.user-name-attribute プリンシパルの名前にする要求を決定します。

これらのプロパティの使用方法の例を次に示します。

アプリケーションの種類

アプリケーションの種類は、依存関係 (spring-security-oauth2-client または spring-security-oauth2-resource-server) から推論できます。 推論された値が目的の値でない場合は、アプリケーションの種類を指定できます。 有効な値と推論された値の表を次に示します。

spring-cloud-azure-starter-active-directoryのアプリケーションの種類:

依存関係がある: spring-security-oauth2-client 依存関係がある: spring-security-oauth2-resource-server アプリケーションの種類の有効な値 推論された値
はい いいえ web_application web_application
いいえ はい resource_server resource_server
はい はい web_applicationresource_serverresource_server_with_oboweb_application_and_resource_server resource_server_with_obo

Azure Active Directory B2C を使用した Spring Security

Azure Active Directory (Azure AD) B2C は ID 管理サービスであり、アプリケーションを使用する際の顧客のサインアップ、サインイン、およびプロファイルの管理方法をカスタマイズおよび制御できます。 Azure AD B2C では、顧客の ID を同時に保護しながら、これらのアクションを有効にします。

依存関係のセットアップ

<dependencies>
    <dependency>
        <groupId>com.azure.spring</groupId>
        <artifactId>spring-cloud-azure-starter-active-directory-b2c</artifactId>
    </dependency>
</dependencies>

構成

spring-cloud-azure-starter-active-directory-b2cの構成可能なプロパティ:

名前 形容
spring.cloud.azure.active-directory.b2c.app-id-uri トークンの "aud" 要求で使用される可能性があるアプリ ID URI。
spring.cloud.azure.active-directory.b2c.authenticate-additional-parameters 認証用の追加パラメーター。
spring.cloud.azure.active-directory.b2c.authorization-clients クライアント構成を指定します。
spring.cloud.azure.active-directory.b2c.base-uri Azure AD B2C エンドポイントのベース URI。
spring.cloud.azure.active-directory.b2c.credential Azure AD B2C 資格情報。
spring.cloud.azure.active-directory.b2c.jwt-connect-timeout JWKSet リモート URL 呼び出しの接続タイムアウト。
spring.cloud.azure.active-directory.b2c.jwt-read-timeout JWKSet リモート URL 呼び出しの読み取りタイムアウト。
spring.cloud.azure.active-directory.b2c.jwt-size-limit JWKSet リモート URL 呼び出しのサイズ制限 (バイト単位)。
spring.cloud.azure.active-directory.b2c.login-flow プライマリ サインイン フロー キーを指定します。 既定値は sign-up-or-sign-inです。
spring.cloud.azure.active-directory.b2c.logout-success-url ログアウト後のリダイレクト URL。 既定値は http://localhost:8080/loginです。
spring.cloud.azure.active-directory.b2c.profile Azure AD B2C プロファイル情報。
spring.cloud.azure.active-directory.b2c.reply-url 承認コードを取得した後の応答 URL。 既定値は {baseUrl}/login/oauth2/code/です。
spring.cloud.azure.active-directory.b2c.user-flows ユーザー フロー。
spring.cloud.azure.active-directory.b2c.user-name-attribute-name ユーザー名属性名。

完全な構成については、Spring Cloud の Azure 構成プロパティ 確認してください。

基本的な使用方法

Web アプリケーション は、ユーザーが Microsoft Entra ID でログインできる任意の Web ベースのアプリケーションですが、リソース サーバー は、Microsoft Entra ID から取得したaccess_token検証した後、アクセスを受け入れるか拒否します。 このガイドでは、次の 4 つのシナリオについて説明します。

  1. Web アプリケーションへのアクセス。

  2. リソース サーバーにアクセスする Web アプリケーション。

  3. リソース サーバーへのアクセス。

  4. 他のリソース サーバーにアクセスするリソース サーバー。

使用法 1: Web アプリケーションへのアクセス

このシナリオでは、OAuth 2.0 認証コード許可 フローを使用して、Azure AD B2C ユーザーを使用してユーザーにログインします。

ポータル メニュー [Azure AD B2C] を選択し、[アプリケーション]選択し、[の追加] 選択します。

アプリケーション 名前 (webappなど) を指定し、http://localhost:8080/login/oauth2/code/ を追加し、アプリケーション IDWEB_APP_AZURE_CLIENT_IDとして記録して、[保存]を選択します。

アプリケーションから キー を選択し、を生成 キー を生成する] を選択し、[保存] 選択します。

左側 ユーザー フローを選択し、新しいユーザー フロー選択します。

[サインアップ]、[]、[プロファイル編集選択し、パスワードリセット を してユーザー フローを作成します。 ユーザー フロー 名前 を指定し、ユーザー属性と要求し、[の作成] 選択します。

[API のアクセス許可][Microsoft APIアクセス許可を追加する] を 選択し、[Microsoft Graph] を選択し、[委任されたアクセス許可]を選択し、offline_access を選択して openid アクセス許可を してから、[アクセス許可の追加] 選択してプロセスを完了します。

Graph アクセス許可に対して管理者の同意を付与します。

グラフのアクセス許可が強調表示されているアプリの API アクセス許可画面を示す Azure portal のスクリーンショット。

pom.xml ファイルに次の依存関係を追加します。

<dependencies>
   <dependency>
       <groupId>com.azure.spring</groupId>
       <artifactId>azure-spring-boot-starter-active-directory-b2c</artifactId>
   </dependency>
   <dependency>
       <groupId>org.springframework.boot</groupId>
       <artifactId>spring-boot-starter-web</artifactId>
   </dependency>
   <dependency>
       <groupId>org.springframework.boot</groupId>
       <artifactId>spring-boot-starter-thymeleaf</artifactId>
   </dependency>
   <dependency>
       <groupId>org.springframework.boot</groupId>
       <artifactId>spring-boot-starter-security</artifactId>
   </dependency>
   <dependency>
       <groupId>org.thymeleaf.extras</groupId>
       <artifactId>thymeleaf-extras-springsecurity6</artifactId>
   </dependency>
</dependencies>

次の例に示すように、前に作成した値を使用して、application.yml ファイルにプロパティを追加します。

spring:
 cloud:
   azure:
     active-directory:
       b2c:
         enabled: true
         authenticate-additional-parameters:
           domain_hint: xxxxxxxxx         # optional
           login_hint: xxxxxxxxx          # optional
           prompt: [login,none,consent]   # optional
         base-uri: ${BASE_URI}
         credential:
           client-id: ${WEBAPP_AZURE_CLIENT_ID}
           client-secret: ${WEBAPP_AZURE_CLIENT_SECRET}
         login-flow: ${LOGIN_USER_FLOW_KEY}               # default to sign-up-or-sign-in, will look up the user-flows map with provided key.
         logout-success-url: ${LOGOUT_SUCCESS_URL}
         user-flows:
           ${YOUR_USER_FLOW_KEY}: ${USER_FLOW_NAME}
         user-name-attribute-name: ${USER_NAME_ATTRIBUTE_NAME}

Java コードを記述します。

コントローラー コードについては、次の例を参照できます。

@Controller
public class WebController {

   private void initializeModel(Model model, OAuth2AuthenticationToken token) {
       if (token != null) {
           final OAuth2User user = token.getPrincipal();
           model.addAllAttributes(user.getAttributes());
           model.addAttribute("grant_type", user.getAuthorities());
           model.addAttribute("name", user.getName());
       }
   }

   @GetMapping(value = { "/", "/home" })
   public String index(Model model, OAuth2AuthenticationToken token) {
       initializeModel(model, token);
       return "home";
   }
}

セキュリティ構成コードについては、次の例を参照してください。

@Configuration(proxyBeanMethods = false)
@EnableWebSecurity
public class WebSecurityConfiguration {

    private final AadB2cOidcLoginConfigurer configurer;

    public WebSecurityConfiguration(AadB2cOidcLoginConfigurer configurer) {
        this.configurer = configurer;
    }

    @Bean
    SecurityFilterChain filterChain(HttpSecurity http) throws Exception {
        // @formatter:off
        http.authorizeHttpRequests(auth -> auth.anyRequest().authenticated())
            .with(configurer, Customizer.withDefaults());
        // @formatter:on
        return http.build();
    }
}

サンプルから home.html コピーし、 を前に使用したユーザー フロー名に置き換えます。

アプリをビルドしてテストします。 Webapp ポート 8080で実行します。

Maven によってアプリケーションがビルドおよび起動されたら、Web ブラウザーで http://localhost:8080/ を開きます。 ログイン ページにリダイレクトされます。

ログイン ユーザー フローを含むリンクを選択します。 認証プロセスを開始するには、Azure AD B2C にリダイレクトする必要があります。

正常にログインすると、ブラウザーからサンプル home page が表示されます。

使用法 2: リソース サーバーにアクセスする Web アプリケーション

このシナリオは、アプリケーションが他のリソースにアクセスできるようにする Web アプリケーションへのアクセス シナリオに基づいています。 このシナリオは、OAuth 2.0 クライアント資格情報付与フロー です。

ポータル メニュー [Azure AD B2C] を選択し、[アプリケーション]選択し、[の追加] 選択します。

アプリケーション 名前 (など) を指定し、アプリケーション IDとして記録し、保存 選択します。

アプリケーションから キー を選択し、を生成 キー を生成する] を選択し、[保存] 選択します。

ナビゲーション ウィンドウ [API を公開する] を選択し、[の設定] 選択します。 アプリケーション ID URIWEB_API_A_APP_ID_URLとして記録し、[保存] 選択

ナビゲーション ウィンドウから [マニフェスト 選択し、次の JSON セグメント 配列に貼り付けます。 アプリケーション ID URIとして記録し、アプリ ロールの値を として記録し、[保存] 選択します。

{
 "allowedMemberTypes": [
   "Application"
 ],
 "description": "WebApiA.SampleScope",
 "displayName": "WebApiA.SampleScope",
 "id": "04989db0-3efe-4db6-b716-ae378517d2b7",
 "isEnabled": true,
 "value": "WebApiA.SampleScope"
}

API のアクセス許可[マイ APIアクセス許可を追加する] を選択し、WebApiA アプリケーション名 選択し、[アプリケーションのアクセス許可]選択し、WebApiA.SampleScope アクセス許可 選択してから、[アクセス許可の追加] を選択してプロセスを完了します。

WebApiA アクセス許可 管理者の同意を付与します。

アプリケーション API のアクセス許可画面を示す Azure portal のスクリーンショット。

Web アプリケーションへのアクセスの シナリオに基づいて、次の依存関係を追加します。

<dependency>
 <groupId>org.springframework.boot</groupId>
 <artifactId>spring-boot-starter-webflux</artifactId>
</dependency>

Web アプリケーションへのアクセスの シナリオに基づいて、次の構成を追加します。

spring:
 cloud:
   azure:
     active-directory:
       b2c:
         enabled: true
         base-uri: ${BASE_URI}             # Such as: https://xxxxb2c.b2clogin.com
         profile:
           tenant-id: <tenant>
         authorization-clients:
           ${RESOURCE_SERVER_A_NAME}:
             authorization-grant-type: client_credentials
             scopes: ${WEB_API_A_APP_ID_URL}/.default

手記

tenant-id に使用できる値は、commonorganizationsconsumers、またはテナント ID です。 これらの値の詳細については、「エラー AADSTS50020 - ID プロバイダーのユーザー アカウントがテナントに存在しない」の「間違ったエンドポイント (個人用アカウントと組織アカウント) セクションを参照してください。 シングルテナント アプリの変換の詳細については、「Microsoft Entra IDでのシングルテナント アプリをマルチテナントに変換する」を参照してください。

Webapp Java コードを記述します。

コントローラー コードについては、次の例を参照できます。

class Demo {
   /**
    * Access to protected data from Webapp to WebApiA through client credential flow. The access token is obtained by webclient, or
    * <p>@RegisteredOAuth2AuthorizedClient("webApiA")</p>. In the end, these two approaches will be executed to
    * DefaultOAuth2AuthorizedClientManager#authorize method, get the access token.
    *
    * @return Respond to protected data from WebApi A.
    */
   @GetMapping("/webapp/webApiA")
   public String callWebApiA() {
       String body = webClient
           .get()
           .uri(LOCAL_WEB_API_A_SAMPLE_ENDPOINT)
           .attributes(clientRegistrationId("webApiA"))
           .retrieve()
           .bodyToMono(String.class)
           .block();
       LOGGER.info("Call callWebApiA(), request '/webApiA/sample' returned: {}", body);
       return "Request '/webApiA/sample'(WebApi A) returned a " + (body != null ? "success." : "failure.");
   }
}

セキュリティ構成コードは、Web アプリケーションへのアクセス シナリオと同じです。 次のように、もう 1 つの Bean webClient を追加します。

public class SampleConfiguration {
   @Bean
   public WebClient webClient(OAuth2AuthorizedClientManager oAuth2AuthorizedClientManager) {
       ServletOAuth2AuthorizedClientExchangeFilterFunction function =
           new ServletOAuth2AuthorizedClientExchangeFilterFunction(oAuth2AuthorizedClientManager);
       return WebClient.builder()
                       .apply(function.oauth2Configuration())
                       .build();
   }
}

WebApiA Java コードを記述するには、「リソース サーバーへのアクセス 」セクションを参照してください。

アプリをビルドしてテストします。 WebappWebApiA それぞれポート 80808081 で実行します。 Webapp を起動し、アプリケーションを WebApiA します。 正常にログインした後、ホーム ページに戻ります。 その後、http://localhost:8080/webapp/webApiA にアクセスして、WebApiA リソースの応答を取得できます。

使用法 3: リソース サーバーへのアクセス

このシナリオでは、ログインはサポートされていません。 アクセス トークンを検証してサーバーを保護するだけで、有効な場合は要求を処理します。

WebApiA アクセス許可を作成するには、「使用法 2: リソース サーバーにアクセスする Web アプリケーション」を参照してください。

WebApiA アクセス許可を追加し、Web アプリケーションの管理者の同意を付与します。

pom.xml ファイルに次の依存関係を追加します。

<dependencies>
   <dependency>
       <groupId>com.azure.spring</groupId>
       <artifactId>azure-spring-boot-starter-active-directory-b2c</artifactId>
   </dependency>
   <dependency>
       <groupId>org.springframework.boot</groupId>
       <artifactId>spring-boot-starter-web</artifactId>
   </dependency>
</dependencies>

次の構成を追加します。

spring:
 cloud:
   azure:
     active-directory:
       b2c:
         enabled: true
         base-uri: ${BASE_URI}             # Such as: https://xxxxb2c.b2clogin.com
         profile:
           tenant-id: <tenant>
         app-id-uri: ${APP_ID_URI}         # If you're using v1.0 token, configure app-id-uri for `aud` verification
         credential:
           client-id: ${AZURE_CLIENT_ID}           # If you're using v2.0 token, configure client-id for `aud` verification
         user-flows:
           sign-up-or-sign-in: ${SIGN_UP_OR_SIGN_IN_USER_FLOW_NAME}

手記

tenant-id に使用できる値は、commonorganizationsconsumers、またはテナント ID です。 これらの値の詳細については、「エラー AADSTS50020 - ID プロバイダーのユーザー アカウントがテナントに存在しない」の「間違ったエンドポイント (個人用アカウントと組織アカウント) セクションを参照してください。 シングルテナント アプリの変換の詳細については、「Microsoft Entra IDでのシングルテナント アプリをマルチテナントに変換する」を参照してください。

Java コードを記述します。

コントローラー コードについては、次の例を参照できます。

class Demo {
   /**
    * webApiA resource api for web app
    * @return test content
    */
   @PreAuthorize("hasAuthority('APPROLE_WebApiA.SampleScope')")
   @GetMapping("/webApiA/sample")
   public String webApiASample() {
       LOGGER.info("Call webApiASample()");
       return "Request '/webApiA/sample'(WebApi A) returned successfully.";
   }
}

セキュリティ構成コードについては、次の例を参照してください。

@Configuration(proxyBeanMethods = false)
@EnableWebSecurity
@EnableMethodSecurity
public class ResourceServerConfiguration {
    
    @Bean
    public SecurityFilterChain htmlFilterChain(HttpSecurity http) throws Exception {
        JwtAuthenticationConverter authenticationConverter = new JwtAuthenticationConverter();
        JwtGrantedAuthoritiesConverter jwtGrantedAuthoritiesConverter = new JwtGrantedAuthoritiesConverter();
        jwtGrantedAuthoritiesConverter.setAuthorityPrefix("APPROLE_");
        authenticationConverter.setJwtGrantedAuthoritiesConverter(jwtGrantedAuthoritiesConverter);
        // @formatter:off
        http.authorizeHttpRequests(auth -> auth.anyRequest().authenticated())
            .oauth2ResourceServer(o -> o.jwt(j -> j.jwtAuthenticationConverter(authenticationConverter)));
        // @formatter:on
        return http.build();
    }
}

アプリをビルドしてテストします。 WebApiA ポート 8081で実行します。 webApiA リソースのアクセス トークンを取得し、Bearer 承認ヘッダーとして http://localhost:8081/webApiA/sample にアクセスします。

使用法 4: 他のリソース サーバーにアクセスするリソース サーバー

このシナリオは、リソース サーバーにアクセスする のアップグレードであり、OAuth2 クライアント資格情報フローに基づいて、他のアプリケーション リソースへのアクセスをサポートします。

前の手順を参照して、WebApiB アプリケーションを作成し、アプリケーションのアクセス許可 WebApiB.SampleScope公開します。

{
   "allowedMemberTypes": [
       "Application"
   ],
   "description": "WebApiB.SampleScope",
   "displayName": "WebApiB.SampleScope",
   "id": "04989db0-3efe-4db6-b716-ae378517d2b7",
   "isEnabled": true,
   "lang": null,
   "origin": "Application",
   "value": "WebApiB.SampleScope"
}

WebApiB アクセス許可に管理者の同意を付与します。

アプリケーション WebApiA API のアクセス許可画面を示す Azure portal のスクリーンショット。

リソース サーバーへのアクセス に基づいて、pom.xml ファイルに次の依存関係を追加します。

<dependency>
<groupId>org.springframework.boot</groupId>
<artifactId>spring-boot-starter-webflux</artifactId>
</dependency>

リソース サーバーへのアクセス シナリオの構成 に基づいて、次の構成を追加します。

spring:
 cloud:
   azure:
     active-directory:
       b2c:
         enabled: true
         credential:
           client-secret: ${WEB_API_A_AZURE_CLIENT_SECRET}
         authorization-clients:
           ${RESOURCE_SERVER_B_NAME}:
             authorization-grant-type: client_credentials
             scopes: ${WEB_API_B_APP_ID_URL}/.default

Java コードを記述します。

WebApiA コントローラー コードについては、次の例を参照してください。

public class SampleController {
   /**
    * Access to protected data from WebApiA to WebApiB through client credential flow. The access token is obtained by webclient, or
    * <p>@RegisteredOAuth2AuthorizedClient("webApiA")</p>. In the end, these two approaches will be executed to
    * DefaultOAuth2AuthorizedClientManager#authorize method, get the access token.
    *
    * @return Respond to protected data from WebApi B.
    */
   @GetMapping("/webApiA/webApiB/sample")
   @PreAuthorize("hasAuthority('APPROLE_WebApiA.SampleScope')")
   public String callWebApiB() {
       String body = webClient
           .get()
           .uri(LOCAL_WEB_API_B_SAMPLE_ENDPOINT)
           .attributes(clientRegistrationId("webApiB"))
           .retrieve()
           .bodyToMono(String.class)
           .block();
       LOGGER.info("Call callWebApiB(), request '/webApiB/sample' returned: {}", body);
       return "Request 'webApiA/webApiB/sample'(WebApi A) returned a " + (body != null ? "success." : "failure.");
   }
}

WebApiB コントローラー コードについては、次の例を参照してください。

public class SampleController {
   /**
    * webApiB resource api for other web application
    * @return test content
    */
   @PreAuthorize("hasAuthority('APPROLE_WebApiB.SampleScope')")
   @GetMapping("/webApiB/sample")
   public String webApiBSample() {
       LOGGER.info("Call webApiBSample()");
       return "Request '/webApiB/sample'(WebApi B) returned successfully.";
   }
}

セキュリティ構成コードは、リソース サーバーへのアクセス シナリオと同じですが、次のように別の Bean webClient が追加されます。

public class SampleConfiguration {
   @Bean
   public WebClient webClient(OAuth2AuthorizedClientManager oAuth2AuthorizedClientManager) {
       ServletOAuth2AuthorizedClientExchangeFilterFunction function =
           new ServletOAuth2AuthorizedClientExchangeFilterFunction(oAuth2AuthorizedClientManager);
       return WebClient.builder()
                       .apply(function.oauth2Configuration())
                       .build();
   }
}

アプリをビルドしてテストします。 WebApiAWebApiB それぞれポート 80818082 で実行します。 WebApiA アプリケーションと WebApiB アプリケーションを起動し、webApiA リソースのアクセス トークンを取得し、Bearer 承認ヘッダーとして http://localhost:8081/webApiA/webApiB/sample にアクセスします。

サンプル

詳細については、 spring-cloud-azure-starter-active-directory-b2c サンプルを参照してください。