Nota
L'accesso a questa pagina richiede l'autorizzazione. È possibile provare ad accedere o modificare le directory.
L'accesso a questa pagina richiede l'autorizzazione. È possibile provare a modificare le directory.
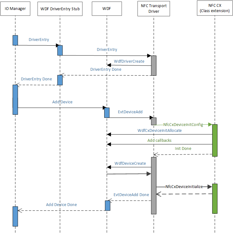
Quando ACPI crea il nodo del dispositivo per rappresentare NFCC, PnP corrisponde al file inf fornito dal driver client NFC e viene installato per il nodo del dispositivo. Il driver client NFC, durante la routine AddDevice, inizializza l'estensione della classe, che consentirà all'estensione della classe NFC fornita da Microsoft (NfcCx.dll) di caricare e lasciare che venga configurata qualsiasi coda di I/O che deve implementare per la parte superiore del driver di estensione della classe NFC. Il diagramma seguente illustra il meccanismo di caricamento del driver.