Suggerimenti sull'automazione

Completato

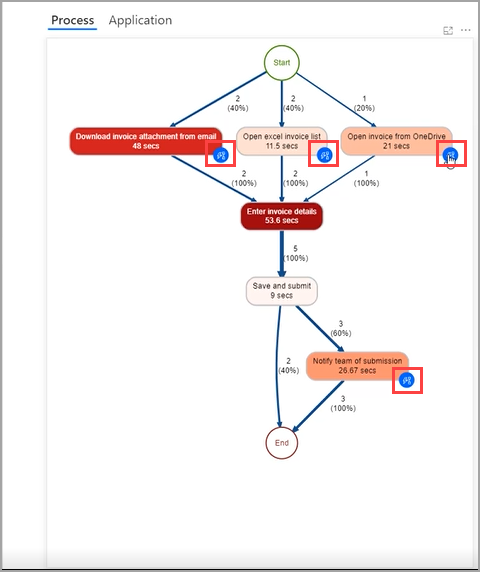
All'interno della mappa del processo possono essere visualizzate icone blu su diverse attività, come mostrato nello screenshot seguente. Queste icone blu sono suggerimenti per l'automazione. Power Automate ha valutato le informazioni, ad esempio il tempo e le applicazioni coinvolti in questa attività, e ha suggerito ulteriori azioni.

La selezione di un'icona blu avvia un nuovo flusso cloud con suggerimenti per i connettori raggruppati per attività in base al processo.

Se si seleziona un connettore consigliato, la selezione viene aggiunta al flusso.

È possibile consultare i suggerimenti in qualsiasi momento selezionando Automatizza impegni. Power Automate per desktop è disponibile anche come connettore per connettersi ad applicazioni legacy.

I suggerimenti sull'automazione possono fornire agli utenti non sviluppatori indicazioni su come creare una soluzione nel processo di analisi.