Nota
L'accesso a questa pagina richiede l'autorizzazione. È possibile provare ad accedere o modificare le directory.
L'accesso a questa pagina richiede l'autorizzazione. È possibile provare a modificare le directory.
Sync Framework può essere utilizzato per sincronizzare dati fra partecipanti con funzionalità variabili. Un partecipante è un dispositivo o un servizio in grado di eseguire la sincronizzazione con altri sistemi in cui è in esecuzione Sync Framework.
Sync Framework supporta i tipi partecipanti seguenti:
Partecipante completo
Partecipante proxy
Partecipante parziale
Partecipante semplice
Partecipante completo
Un partecipante completo ospita il runtime e archivia i metadati in locale. I partecipanti completi possono prendere parte agli scenari di sincronizzazione peer-to-peer poiché entrambi i partecipanti sono in grado di avviare la sincronizzazione.
Due partecipanti completi nella sincronizzazione peer-to-peer
.gif)
Partecipante proxy
Un partecipante proxy avvia la sincronizzazione per un provider remoto gestendo le chiamate in locale e inoltrandole al provider remoto, ad esempio un database archiviato in un server.
Sicurezza Nota |
|---|
In Sync Framework non viene fornita l'autenticazione o la crittografia tra il provider proxy e il provider remoto. Per impedire manomissioni o accessi non autorizzati, è necessario proteggere il canale di comunicazione tra il provider proxy e il provider remoto tramite un'autenticazione reciproca o un meccanismo di crittografia appropriato, ad esempio Secure Sockets Layer (SSL). |
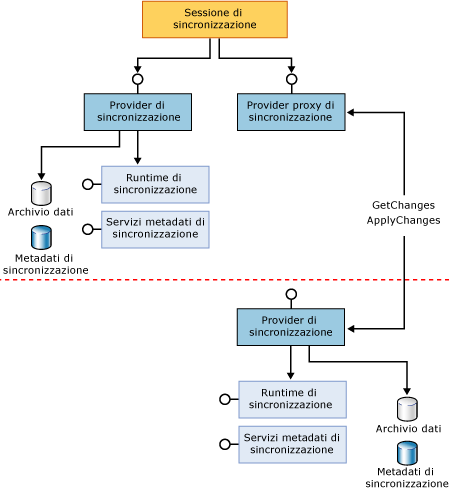
Nell'illustrazione seguente è rappresentato un provider partecipante completo che esegue la sincronizzazione con un provider proxy. Si noti che il provider proxy invia unicamente i comandi e i metadati in rete al provider remoto. Il provider remoto si trova nel server database e implementa la logica effettiva utilizzata per la sincronizzazione. La riga rossa tratteggiata rappresenta un limite del computer.
Sincronizzazione di un partecipante completo con un partecipante proxy
.gif)
Di seguito viene illustrato come utilizzare Sync Framework per sincronizzare i provider remoti rispetto all'applicazione da cui viene avviata la sincronizzazione. L'applicazione di controllo può connettere due servizi Web o Smart Device da sincronizzare. Si noti che entrambi i provider locali sono provider proxy rispetto ai provider remoti. Le righe rosse tratteggiate rappresentano i limiti del computer.
Sincronizzazione di un'applicazione centrale con due partecipanti proxy
.gif)
Partecipante parziale
Un partecipante parziale può archiviare metadati per la sincronizzazione ma non può elaborarli. Un partecipante parziale si basa su diversi partecipanti completi per ospitare il runtime e avviare la sincronizzazione. Il flusso dei dati è consentito tra questi partecipanti poiché possono trasportare i metadati per la sincronizzazione multimaster e comunicarli a qualsiasi altro partecipante completo. I partecipanti parziali non possono prendere parte a scenari peer-to-peer a causa della loro impossibilità di elaborare i metadati o di ospitare il runtime. Alcuni esempi di partecipanti parziali sono le unità USB e i telefoni cellulari con funzionalità di memorizzazione dei dati.
Di seguito viene illustrata la modalità in cui un partecipante completo, ad esempio un computer, esegue la sincronizzazione con un partecipante parziale, ad esempio un telefono cellulare. Il partecipante completo enumera o filtra le modifiche per conto del partecipante parziale e archivia i metadati sul partecipante parziale. In questo modo tutti gli altri partecipanti completi possono eseguire la sincronizzazione con questo partecipante parziale.
Sincronizzazione di un partecipante completo con un partecipante parziale
.gif)
Partecipante semplice
In un partecipante semplice non vengono archiviati i metadati, non viene ospitato il runtime e il rilevamento delle modifiche potrebbe non essere disponibile. Un partecipante semplice si basa su un unico partecipante completo per eseguire tutte le operazioni relative all'enumerazione delle modifiche, alla loro applicazione, alla modifica e all'archiviazione dei metadati. Poiché in un partecipante semplice non vengono archiviati i metadati, può essere utilizzato solo come nodo foglia il cui partner è un unico partecipante completo che trasferisce dati da e verso qualsiasi altro partecipante.
Di seguito viene illustrato un partecipante completo che utilizza il servizio di archiviazione dei metadati per archiviare metadati per un partecipante semplice e che gestisce tutti gli aspetti della sincronizzazione per conto del partecipante semplice. L'archivio dei metadati viene utilizzato per tenere traccia delle modifiche correlate al partecipante semplice ma viene archiviato nel partecipante completo a causa delle limitazioni di archiviazione del partecipante semplice.
Partecipante completo che utilizza il servizio di archiviazione dei metadati per sincronizzare un partecipante semplice
.gif)
Vedere anche
Concetti
Provider di sincronizzazione
Gestione dei metadati
Sicurezza Nota