Nota
L'accesso a questa pagina richiede l'autorizzazione. È possibile provare ad accedere o modificare le directory.
L'accesso a questa pagina richiede l'autorizzazione. È possibile provare a modificare le directory.
di Won Yoo
Questa sezione del documento si applica a Microsoft Application Request Routing Versione 2 per IIS 7 e versioni successive.
Obiettivo
Per comprendere e configurare la funzionalità di compressione della codifica del contenuto in Application Request Routing (ARR).
Prerequisiti
Si tratta di una funzionalità avanzata in ARR. Questo articolo presuppone che l'utente abbia familiarità con le funzionalità generali di ARR e sappia come distribuire e configurare ARR con la cache del disco. Se non è già stato fatto, è consigliabile esaminare le procedure dettagliate seguenti prima di procedere:
- Configurare e abilitare la cache dei dischi nel routing delle richieste dell'applicazione
- Gestione della gerarchia della cache tramite il routing delle richieste dell'applicazione
- Distribuzione del routing delle richieste dell'applicazione nella rete CDN
- Esplorare il contenuto memorizzato nella cache su disco nel routing delle richieste dell'applicazione
- Eliminare oggetti memorizzati nella cache
- Eseguire manualmente l'override delle direttive di controllo della cache usando il routing delle richieste di applicazione
- Riscaldamento dei nodi della cache nel routing delle richieste dell'applicazione
Se Application Request Routing Versione 2 non è stato installato, è possibile scaricarlo all'indirizzo:
- Microsoft Application Request Routing versione 2 per IIS 7 (x86) qui (
https://download.microsoft.com/download/4/D/F/4DFDA851-515F-474E-BA7A-5802B3C95101/ARRv2_setup_x86.EXE). - Microsoft Application Request Routing versione 2 per IIS 7 (x64) qui (
https://download.microsoft.com/download/3/4/1/3415F3F9-5698-44FE-A072-D4AF09728390/ARRv2_setup_x64.EXE).
Seguire i passaggi descritti in questo documento per installare ARR versione 2.
Passaggio 1- Panoramica della funzionalità di compressione in ARR.
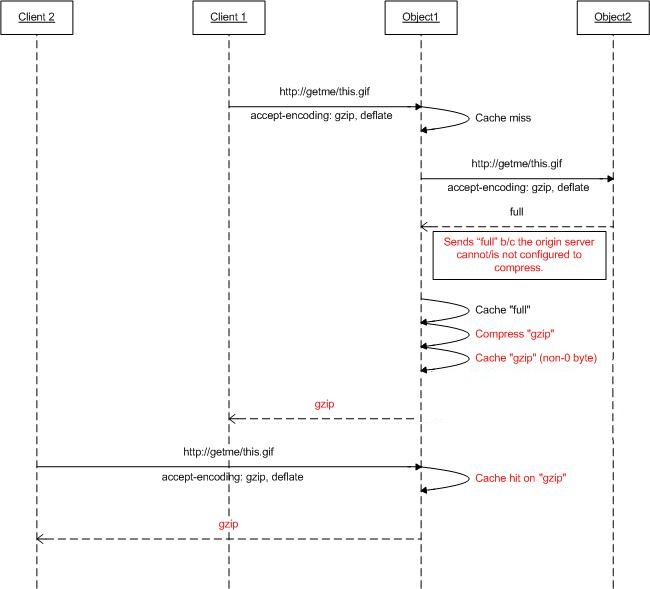
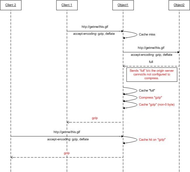
In base all'intestazione della richiesta accept-encoding, i server Web possono comprimere una risposta in un formato codificato (compresso) che il client può comprendere. Sebbene molti dei server Web siano in grado di formati di compressione diversi, ad esempio gzip o deflate, potrebbero non essere abilitati. Quando le richieste vengono inoltrate tramite proxy ARR e ARR è configurato per l'uso come proxy della cache, È possibile configurare ARR per comprimere le risposte e, di conseguenza, memorizzare nella cache il contenuto come oggetti compressi, anche se i server Web di origine potrebbero non comprimere le risposte in base all'intestazione accept-encoding.
Il diagramma seguente illustra ulteriormente il funzionamento di questa funzionalità:
Passaggio 2: Abilitare/disabilitare la compressione in ARR.
Questa funzionalità è abilitata per impostazione predefinita ed è disponibile nella pagina Configurazione cache.
Avvia Gestione di IIS.
La cache del disco per ARR è configurata a livello di server. Selezionare il server nella visualizzazione ad albero di navigazione.
Fare doppio clic su Cache di routing delle richieste dell'applicazione.
Nel riquadro Azioni fare clic su Configurazione cache.
Usare la casella di controllo Abilita compressione per abilitare o disabilitare questa funzionalità in ARR.
Sommario
È stata configurata e abilitata una cache del disco per ARR. Per altre guide dettagliate su ARR versione 2, vedere i documenti in questo articolo.