Condividi tramite


Sicurezza, accesso e operazioni per le migrazioni di Oracle

Questo articolo è il terzo di una serie di sette che fornisce indicazioni su come eseguire la migrazione da Oracle ad Azure Synapse Analytics. Nello specifico, descrive le procedure consigliate per le operazioni di accesso di sicurezza.

Considerazioni relative alla sicurezza

L'ambiente Oracle offre diversi metodi per l'accesso e l'autenticazione di cui potrebbe essere necessario eseguire la migrazione ad Azure Synapse con un rischio e un impatto sull'utente minimi. L'articolo presuppone che si voglia eseguire la migrazione dei metodi di connessione esistenti e delle strutture di autorizzazione, ruolo e utente così come sono. In caso contrario, usare il portale di Azure per creare e gestire un nuovo regime di sicurezza.

Per altre informazioni sulle opzioni di sicurezza di Azure Synapse, vedere Sicurezza di Azure Synapse Analytics.

Connessione e autenticazione

L'autenticazione è il processo di verifica dell'identità di un utente, di un dispositivo o di un'altra entità in un computer, in genere come prerequisito per concedere l'accesso alle risorse in un sistema.

Suggerimento

L'autenticazione sia in Oracle sia in Azure Synapse può essere eseguita "nel database" o tramite metodi esterni.

Opzioni di autorizzazione di Oracle

Il sistema Oracle offre questi metodi di autenticazione per gli utenti del database:

  • Autenticazione del database: con l'autenticazione del database, il database Oracle amministra l'account utente ed esegue l'autenticazione dell'utente. Affinché il database Oracle esegua l'autenticazione, genera una password per i nuovi utenti e archivia le password in formato crittografato. Gli utenti possono modificare la propria password in qualsiasi momento. Oracle consiglia la gestione delle password tramite blocco degli account, invecchiamento e scadenza delle password, cronologia delle password e verifica della complessità delle password. L'autenticazione del database è comune nelle installazioni Oracle precedenti.

  • Autenticazione esterna: con l'autenticazione esterna, il database Oracle gestisce l'account utente e un servizio esterno esegue l'amministrazione delle password e l'autenticazione dell'utente. Il servizio esterno può essere un sistema operativo o un servizio di rete come Oracle Net. Il database si basa sul sistema operativo sottostante o sul servizio di autenticazione di rete per limitare l'accesso agli account di database. Questo tipo di accesso non usa la password del database. Sono disponibili due opzioni di autenticazione esterna:

    • Autenticazione sistema operativo: per impostazione predefinita, Oracle richiede una connessione sicura per gli account di accesso autenticati dal sistema operativo per impedire a un utente remoto di rappresentare un utente del sistema operativo su una connessione di rete. Questo requisito impedisce l'uso di Oracle Net e di una configurazione server condiviso.

    • Autenticazione di rete: sono disponibili diversi meccanismi di autenticazione di rete, ad esempio smart card, impronte digitali, Kerberos e sistema operativo. Molti servizi di autenticazione di rete, ad esempio Kerberos, supportano l'accesso Single Sign-On in modo che gli utenti debbano memorizzare meno password.

  • Autenticazione e autorizzazione globali: con l'autenticazione e l'autorizzazione globali, è possibile centralizzare la gestione delle informazioni correlate all'utente, incluse le autorizzazioni, in un servizio directory basato su LDAP. Gli utenti vengono identificati nel database come utenti globali, il che significa che vengono autenticati tramite TLS/SSL e la gestione degli utenti avviene all'esterno del database. Il servizio directory centralizzato esegue la gestione degli utenti. Questo approccio offre l'autenticazione avanzata usando TLS/SSL, Kerberos o l'autenticazione nativa di Windows e consente la gestione centralizzata di utenti e privilegi nell'intera azienda. L'amministrazione è più semplice perché non è necessario creare uno schema per ogni utente in ogni database dell'organizzazione. È supportato anche l'accesso Single Sign-On, in modo che gli utenti debbano accedere una volta per accedere a più database e servizi.

    Importante

    Azure inizierà a ritirare le versioni precedenti di TLS (TLS 1.0 e 1.1) a partire da novembre 2024. Usare TLS 1.2 o versioni successive. Dopo il 31 marzo 2025 non sarà più possibile impostare la versione minima di TLS per le connessioni client di Azure Synapse Analytics con versioni precedenti a TLS 1.2. Dopo questa data, i tentativi di accesso da connessioni che usano una versione TLS precedente alla 1.2 avranno non riusciranno. Per altre informazioni, vedere Annuncio: il supporto tecnico di Azure per TLS 1.0 e TLS 1.1 terminerà.

  • Autorizzazione e autenticazione proxy: è possibile designare un server di livello intermedio ai client proxy in modo sicuro. Oracle offre varie opzioni per l'autenticazione proxy, ad esempio:

    • Il server di livello intermedio può autenticarsi con il server di database. Un client, che in questo caso è un utente dell'applicazione o un'altra applicazione, esegue l'autenticazione con il server di livello intermedio. Le identità client possono essere mantenute fino al database.

    • Il client, che in questo caso è l'utente del database, non viene autenticato dal server di livello intermedio. L'identità del client e la password del database vengono passati attraverso il server di livello intermedio al server di database per l'autenticazione.

    • Il client, che in questo caso è un utente globale, viene autenticato dal server di livello intermedio e passa un nome distinto (DN) o un certificato tramite il livello intermedio per recuperare il nome utente del client.

Opzioni di autorizzazione di Azure Synapse

Azure Synapse supporta due opzioni di base per la connessione e l'autorizzazione:

  • Autenticazione SQL: l'autenticazione SQL usa una connessione di database che include un identificatore del database, un ID utente e una password oltre ad altri parametri facoltativi. Questo metodo di autenticazione equivale a livello funzionale all'autenticazione del database Oracle.

  • Autenticazione di Microsoft Entra: con l'autenticazione di Microsoft Entra è possibile gestire centralmente le identità degli utenti del database e i servizi Microsoft in un'unica posizione. La gestione centralizzata consente di gestire gli utenti di Azure Synapse da un unico posto e semplifica la gestione delle autorizzazioni. L'autenticazione Microsoft Entra supporta le connessioni ai servizi LDAP e Kerberos. Ad esempio, è possibile usare l'autenticazione Microsoft Entra per connettersi alle directory LDAP esistenti se devono rimanere attive dopo la migrazione del database.

Utenti, ruoli e autorizzazioni

Sia Oracle sia Azure Synapse implementano il controllo di accesso al database tramite una combinazione di utenti, ruoli e autorizzazioni. È possibile usare istruzioni SQL standard CREATE USER e CREATE ROLE/GROUP per definire utenti e ruoli. Le istruzioni GRANT e REVOKE consentono di assegnare o di rimuovere autorizzazioni a utenti e/o ruoli.

Suggerimento

La pianificazione è essenziale per un progetto di migrazione ottimale. Iniziare con le decisioni sull'approccio di livello generale.

Concettualmente, i database Oracle e Azure Synapse sono simili e in qualche modo è possibile automatizzare la migrazione di ID utente, gruppi e autorizzazioni esistenti. Estrarre le informazioni su utenti e gruppi legacy dalle tabelle del catalogo di sistema Oracle, quindi generare istruzioni CREATE USER e CREATE ROLE equivalenti. Eseguire queste istruzioni in Azure Synapse per ricreare la stessa gerarchia di utenti/ruoli.

Suggerimento

Se possibile, automatizzare i processi di migrazione per ridurre il tempo trascorso e l'ambito degli errori.

Dopo l'estrazione dei dati, usare le tabelle del catalogo di sistema Oracle per generare istruzioni GRANT equivalenti per assegnare autorizzazioni, se esiste un equivalente.

Grafico che mostra come automatizzare la migrazione dei privilegi da un sistema esistente.

Utenti e ruoli

Le informazioni sugli utenti e sui gruppi correnti in un sistema Oracle sono contenute nelle viste del catalogo di sistema, ad esempio ALL_USERS e DBA_USERS. È possibile eseguire query su queste viste nel modo normale tramite Oracle SQL*Plus o Oracle SQL Developer. Le query seguenti sono esempi di base:

--List of users
select * from dba_users order by username;

--List of roles
select * from dba_roles order by role;

--List of users and their associated roles
select * from user_role_privs order by username, granted_role;

Oracle SQL Developer include opzioni predefinite per visualizzare le informazioni su utenti e ruoli nel riquadro Report , come illustrato nello screenshot seguente.

Screenshot che mostra il riquadro Report per i ruoli utente in Oracle SQL Developer.

È possibile modificare l'istruzione SELECT di esempio per produrre un set di risultati dato da una serie di istruzioni CREATE USER e CREATE GROUP. A tale scopo, includere il testo appropriato come valore letterale all'interno dell'istruzione SELECT.

Non vi è modo di recuperare le password Oracle esistenti, pertanto è necessario implementare uno schema per allocare nuove password iniziali in Azure Synapse.

Suggerimento

La migrazione di un data warehouse richiede di eseguire la migrazione di molto più di semplici tabelle, viste e istruzioni SQL.

Autorizzazioni

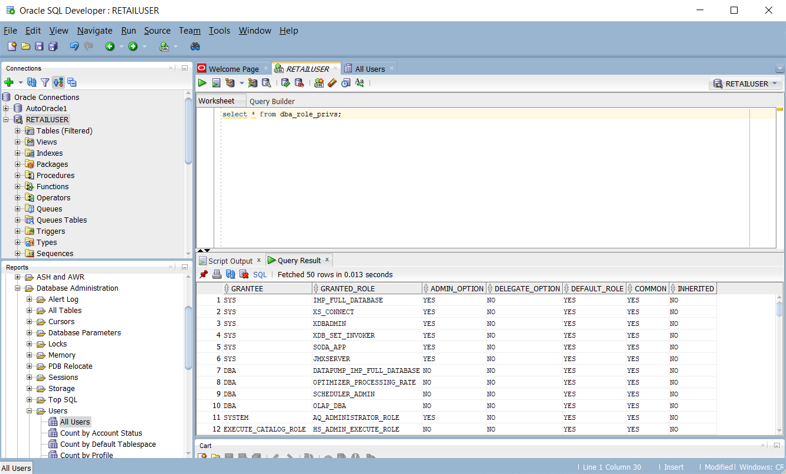
In un sistema Oracle, la vista DBA_ROLE_PRIVS di sistema contiene i diritti di accesso per utenti e ruoli. Se si dispone dell'accesso SELECT, è possibile eseguire una query su quella vista per ottenere gli elenchi dei diritti di accesso correnti definiti nel sistema. Lo screenshot di Oracle SQL Developer seguente mostra un elenco dei diritti di accesso di esempio.

Screenshot che mostra il riquadro Report per i diritti di accesso utente in Oracle SQL Developer.

È anche possibile creare query per produrre uno script dato da una serie di istruzioni CREATE e GRANT per Azure Synapse, in base ai privilegi Oracle esistenti. Lo screenshot di Oracle SQL Developer seguente mostra un esempio di tale script.

Screenshot che mostra come creare uno script di istruzioni CREATE e GRANT in Oracle SQL Developer.

Questa tabella elenca e descrive le viste del dizionario dei dati necessarie per visualizzare informazioni su utenti, ruoli e privilegi.

Visualizzazione Descrizione
DBA_COL_PRIVS
ALL_COL_PRIVS
USER_COL_PRIVS
La vista DBA descrive tutte le concessioni di oggetti colonna nel database. La vista ALL descrive tutte le concessioni di oggetti colonna per le quali l'utente corrente o PUBLIC è il proprietario dell'oggetto, il concedente o l'utente autorizzato. La vista USER descrive le concessioni di oggetti colonna per le quali l'utente corrente è il proprietario dell'oggetto, il concedente o l'utente autorizzato.
ALL_COL_PRIVS_MADE
USER_COL_PRIVS_MADE
La vista ALL elenca le concessioni di oggetti colonna per le quali l'utente corrente è il proprietario dell'oggetto o il concedente. La vista USER descrive le concessioni di oggetti colonna per le quali l'utente corrente è il concedente.
ALL_COL_PRIVS_RECD
USER_COL_PRIVS_RECD
La vista ALL descrive le concessioni di oggetti colonna per le quali l'utente corrente o PUBLIC è l'utente autorizzato. La vista USER descrive le concessioni di oggetti colonna per le quali l'utente corrente è l'utente autorizzato.
DBA_TAB_PRIVS
ALL_TAB_PRIVS
USER_TAB_PRIVS
La vista DBA elenca tutte le concessioni per tutti gli oggetti nel database. La vista ALL elenca le concessioni per gli oggetti per le quali l'utente o PUBLIC è l'utente autorizzato. Nella vista USER sono elencate le concessioni per tutti gli oggetti in cui l'utente corrente è l'utente autorizzato.
ALL_TAB_PRIVS_MADE
USER_TAB_PRIVS_MADE
La vista ALL elenca le concessioni di oggetti effettuate dall'utente corrente o effettuate sugli oggetti di proprietà dell'utente corrente. La vista USER elenca le concessioni per tutti gli oggetti di proprietà dell'utente corrente.
ALL_TAB_PRIVS_RECD
USER_TAB_PRIVS_RECD
La vista ALL elenca le concessioni di oggetti per le quali l'utente o PUBLIC è l'utente autorizzato. La vista USER elenca le concessioni di oggetti per le quali l'utente corrente è l'utente autorizzato.
DBA_ROLES Questa vista elenca tutti i ruoli presenti nel database.
DBA_ROLE_PRIVS
USER_ROLE_PRIVS
La vista DBA elenca i ruoli concessi a utenti e ruoli. La vista USER elenca i ruoli concessi all'utente corrente.
DBA_SYS_PRIVS
USER_SYS_PRIVS
La vista DBA elenca i privilegi di sistema concessi a utenti e ruoli. La vista USER elenca i privilegi di sistema concessi all'utente corrente.
ROLE_ROLE_PRIVS Questa vista descrive i ruoli concessi ad altri ruoli. Le informazioni vengono fornite solo sui ruoli a cui l'utente ha accesso.
ROLE_SYS_PRIVS Questa vista contiene informazioni sui privilegi di sistema concessi ai ruoli. Le informazioni vengono fornite solo sui ruoli a cui l'utente ha accesso.
ROLE_TAB_PRIVS Questa vista contiene informazioni sui privilegi oggetto concessi ai ruoli. Le informazioni vengono fornite solo sui ruoli a cui l'utente ha accesso.
SESSION_PRIVS Questa vista elenca i privilegi attualmente abilitati per l'utente.
SESSION_ROLES Questa vista elenca i ruoli attualmente abilitati per l'utente.

Oracle supporta vari tipi di privilegi:

  • Privilegi di sistema: i privilegi di sistema consentono all'utente autorizzato di eseguire attività di amministratore standard nel database. In genere, questi privilegi sono limitati agli utenti attendibili. Molti privilegi di sistema sono specifici delle operazioni Oracle.

  • Privilegi oggetto: a ogni tipo di oggetto sono associati privilegi.

  • Privilegi tabella: i privilegi tabella abilitano la sicurezza di livello DML (Data Manipulation Language) o DDL (Data Definition Language). È possibile eseguire il mapping dei privilegi tabella direttamente all'equivalente in Azure Synapse.

  • Privilegi vista: è possibile applicare privilegi oggetto DML alle viste, in modo analogo alle tabelle. È possibile eseguire il mapping dei privilegi vista direttamente all'equivalente in Azure Synapse.

  • Privilegi procedura: i privilegi procedura consentono di concedere procedure, incluse le procedure autonome e le funzioni, al privilegio EXECUTE. È possibile eseguire il mapping dei privilegi procedura direttamente all'equivalente in Azure Synapse.

  • Privilegi tipo: è possibile concedere privilegi di sistema a tipi denominati, ad esempio tipi di oggetto, VARRAYs e tabelle annidate. In genere, questi privilegi sono specifici di Oracle e non hanno equivalenti in Azure Synapse.

Suggerimento

Azure Synapse dispone di autorizzazioni equivalenti per operazioni di database di base come DML e DDL.

La tabella seguente elenca i privilegi di amministratore Oracle comuni che hanno un equivalente diretto in Azure Synapse.

Privilegio di amministratore Descrizione Equivalente di Synapse
[Crea] Database L'utente può creare database. L'autorizzazione per operare sui database esistenti è controllata dai privilegi oggetto. CREA DATABASE
[Crea] Tabella esterna L'utente può creare tabelle esterne. L'autorizzazione per operare su tabelle esistenti è controllata dai privilegi oggetto. CREATE TABLE
[Crea] Funzione L'utente può creare funzioni definite dall'utente. L'autorizzazione per operare su funzioni definite dall'utente esistenti è controllata dai privilegi oggetto. CREATE FUNCTION
[Crea] Ruolo L'utente può creare gruppi. L'autorizzazione per operare su gruppi esistenti è controllata dai privilegi oggetto. CREATE ROLE
[Crea] Indice Solo per l'utilizzo di sistema. Gli utenti non possono creare indici. CREATE INDEX
[Crea] Visualizzazione materializzata L'utente può creare viste materializzate. CREA VISTA
[Crea] Procedura L'utente può creare stored procedure. L'autorizzazione per operare sulle stored procedure esistenti è controllata dai privilegi oggetto. CREATE PROCEDURE
[Crea] Schema L'utente può creare schemi. L'autorizzazione per operare su schemi esistenti è controllata dai privilegi oggetto. CREATE SCHEMA
[Crea] Tabella L'utente può creare tabelle. L'autorizzazione per operare su tabelle esistenti è controllata dai privilegi oggetto. CREATE TABLE
[Crea] Tabella temporanea L'utente può creare tabelle temporanee. L'autorizzazione per operare su tabelle esistenti è controllata dai privilegi oggetto. CREATE TABLE
[Crea] Utente L'utente può creare utenti. L'autorizzazione per operare su utenti esistenti è controllata dai privilegi oggetto. CREA UTENTE
[Crea] Mostra L'utente può creare viste. L'autorizzazione per operare su viste esistenti è controllata dai privilegi oggetto. CREA VISTA

È possibile automatizzare la migrazione di questi privilegi generando script equivalenti per Azure Synapse dalle tabelle del catalogo Oracle, come descritto in precedenza in questa sezione.

La tabella successiva elenca i privilegi oggetto Oracle comuni che hanno un equivalente diretto in Azure Synapse.

Privilegio oggetto Descrizione Equivalente di Synapse
Alter L'utente può modificare gli attributi oggetto. Si applica a tutti gli oggetti. ALTER
Delete L'utente può eliminare le righe di tabella. Si applica solo alle tabelle. DELETE
Drop L'utente può eliminare oggetti. Si applica a tutti i tipi di oggetto. DROP
Execute L'utente può eseguire funzioni definite dall'utente, funzioni di aggregazione definite dall'utente o stored procedure. EXECUTE
Insert L'utente può inserire righe in una tabella. Si applica solo alle tabelle. INSERT
Elenco L'utente può visualizzare un nome di oggetto, in un elenco o in un altro modo. Si applica a tutti gli oggetti. LIST
Seleziona L'utente può selezionare righe (o query) all'interno di una tabella. Si applica a tabelle e viste. SELECT
Truncate L'utente può eliminare tutte le righe di una tabella. Si applica solo alle tabelle. TRUNCATE
Aggiornamento L'utente può modificare le righe di tabella. Si applica solo alle tabelle. UPDATE

Per altre informazioni sulle autorizzazioni di Azure Synapse, vedere Autorizzazioni del motore di database.

Migrazione di utenti, ruoli e privilegi

Finora si è descritto un approccio comune per la migrazione di utenti, ruoli e privilegi ad Azure Synapse usando i comandi SQL CREATE USER, CREATE ROLE e GRANT. Non è tuttavia necessario eseguire la migrazione di tutte le operazioni Oracle con privilegi concedibili al nuovo ambiente. Ad esempio, le operazioni di gestione del sistema non sono applicabili al nuovo ambiente oppure la funzionalità equivalente è automatica o gestita all'esterno del database. Per gli utenti, i ruoli e il subset di privilegi che dispongono di un equivalente diretto nell'ambiente Azure Synapse, i passaggi seguenti descrivono il processo di migrazione:

  1. Eseguire la migrazione delle definizioni di schema, tabella e vista di Oracle nell'ambiente Azure Synapse. Questo passaggio consente di eseguire la migrazione delle solo definizioni di tabella, non dei dati.

  2. Estrarre gli ID utente esistenti di cui si vuole eseguire la migrazione dalle tabelle di sistema Oracle, generare uno script di istruzioni CREATE USER per Azure Synapse, quindi eseguire lo script nell'ambiente Azure Synapse. Trovare un modo per creare nuove password iniziali, perché le password non possono essere estratte dall'ambiente Oracle.

  3. Estrarre i ruoli esistenti dalle tabelle di sistema Oracle, generare uno script di istruzioni CREATE ROLE equivalenti per Azure Synapse, quindi eseguire lo script nell'ambiente Azure Synapse.

  4. Estrarre le combinazioni utente/ruolo dalle tabelle di sistema Oracle, generare uno script per i ruoli GRANT agli utenti in Azure Synapse, quindi eseguire lo script nell'ambiente Azure Synapse.

  5. Estrarre le informazioni sui privilegi pertinenti dalle tabelle di sistema Oracle, quindi generare uno script GRANT per concedere i privilegi appropriati a utenti e ruoli in Azure Synapse, quindi eseguire quello script nell'ambiente Azure Synapse.

Considerazioni operative

Questa sezione spiega come implementare le attività operative di Oracle tipiche in Azure Synapse con un rischio e un impatto minimi sull'utente.

Come per tutti i prodotti del data warehouse in produzione, sono necessarie attività di gestione per mantenere il sistema in esecuzione in modo efficiente e fornire dati per il monitoraggio e il controllo. Altre considerazioni operative includono l'utilizzo delle risorse, la pianificazione della capacità per la crescita futura e il backup/ripristino dei dati.

Suggerimento

Le attività operative sono necessarie per mantenere efficiente il funzionamento di qualsiasi data warehouse.

Le attività di amministrazione di Oracle rientrano in genere in due categorie:

  • Amministrazione del sistema: l'amministrazione del sistema consiste nella gestione di hardware, impostazioni di configurazione, stato del sistema, accesso, spazio su disco, utilizzo, aggiornamenti e altre attività.

  • Amministrazione del database: l'amministrazione del database consiste nella gestione dei database utente e del relativo contenuto, del caricamento dei dati, del backup e del ripristino dei dati e dell'accesso ai dati e alle autorizzazioni.

Oracle offre metodi e interfacce diverse che è possibile usare per eseguire le attività di gestione del sistema e del database:

  • Oracle Enterprise Manager è la piattaforma di gestione locale di Oracle. Offre un singolo riquadro in cui gestire tutte le distribuzioni Oracle di un cliente, sia nei data center sia in Oracle Cloud. Attraverso una profonda integrazione con lo stack di prodotti Oracle, Oracle Enterprise Manager offre supporto per la gestione e l'automazione per applicazioni, database, middleware, hardware e sistemi progettati Oracle.

  • Oracle Instance Manager offre un'interfaccia utente per l'amministrazione generale delle istanze di Oracle. Oracle Instance Manager consente attività come l'avvio, l'arresto e la vista dei log.

  • Oracle Database Configuration Assistant è un'interfaccia utente che consente la gestione e la configurazione di varie caratteristiche e funzionalità di database.

  • Comandi SQL che supportano attività di amministrazione e query all'interno di una sessione del database SQL. È possibile eseguire comandi SQL dall'interprete dei comandi Oracle SQL*Plus, dall'interfaccia utente per sviluppatori Oracle SQL o attraverso API SQL come ODBC, JDBC e dal provider OLE DB. È necessario disporre di un account utente del database per eseguire i comandi SQL con le autorizzazioni appropriate per le query e le attività che si eseguono.

Anche se concettualmente le attività di gestione e quelle operative per data warehouse diversi sono simili, le singole implementazioni possono differire. I moderni prodotti basati sul cloud, ad esempio Azure Synapse, tendono a incorporare un approccio "gestito dal sistema" e più automatizzato rispetto all'approccio più manuale negli ambienti legacy come Oracle.

Le sezioni seguenti confrontano le opzioni di Oracle e Azure Synapse per diverse attività operative.

Attività di manutenzione

Nella maggior parte degli ambienti di data warehouse legacy, le normali attività di manutenzione richiedono molto tempo. È possibile recuperare spazio di archiviazione su disco rimuovendo le versioni precedenti delle righe aggiornate o eliminate. In alternativa, è possibile recuperare spazio di archiviazione su disco riorganizzando dati, file di log e blocchi di indice per migliorare l'efficienza, ad esempio eseguendo ALTER TABLE... SHRINK SPACE in Oracle.

Suggerimento

Le attività di manutenzione mantengono efficiente un warehouse di produzione e ottimizzano l'archiviazione e altre risorse.

La raccolta di statistiche è un'attività potenzialmente dispendiosa in termini di tempo necessaria dopo l'inserimento di dati in blocco per fornire a Query Optimizer dati aggiornati per i piani di esecuzione delle query.

Oracle dispone di una funzionalità predefinita che consente di analizzare la qualità delle statistiche, Optimizer Statistics Advisor. Funziona attraverso un elenco di regole Oracle che rappresentano le procedure consigliate per le statistiche di Optimizer. Advisor controlla ogni regola e, se necessario, genera risultati, raccomandazioni e azioni che coinvolgono chiamate al pacchetto DBMS_STATS per adottare misure correttive. Gli utenti possono visualizzare l'elenco delle regole nella vista V$STATS_ADVISOR_RULES, come illustrato nello screenshot seguente.

Screenshot che mostra come visualizzare un elenco di regole usando Optimizer Statistics Advisor.

Un database Oracle contiene molte tabelle di log nel dizionario dei dati che accumulano dati, automaticamente o dopo l'abilitazione di determinate funzionalità. Poiché i dati di log aumentano nel tempo, eliminare le informazioni meno recenti per evitare di usare spazio permanente. Oracle offre opzioni per automatizzare la manutenzione dei log.

Azure Synapse può creare automaticamente statistiche in modo che siano disponibili quando necessario. È possibile deframmentare manualmente indici e blocchi di dati, in base a una pianificazione o in modo automatico. Usando le funzionalità di Azure predefinite native, si riduce il lavoro di migrazione.

Suggerimento

Automatizzare e monitorare le attività di manutenzione in Azure.

Monitoraggio e controllo

Oracle Enterprise Manager include strumenti per monitorare vari aspetti di uno o più sistemi Oracle, ad esempio attività, prestazioni, accodamento e utilizzo delle risorse. Oracle Enterprise Manager include un'interfaccia utente interattiva che consente agli utenti di eseguire il drill-down nei dettagli di basso livello di qualsiasi grafico.

Suggerimento

Oracle Enterprise Manager è il metodo consigliato per il monitoraggio e la registrazione nei sistemi Oracle.

Il diagramma seguente offre una panoramica dell'ambiente di monitoraggio in un data warehouse Oracle.

Diagramma che mostra una panoramica dell'ambiente di monitoraggio per un warehouse Oracle.

Azure Synapse offre anche un'esperienza di monitoraggio completa nel portale di Azure per ottenere informazioni dettagliate sul carico di lavoro del data warehouse. Il portale di Azure è lo strumento consigliato per il monitoraggio del data warehouse perché fornisce periodi di conservazione, avvisi, raccomandazioni, grafici personalizzabili, nonché dashboard di metriche e log configurabili.

Suggerimento

Il portale di Azure offre un'interfaccia utente per gestire le attività di monitoraggio e controllo per tutti i dati e i processi di Azure.

Il portale di Azure può anche fornire raccomandazioni per i miglioramenti delle prestazioni, come illustrato nello screenshot seguente.

Screenshot delle raccomandazioni del portale di Azure per migliorare le prestazioni.

Il portale supporta l'integrazione con altri servizi di monitoraggio di Azure, ad esempio Operations Management Suite (OMS) e Monitoraggio di Azure, per offrire un'esperienza di monitoraggio integrata del data warehouse e dell'intera piattaforma di analisi di Azure. Per altre informazioni, vedere le opzioni per la gestione e le operazioni di Azure Synapse.

Disponibilità elevata e ripristino di emergenza

Sin dalla versione iniziale nel 1979, l'ambiente Oracle si è evoluto fino a includere numerose funzionalità richieste dai clienti aziendali, incluse le opzioni per la disponibilità elevata e il ripristino di emergenza. L'annuncio più recente in questa area è la Maximum Availability Architecture (MAA), che include architetture di riferimento per quattro livelli di disponibilità elevata e ripristino di emergenza:

  • Livello Bronzo: un'architettura a disponibilità elevata a istanza singola
  • Livello Argento: disponibilità elevata con failover automatico
  • Livello Oro: disponibilità elevata e ripristino di emergenza completi
  • Livello Platino: nessuna interruzione per le applicazioni predisposte per il livello platino

Azure Synapse usa gli snapshot del database per offrire disponibilità elevata del data warehouse. Uno snapshot del data warehouse crea un punto di ripristino che è possibile usare per ripristinare un data warehouse a uno stato precedente. Poiché Azure Synapse è un sistema distribuito, uno snapshot del data warehouse è costituito da molti file archiviati nell'archiviazione di Azure. Gli snapshot acquisiscono le modifiche incrementali ai dati archiviati nel data warehouse.

Suggerimento

Azure Synapse crea automaticamente snapshot per garantire tempi di ripristino rapidi.

Azure Synapse acquisisce automaticamente gli snapshot nell'arco della giornata e crea punti di ripristino che rimangono disponibili per sette giorni. Non è possibile modificare questo periodo di conservazione. Azure Synapse supporta un obiettivo del punto di ripristino (RPO) di otto ore. È possibile ripristinare un data warehouse nell'area primaria da uno qualsiasi degli snapshot acquisiti negli ultimi sette giorni.

Suggerimento

Gli snapshot definiti dall'utente possono essere usati per definire un punto di ripristino prima degli aggiornamenti chiave.

Azure Synapse supporta i punti di ripristino definiti dall'utente, creati da snapshot attivati manualmente. Creando punti di ripristino prima e dopo modifiche del data warehouse di grandi dimensioni, è possibile assicurarsi che i punti di ripristino siano coerenti logicamente. I punti di ripristino definiti dall'utente aumentano la protezione dei dati e riducono il tempo di ripristino in caso di interruzioni del carico di lavoro o di errori utente.

Oltre agli snapshot, Azure Synapse esegue un backup geografico standard una volta al giorno in un data center associato. L'obiettivo del punto di ripristino per un ripristino geografico è di 24 ore. È possibile ripristinare il backup geografico in un server in qualsiasi area in cui sia supportato Azure Synapse. Un backup geografico dà la possibilità di ripristinare un data warehouse nel caso in cui i punti di ripristino nell'area primaria non siano disponibili.

Suggerimento

Microsoft Azure offre backup automatici in una posizione geografica separata per abilitare il ripristino di emergenza.

Gestione dei carichi di lavoro

Oracle offre utilità come Enterprise Manager e Database Resource Manager (DBRM) per la gestione dei carichi di lavoro. Queste utilità includono funzionalità come il bilanciamento del carico tra cluster di grandi dimensioni, l'esecuzione di query parallele, la misurazione delle prestazioni e la definizione delle priorità. Molte di queste funzionalità possono essere automatizzate in modo che l'ottimizzazione del sistema diventi in qualche misura automatica.

Suggerimento

Un tipico data warehouse di produzione esegue simultaneamente carichi di lavoro misti con diverse caratteristiche di utilizzo delle risorse.

Azure Synapse registra automaticamente le statistiche di utilizzo delle risorse. Le metriche includono statistiche di utilizzo per CPU, memoria, cache, I/O e area di lavoro temporanea per ogni query. Azure Synapse registra anche le informazioni di connettività, ad esempio i tentativi di connessione non riusciti.

Suggerimento

Le metriche di basso livello e di sistema vengono registrate automaticamente in Azure.

In Azure Synapse, le classi di risorse sono limiti di risorse predeterminati che regolano le risorse di calcolo e la concorrenza per l'esecuzione delle query. Le classi di risorse possono agevolare la gestione del carico di lavoro impostando limiti sul numero di query eseguite contemporaneamente e sulle risorse di calcolo assegnate a ogni query. È necessario trovare il giusto compromesso tra memoria e concorrenza.

Azure Synapse supporta questi concetti di base relativi alla gestione dei carichi di lavoro:

  • Classificazione del carico di lavoro: è possibile assegnare una richiesta a un gruppo di carichi di lavoro per impostare i livelli di importanza.

  • Importanza del carico di lavoro: è possibile influenzare l'ordine in una richiesta ottiene l'accesso alle risorse. Per impostazione predefinita, le query vengono rilasciate dalla coda in base al criterio first-in, first-out, man mano che le risorse diventano disponibili. L'importanza del carico di lavoro consente alle query con priorità più elevata di ricevere le risorse immediatamente, indipendentemente dalla coda.

  • Isolamento del carico di lavoro: è possibile riservare le risorse per un gruppo di carico di lavoro, assegnare un utilizzo massimo e minimo per varie risorse, limitare le risorse che un gruppo di richieste può utilizzare e impostare un valore di timeout per terminare automaticamente le query con eccessivo tempo di esecuzione.

L'esecuzione di carichi di lavoro misti può causare problemi di risorse nei sistemi sovraccarichi. Uno schema di gestione del carico di lavoro corretto consente una gestione efficace delle risorse, ne assicura un utilizzo altamente efficiente e ottimizza il ritorno sugli investimenti. La classificazione del carico di lavoro, l'importanza del carico di lavoro e l'isolamento del carico di lavoro offrono maggiore controllo sul modo in cui il carico di lavoro utilizza le risorse di sistema.

È possibile usare le metriche del carico di lavoro raccolte da Azure Synapse per la pianificazione della capacità, ad esempio per determinare le risorse necessarie per utenti aggiuntivi o un carico di lavoro di applicazioni di dimensioni maggiori. È anche possibile usare le metriche del carico di lavoro per pianificare l'aumento/la riduzione delle risorse di calcolo per un supporto conveniente dei carichi di lavoro di picco.

La guida alla gestione dei carichi di lavoro descrive le tecniche per analizzare il carico di lavoro, gestire e monitorare l'importanza del carico di lavoro](../../sql-data-warehouse/sql-data-warehouse-how-to-manage-and-monitor-workload-importance.md) e i passaggi per convertire una classe di risorse in un gruppo di carichi di lavoro. Usare il portale di Azure e le query T-SQL in DMV per monitorare il carico di lavoro e garantire che le risorse applicabili vengano utilizzate in modo efficiente. Azure Synapse offre un set di DMV per il monitoraggio di tutti gli aspetti della gestione dei carichi di lavoro. Queste viste sono utili per la risoluzione dei problemi e l'identificazione dei colli di bottiglia nelle prestazioni del carico di lavoro.

Per altre informazioni sulla gestione dei carichi di lavoro in Azure Synapse, vedere Gestione del carico di lavoro con le classi di risorse.

Ridimensionare le prestazioni

L'architettura di Azure Synapse separa le risorse di archiviazione e calcolo consentendo a entrambe di ridimensionarsi in modo indipendente. Di conseguenza, è possibile ridimensionare le risorse di calcolo per soddisfare i requisiti di prestazioni indipendentemente dall'archiviazione dei dati. È anche possibile sospendere e riprendere le risorse di calcolo. Questa architettura comporta un altro vantaggio, ovvero la separazione tra fatturazione del calcolo e fatturazione dell'archiviazione. Se un data warehouse non è in uso, è possibile risparmiare sui costi di calcolo sospendendo il calcolo.

Suggerimento

Un vantaggio importante di Azure consiste nella possibilità di aumentare e ridurre in modo indipendente le risorse di calcolo su richiesta per gestire i carichi di lavoro di picco in modo economicamente più conveniente.

È possibile aumentare o ridurre le risorse di calcolo modificando l'impostazione delle Unità Data Warehouse (DWU) per un data warehouse. Le prestazioni di caricamento e query aumenteranno in modo lineare man mano che si allocano più DWU.

Se si aumentano le DWU, aumenta anche il numero di nodi di calcolo, incrementando così la potenza di calcolo e supportando un'elaborazione parallela maggiore. All'aumento del numero di nodi di calcolo corrisponde la riduzione del numero di distribuzioni per nodo di calcolo, fornendo maggiore potenza di calcolo e consentendo l'elaborazione parallela per le query. Analogamente, se si riducono le DWU, il numero di nodi di calcolo diminuisce, riducendo così le risorse di calcolo per le query.

Passaggi successivi

Per altre informazioni sulla vista e la creazione di report, vedere l'articolo successivo di questa serie: Visualizzazione e creazione di report per le migrazioni di Oracle.