Nota
El acceso a esta página requiere autorización. Puede intentar iniciar sesión o cambiar directorios.
El acceso a esta página requiere autorización. Puede intentar cambiar los directorios.
En este artículo se describe cómo se puede usar Spring Cloud Azure y Spring Security juntos.
Spring Security con el identificador de Entra de Microsoft
Al compilar una aplicación web, la administración de identidades y acceso siempre será pieza fundamental.
Azure ofrece una excelente plataforma para democratizar el recorrido de desarrollo de aplicaciones, ya que no solo ofrece un servicio de identidad base en la nube, sino también una integración profunda con el resto del ecosistema de Azure.
Spring Security ha facilitado la protección de las aplicaciones basadas en Spring con potentes abstracciones e interfaces extensibles. Sin embargo, tan eficaz como puede ser el marco de Spring, no se adapta a un proveedor de identidades específico.
El spring-cloud-azure-starter-active-directory proporciona la manera más óptima de conectar la aplicación web a un inquilino de Microsoft Entra ID (Microsoft Entra ID for short) y proteger el servidor de recursos con el identificador de Microsoft Entra. Usa el protocolo Oauth 2.0 para proteger las aplicaciones web y los servidores de recursos.
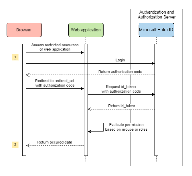
Acceso a una aplicación web
En este escenario se usa El código de autorización de OAuth 2.0 concede flujo para iniciar sesión en un usuario con una cuenta microsoft.
Diagrama del sistema
Creación de recursos necesarios en Azure
Lea Inicio rápido: Registro de una aplicación con la plataforma de identidad de Microsoft.
Cree un registro de aplicación. Obtenga
AZURE_TENANT_ID,AZURE_CLIENT_IDyAZURE_CLIENT_SECRET.Establezca
redirect URIenAPPLICATION_BASE_URI/login/oauth2/code/; por ejemplo,http://localhost:8080/login/oauth2/code/. Se requiere el/de cola.
Adición de dependencias necesarias
<dependencies>
<dependency>
<groupId>com.azure.spring</groupId>
<artifactId>spring-cloud-azure-starter-active-directory</artifactId>
</dependency>
<dependency>
<groupId>org.springframework.boot</groupId>
<artifactId>spring-boot-starter-oauth2-client</artifactId>
</dependency>
</dependencies>
Adición de propiedades necesarias
spring:
cloud:
azure:
active-directory:
enabled: true
profile:
tenant-id: <tenant>
credential:
client-id: ${AZURE_CLIENT_ID}
client-secret: ${AZURE_CLIENT_SECRET}
Nota
Los valores permitidos para tenant-id son: common, organizations, consumerso el identificador de inquilino. Para obtener más información sobre estos valores, consulte la sección Uso del punto de conexión incorrecto (cuentas personales y de organización) de Error AADSTS50020: la cuenta de usuario del proveedor de identidades no existe en el inquilino. Para obtener información sobre cómo convertir la aplicación de un solo inquilino, consulte Convertir aplicación de un solo inquilino en multiinquilino en microsoft Entra ID.
Ahora, inicie la aplicación y acceda a la aplicación a través del explorador. Se le redirigirá a la página de inicio de sesión de Microsoft.
Usos avanzados
Adición de configuraciones de seguridad adicionales
@Configuration(proxyBeanMethods = false)
@EnableWebSecurity
@EnableMethodSecurity
public class AadOAuth2LoginSecurityConfig {
/**
* Add configuration logic as needed.
*/
@Bean
SecurityFilterChain filterChain(HttpSecurity http) throws Exception {
http.with(AadWebApplicationHttpSecurityConfigurer.aadWebApplication(), Customizer.withDefaults())
.authorizeHttpRequests(authorize -> authorize.anyRequest().authenticated());
// Do some custom configuration.
return http.build();
}
}
Autorización del acceso por roles de aplicación
Cree recursos necesarios en Azure:
Lea Agregar roles de aplicación a la aplicación y recibirlos en el token.
Cree un rol de aplicación con los parámetros siguientes:
- Nombre para mostrar: Administrador
- Tipos de miembros permitidos: Usuarios o grupos
- Valor: Administrador
- ¿Desea habilitar este rol de aplicación: sí
Nota
Si quiere usar el control de acceso basado en roles de aplicación, no puede colocar nombres de grupo en la notificación role. Para obtener más información, consulte la sección Configuración de notificaciones opcionales de grupos de Proporcionar notificaciones opcionales a la aplicación.
Proteja el método específico.
class Demo {
@GetMapping("Admin")
@ResponseBody
@PreAuthorize("hasAuthority('APPROLE_Admin')")
public String admin() {
return "Admin message";
}
}
Autorización del acceso por nombre de grupo o identificador de grupo
Agregue propiedades de configuración relacionadas.
spring:
cloud:
azure:
active-directory:
enabled: true
user-group:
allowed-group-names: group1_name_1, group2_name_2
# 1. If allowed-group-ids == all, then all group ID will take effect.
# 2. If "all" is used, we should not configure other group ids.
# 3. "all" is only supported for allowed-group-ids, not supported for allowed-group-names.
allowed-group-ids: group_id_1, group_id_2
Proteja el método específico.
@Controller
public class RoleController {
@GetMapping("group1")
@ResponseBody
@PreAuthorize("hasRole('ROLE_group1')")
public String group1() {
return "group1 message";
}
@GetMapping("group2")
@ResponseBody
@PreAuthorize("hasRole('ROLE_group2')")
public String group2() {
return "group2 message";
}
@GetMapping("group1Id")
@ResponseBody
@PreAuthorize("hasRole('ROLE_<group1-id>')")
public String group1Id() {
return "group1Id message";
}
@GetMapping("group2Id")
@ResponseBody
@PreAuthorize("hasRole('ROLE_<group2-id>')")
public String group2Id() {
return "group2Id message";
}
}
Uso de Azure nacional en lugar de Azure global
Ahora, excepto la nube global de Azure, microsoft Entra ID se implementa en las siguientes nubes nacionales:
Azure Government (servicio de nube de Microsoft para el gobierno)
Azure China 21Vianet
Azure Alemania
Este es un ejemplo con Azure China 21Vianet.
spring:
cloud:
azure:
active-directory:
enabled: true
base-uri: https://login.partner.microsoftonline.cn
graph-base-uri: https://microsoftgraph.chinacloudapi.cn
Para obtener más información, consulte implementaciones en la nube nacionales.
Configuración de la plantilla de URI de redirección
Los desarrolladores pueden personalizar el URI de redirección.
diagrama del sistema
Agregue propiedades redirect-uri-template en el archivo application.yml.
spring:
cloud:
azure:
active-directory:
enabled: true
redirect-uri-template: ${REDIRECT-URI-TEMPLATE}
Actualice redirect-uri en Azure Portal.
Después de establecer redirect-uri-template, es necesario actualizar el generador de seguridad:
@Configuration(proxyBeanMethods = false)
@EnableWebSecurity
@EnableMethodSecurity
public class AadOAuth2LoginSecurityConfig {
/**
* Add configuration logic as needed.
*/
@Bean
public SecurityFilterChain htmlFilterChain(HttpSecurity http) throws Exception {
// @formatter:off
http.with(AadWebApplicationHttpSecurityConfigurer.aadWebApplication(), Customizer.withDefaults())
.oauth2Login(login -> login.loginProcessingUrl("${REDIRECT-URI-TEMPLATE}"))
.authorizeHttpRequests(auth -> auth.anyRequest().authenticated());
// @formatter:on
return http.build();
}
}
Conexión a Microsoft Entra ID a través del proxy
Para conectar el identificador de Entra de Microsoft a través del proxy, proporcione un RestTemplateCustomizer bean como el que se muestra en el ejemplo siguiente:
@Configuration
class DemoConfiguration {
@Bean
public RestTemplateCustomizer proxyRestTemplateCustomizer() {
return (RestTemplate restTemplate) -> {
Proxy proxy = new Proxy(Proxy.Type.HTTP, new InetSocketAddress(PROXY_SERVER_HOST, PROXY_SERVER_PORT));
SimpleClientHttpRequestFactory requestFactory = new SimpleClientHttpRequestFactory();
requestFactory.setProxy(proxy);
restTemplate.setRequestFactory(requestFactory);
};
}
}
Muestras
Proyecto de ejemplo: aad-web-application.
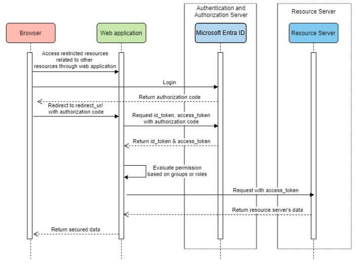
Aplicación web que accede a los servidores de recursos
Diagrama del sistema
Creación de recursos necesarios en Azure
Lea Inicio rápido: Registro de una aplicación con la plataforma de identidad de Microsoft.
Cree un registro de aplicación. Obtenga
AZURE_TENANT_ID,AZURE_CLIENT_IDyAZURE_CLIENT_SECRET.Establezca
redirect URIenAPPLICATION_BASE_URI/login/oauth2/code/, por ejemplo,http://localhost:8080/login/oauth2/code/. Se requiere el/de cola.
Adición de dependencias necesarias
<dependencies>
<dependency>
<groupId>com.azure.spring</groupId>
<artifactId>spring-cloud-azure-starter-active-directory</artifactId>
</dependency>
<dependency>
<groupId>org.springframework.boot</groupId>
<artifactId>spring-boot-starter-oauth2-client</artifactId>
</dependency>
</dependencies>
Adición de propiedades necesarias
spring:
cloud:
azure:
active-directory:
enabled: true
profile:
tenant-id: <tenant>
credential:
client-id: ${AZURE_CLIENT_ID}
client-secret: ${AZURE_CLIENT_SECRET}
authorization-clients:
graph:
scopes: https://graph.microsoft.com/Analytics.Read, email
Nota
Los valores permitidos para tenant-id son: common, organizations, consumerso el identificador de inquilino. Para obtener más información sobre estos valores, consulte la sección Uso del punto de conexión incorrecto (cuentas personales y de organización) de Error AADSTS50020: la cuenta de usuario del proveedor de identidades no existe en el inquilino. Para obtener información sobre cómo convertir la aplicación de un solo inquilino, consulte Convertir aplicación de un solo inquilino en multiinquilino en microsoft Entra ID.
Aquí, graph es el nombre de OAuth2AuthorizedClient, scopes significa que los ámbitos necesarios para dar su consentimiento al iniciar sesión.
Uso de OAuth2AuthorizedClient en la aplicación
public class Demo {
@GetMapping("/graph")
@ResponseBody
public String graph(
@RegisteredOAuth2AuthorizedClient("graph") OAuth2AuthorizedClient graphClient) {
// toJsonString() is just a demo.
// oAuth2AuthorizedClient contains access_token. We can use this access_token to access resource server.
return toJsonString(graphClient);
}
}
Ahora, inicie la aplicación y acceda a la aplicación en el explorador. A continuación, se le redirigirá a la página de inicio de sesión de Microsoft.
Usos avanzados
Flujo de credenciales de cliente
El flujo predeterminado es flujo de código de autorización, si desea usar flujo de credenciales de cliente, puede configurar de esta manera:
spring:
cloud:
azure:
active-directory:
enabled: true
profile:
tenant-id: <tenant>
credential:
client-id: ${AZURE_CLIENT_ID}
client-secret: ${AZURE_CLIENT_SECRET}
authorization-clients:
graph:
authorization-grant-type: client_credentials # Change type to client_credentials
scopes: https://graph.microsoft.com/Analytics.Read, email
Nota
Los valores permitidos para tenant-id son: common, organizations, consumerso el identificador de inquilino. Para obtener más información sobre estos valores, consulte la sección Uso del punto de conexión incorrecto (cuentas personales y de organización) de Error AADSTS50020: la cuenta de usuario del proveedor de identidades no existe en el inquilino. Para obtener información sobre cómo convertir la aplicación de un solo inquilino, consulte Convertir aplicación de un solo inquilino en multiinquilino en microsoft Entra ID.
Acceso a varios servidores de recursos
En una aplicación web, puede acceder a varios servidores de recursos mediante la configuración de la siguiente manera:
spring:
cloud:
azure:
active-directory:
enabled: true
profile:
tenant-id: <tenant>
credential:
client-id: ${AZURE_CLIENT_ID}
client-secret: ${AZURE_CLIENT_SECRET}
authorization-clients:
resource-server-1:
scopes: # Scopes for resource-server-1
resource-server-2:
scopes: # Scopes for resource-server-2
Nota
Los valores permitidos para tenant-id son: common, organizations, consumerso el identificador de inquilino. Para obtener más información sobre estos valores, consulte la sección Uso del punto de conexión incorrecto (cuentas personales y de organización) de Error AADSTS50020: la cuenta de usuario del proveedor de identidades no existe en el inquilino. Para obtener información sobre cómo convertir la aplicación de un solo inquilino, consulte Convertir aplicación de un solo inquilino en multiinquilino en microsoft Entra ID.
A continuación, puede usar OAuth2AuthorizedClient en la aplicación como esta
public class Demo {
@GetMapping("/resource-server-1")
@ResponseBody
public String graph1(
@RegisteredOAuth2AuthorizedClient("resource-server-1") OAuth2AuthorizedClient client) {
return callResourceServer1(client);
}
@GetMapping("/resource-server-2")
@ResponseBody
public String graph2(
@RegisteredOAuth2AuthorizedClient("resource-server-2") OAuth2AuthorizedClient client) {
return callResourceServer2(client);
}
}
Muestras
Proyecto de ejemplo: aad-web-application.
Acceso a un servidor de recursos
Este escenario no admite el inicio de sesión, solo tiene que proteger el servidor validando el token de acceso. Si el token de acceso es válido, el servidor atiende la solicitud.
Diagrama del sistema
Creación de recursos necesarios en Azure
Lea Inicio rápido: Registro de una aplicación con la plataforma de identidad de Microsoft.
Cree un registro de aplicación. Obtenga
AZURE_CLIENT_ID.Lea Inicio rápido: Configuración de una aplicación para exponer una API web.
Exponga una API web con un ámbito denominado
Scope-1.
Adición de dependencias necesarias
<dependencies>
<dependency>
<groupId>com.azure.spring</groupId>
<artifactId>spring-cloud-azure-starter-active-directory</artifactId>
</dependency>
<dependency>
<groupId>org.springframework.boot</groupId>
<artifactId>spring-boot-starter-oauth2-resource-server</artifactId>
</dependency>
</dependencies>
Adición de propiedades necesarias
spring:
cloud:
azure:
active-directory:
enabled: true
credential:
client-id: ${AZURE_CLIENT_ID}
Ahora inicie la aplicación y acceda a la API web de la aplicación.
Obtendrá 401 sin un token de acceso.
Acceda a la aplicación con un token de acceso. Se validarán las siguientes notificaciones del token de acceso:
iss: el token de acceso debe ser emitido por el identificador de Entra de Microsoft.nbf: la hora actual no se puede realizar antes denbf.exp: la hora actual no se puede realizar después deexp.aud: sispring.cloud.azure.active-directory.credential.client-idospring.cloud.azure.active-directory.credential.app-id-uriconfigurados, la audiencia debe ser igual a laclient-idconfigurada oapp-id-uri. Si las dos propiedades no están configuradas, esta notificación no se validará.
Para obtener más información sobre el token de acceso, consulte documentos de MS sobre los tokens de acceso de la plataforma de identidad de Microsoft.
Usos avanzados
Adición de configuraciones de seguridad adicionales
@Configuration(proxyBeanMethods = false)
@EnableWebSecurity
@EnableMethodSecurity
public class AadOAuth2ResourceServerSecurityConfig {
/**
* Add configuration logic as needed.
*/
@Bean
public SecurityFilterChain htmlFilterChain(HttpSecurity http) throws Exception {
// @formatter:off
http.with(AadResourceServerHttpSecurityConfigurer.aadResourceServer(), Customizer.withDefaults())
.authorizeHttpRequests(authorize -> authorize.anyRequest().authenticated());
// @formatter:on
return http.build();
}
}
Validación del permiso por ámbitos
Cree recursos necesarios en Azure.
Lea Inicio rápido: Configuración de una aplicación para exponer una API web.
Exponga una API web con un ámbito denominado
Scope1.
Proteja el método específico.
class Demo { @GetMapping("scope1") @ResponseBody @PreAuthorize("hasAuthority('SCOPE_Scope1')") public String scope1() { return "Congratulations, you can access `scope1` endpoint."; } }
Al hacerlo, cuando se accede a /scope1 punto de conexión, se validarán las siguientes notificaciones en el token de acceso:
-
scp: el valor debe contenerScope1.
Validación del permiso por roles de aplicación
Cree recursos necesarios en Azure.
Lea Agregar roles de aplicación a la aplicación y recibirlos en el token.
Cree un rol de aplicación con los parámetros siguientes:
- Nombre para mostrar: AppRole1
- Tipos de miembros permitidos: Usuarios o grupos
- Valor: AppRole1
- ¿Desea habilitar este rol de aplicación: sí
Proteja el método específico.
class Demo { @GetMapping("app-role1") @ResponseBody @PreAuthorize("hasAuthority('APPROLE_AppRole1')") public String appRole1() { return "Congratulations, you can access `app-role1` endpoint."; } }
Al hacerlo, cuando se accede a /app-role1 punto de conexión, se validarán las siguientes notificaciones en el token de acceso:
-
roles: el valor debe contenerAppRole1.
Uso de la autenticación de cliente JWT
Para usar un token web JSON (JWT) para la autenticación de cliente, siga estos pasos:
- Consulte la sección Registrar el certificado con la plataforma de identidad de Microsoft de credenciales de certificado de autenticación de aplicaciones de plataforma de identidad de Microsoft.
- Cargue un certificado .pem
.pem en la aplicación registrada en Azure Portal. - Configure la ruta de acceso del certificado y la contraseña de un . PFX o . Certificado de P12.
- Agregue la propiedad
spring.cloud.azure.active-directory.authorization-clients.azure.client-authentication-method=private_key_jwtconfiguración al cliente que se va a autenticar a través de la autenticación de cliente JWT.
El siguiente archivo de configuración de ejemplo es para un escenario de aplicación web. La información del certificado se configura en las propiedades globales.
spring:
cloud:
azure:
credential:
client-id: ${AZURE_CLIENT_ID}
client-certificate-path: ${AZURE_CERTIFICATE_PATH}
client-certificate-password: ${AZURE_CERTIFICATE_PASSWORD}
profile:
tenant-id: <tenant>
active-directory:
enabled: true
user-group:
allowed-group-names: group1,group2
allowed-group-ids: <group1-id>,<group2-id>
post-logout-redirect-uri: http://localhost:8080
authorization-clients:
azure:
client-authentication-method: private_key_jwt
arm:
client-authentication-method: private_key_jwt
scopes: https://management.core.windows.net/user_impersonation
graph:
client-authentication-method: private_key_jwt
scopes:
- https://graph.microsoft.com/User.Read
- https://graph.microsoft.com/Directory.Read.All
webapiA:
client-authentication-method: private_key_jwt
scopes:
- ${WEB_API_A_APP_ID_URL}/Obo.WebApiA.ExampleScope
webapiB:
client-authentication-method: private_key_jwt
scopes:
- ${WEB_API_B_APP_ID_URL}/.default
authorization-grant-type: client_credentials
Nota
Los valores permitidos para tenant-id son: common, organizations, consumerso el identificador de inquilino. Para obtener más información sobre estos valores, consulte la sección Uso del punto de conexión incorrecto (cuentas personales y de organización) de Error AADSTS50020: la cuenta de usuario del proveedor de identidades no existe en el inquilino. Para obtener información sobre cómo convertir la aplicación de un solo inquilino, consulte Convertir aplicación de un solo inquilino en multiinquilino en microsoft Entra ID.
También puede configurar la información del certificado en las propiedades del servicio active-directory, como se muestra en este ejemplo:
spring:
cloud:
azure:
active-directory:
enabled: true
credential:
client-id: ${AZURE_CLIENT_ID}
client-certificate-path: ${AZURE_CERTIFICATE_PATH}
client-certificate-password: ${AZURE_CERTIFICATE_PASSWORD}
profile:
tenant-id: <tenant>
user-group:
allowed-group-names: group1,group2
allowed-group-ids: <group1-id>,<group2-id>
post-logout-redirect-uri: http://localhost:8080
authorization-clients:
azure:
client-authentication-method: private_key_jwt
arm:
client-authentication-method: private_key_jwt
scopes: https://management.core.windows.net/user_impersonation
graph:
client-authentication-method: private_key_jwt
scopes:
- https://graph.microsoft.com/User.Read
- https://graph.microsoft.com/Directory.Read.All
webapiA:
client-authentication-method: private_key_jwt
scopes:
- ${WEB_API_A_APP_ID_URL}/Obo.WebApiA.ExampleScope
webapiB:
client-authentication-method: private_key_jwt
scopes:
- ${WEB_API_B_APP_ID_URL}/.default
authorization-grant-type: client_credentials
Nota
Los valores permitidos para tenant-id son: common, organizations, consumerso el identificador de inquilino. Para obtener más información sobre estos valores, consulte la sección Uso del punto de conexión incorrecto (cuentas personales y de organización) de Error AADSTS50020: la cuenta de usuario del proveedor de identidades no existe en el inquilino. Para obtener información sobre cómo convertir la aplicación de un solo inquilino, consulte Convertir aplicación de un solo inquilino en multiinquilino en microsoft Entra ID.
Conexión a Microsoft Entra ID a través del proxy
Para conectar microsoft Entra ID a través del proxy, proporcione un RestTemplateCustomizer bean. Para obtener más información, consulte la sección Connecting to Microsoft Entra ID via proxy .
Muestras
Proyecto de ejemplo: aad-resource-server.
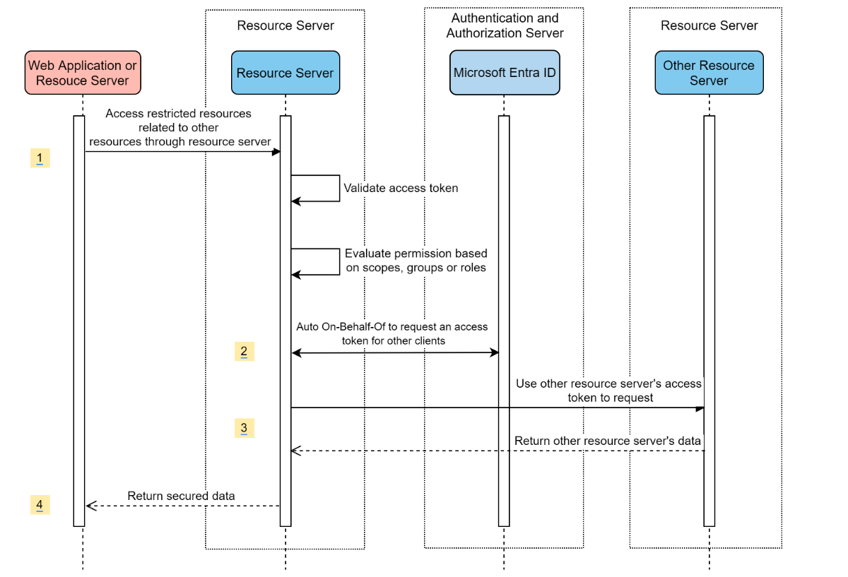
Servidor de recursos que visita otros servidores de recursos
Diagrama del sistema
Creación de recursos necesarios en Azure
Lea Inicio rápido: Registro de una aplicación con la plataforma de identidad de Microsoft.
Cree un registro de aplicación. Obtenga
AZURE_TENANT_ID,AZURE_CLIENT_IDyAZURE_CLIENT_SECRET.
Adición de dependencias necesarias
<dependencies>
<dependency>
<groupId>com.azure.spring</groupId>
<artifactId>spring-cloud-azure-starter-active-directory</artifactId>
</dependency>
<dependency>
<groupId>org.springframework.boot</groupId>
<artifactId>spring-boot-starter-oauth2-resource-server</artifactId>
</dependency>
<dependency>
<groupId>org.springframework.boot</groupId>
<artifactId>spring-boot-starter-oauth2-client</artifactId>
</dependency>
</dependencies>
Adición de propiedades necesarias
spring:
cloud:
azure:
active-directory:
enabled: true
profile:
tenant-id: <tenant>
credential:
client-id: ${AZURE_CLIENT_ID}
client-secret: ${AZURE_CLIENT_SECRET}
authorization-clients:
graph:
scopes:
- https://graph.microsoft.com/User.Read
Nota
Los valores permitidos para tenant-id son: common, organizations, consumerso el identificador de inquilino. Para obtener más información sobre estos valores, consulte la sección Uso del punto de conexión incorrecto (cuentas personales y de organización) de Error AADSTS50020: la cuenta de usuario del proveedor de identidades no existe en el inquilino. Para obtener información sobre cómo convertir la aplicación de un solo inquilino, consulte Convertir aplicación de un solo inquilino en multiinquilino en microsoft Entra ID.
Uso de OAuth2AuthorizedClient en la aplicación
public class SampleController {
@GetMapping("call-graph")
public String callGraph(@RegisteredOAuth2AuthorizedClient("graph") OAuth2AuthorizedClient graph) {
return callMicrosoftGraphMeEndpoint(graph);
}
}
Muestras
Proyecto de ejemplo: aad-resource-server-obo.
Aplicación web y servidor de recursos en una aplicación
Creación de recursos necesarios en Azure
Lea Inicio rápido: Registro de una aplicación con la plataforma de identidad de Microsoft.
Cree un registro de aplicación. Obtenga
AZURE_TENANT_ID,AZURE_CLIENT_IDyAZURE_CLIENT_SECRET.
Adición de dependencias necesarias
<dependencies>
<dependency>
<groupId>com.azure.spring</groupId>
<artifactId>spring-cloud-azure-starter-active-directory</artifactId>
</dependency>
<dependency>
<groupId>org.springframework.boot</groupId>
<artifactId>spring-boot-starter-oauth2-resource-server</artifactId>
</dependency>
<dependency>
<groupId>org.springframework.boot</groupId>
<artifactId>spring-boot-starter-oauth2-client</artifactId>
</dependency>
</dependencies>
Adición de propiedades necesarias
Establezca la propiedad spring.cloud.azure.active-directory.application-type en web_application_and_resource_servery especifique el tipo de autorización para cada cliente de autorización.
spring:
cloud:
azure:
active-directory:
enabled: true
profile:
tenant-id: <tenant>
credential:
client-id: ${AZURE_CLIENT_ID}
client-secret: ${AZURE_CLIENT_SECRET}
app-id-uri: ${WEB_API_ID_URI}
application-type: web_application_and_resource_server # This is required.
authorization-clients:
graph:
authorizationGrantType: authorization_code # This is required.
scopes:
- https://graph.microsoft.com/User.Read
- https://graph.microsoft.com/Directory.Read.All
Nota
Los valores permitidos para tenant-id son: common, organizations, consumerso el identificador de inquilino. Para obtener más información sobre estos valores, consulte la sección Uso del punto de conexión incorrecto (cuentas personales y de organización) de Error AADSTS50020: la cuenta de usuario del proveedor de identidades no existe en el inquilino. Para obtener información sobre cómo convertir la aplicación de un solo inquilino, consulte Convertir aplicación de un solo inquilino en multiinquilino en microsoft Entra ID.
Definir SecurityFilterChain
Configure varias instancias de SecurityFilterChain.
AadWebApplicationAndResourceServerConfig contiene dos configuraciones de cadena de filtros de seguridad para el servidor de recursos y la aplicación web.
@Configuration(proxyBeanMethods = false)
@EnableWebSecurity
@EnableMethodSecurity
public class AadWebApplicationAndResourceServerConfig {
@Bean
@Order(1)
public SecurityFilterChain apiFilterChain(HttpSecurity http) throws Exception {
http.with(AadResourceServerHttpSecurityConfigurer.aadResourceServer(), Customizer.withDefaults())
// All the paths that match `/api/**`(configurable) work as the resource server. Other paths work as the web application.
.securityMatcher("/api/**")
.authorizeHttpRequests(auth -> auth.anyRequest().authenticated());
return http.build();
}
@Bean
public SecurityFilterChain htmlFilterChain(HttpSecurity http) throws Exception {
// @formatter:off
http.with(AadWebApplicationHttpSecurityConfigurer.aadWebApplication(), Customizer.withDefaults())
.authorizeHttpRequests(auth -> auth.requestMatchers("/login").permitAll().anyRequest().authenticated());
// @formatter:on
return http.build();
}
}
Configuración
Propiedades configurables de spring-cloud-azure-starter-active-directory:
| Nombre | Descripción |
|---|---|
spring.cloud.azure.active-directory.app-id-uri |
URI de id. de aplicación que se puede usar en la notificación "aud" de un id_token. |
spring.cloud.azure.active-directory.application-type |
Tipo de la aplicación Microsoft Entra. |
spring.cloud.azure.active-directory.authenticate-additional-parameters |
Agregue parámetros adicionales a la dirección URL de autorización. |
spring.cloud.azure.active-directory.authorization-clients |
Los clientes de autorización de OAuth2. |
spring.cloud.azure.active-directory.credential.client-id |
Identificador de cliente que se va a usar al realizar la autenticación de entidad de servicio con Azure. |
spring.cloud.azure.active-directory.credential.client-secret |
Secreto de cliente que se usará al realizar la autenticación de entidad de servicio con Azure. |
spring.cloud.azure.active-directory.jwk-set-cache-lifespan |
La duración del JWK almacenado en caché establecido antes de que expire, el valor predeterminado es de 5 minutos. |
spring.cloud.azure.active-directory.jwk-set-cache-refresh-time |
El tiempo de actualización del JWK almacenado en caché establecido antes de que expire, el valor predeterminado es de 5 minutos. |
spring.cloud.azure.active-directory.jwt-connect-timeout |
Tiempo de espera de conexión para la llamada A URL remota de JWKSet. |
spring.cloud.azure.active-directory.jwt-read-timeout |
Lea Tiempo de espera para la llamada A URL remota de JWKSet. |
spring.cloud.azure.active-directory.jwt-size-limit |
Límite de tamaño en Bytes de la llamada A URL remota de JWKSet. |
spring.cloud.azure.active-directory.post-logout-redirect-uri |
URI de redirección después del cierre de sesión. |
spring.cloud.azure.active-directory.profile.cloud-type |
Nombre de la nube de Azure a la que se va a conectar. Los tipos admitidos son: AZURE, AZURE_CHINA, AZURE_GERMANY, AZURE_US_GOVERNMENT, OTHER. |
spring.cloud.azure.active-directory.profile.environment |
Propiedades para los puntos de conexión de Microsoft Entra. |
spring.cloud.azure.active-directory.profile.tenant-id |
Identificador de inquilino de Azure. Los valores permitidos para tenant-id son: common, organizations, consumerso el identificador de inquilino. |
spring.cloud.azure.active-directory.redirect-uri-template |
Punto de conexión de redireccionamiento: lo usa el servidor de autorización para devolver respuestas que contienen credenciales de autorización al cliente a través del agente de usuario del propietario del recurso. El valor predeterminado es {baseUrl}/login/oauth2/code/. |
spring.cloud.azure.active-directory.resource-server.claim-to-authority-prefix-map |
Configure la notificación que se usará para compilar GrantedAuthority y el prefijo del valor de cadena de GrantedAuthority. El valor predeterminado es : "scp" -> "SCOPE_", "roles" -> "APPROLE_". |
spring.cloud.azure.active-directory.resource-server.principal-claim-name |
Configure la notificación en el token de acceso que se devolverá en AuthenticatedPrincipal#getName. El valor predeterminado es "sub". |
spring.cloud.azure.active-directory.session-stateless |
Si true activa el filtro de autenticación sin estado AadAppRoleStatelessAuthenticationFilter. El valor predeterminado es false que activa AadAuthenticationFilter. |
spring.cloud.azure.active-directory.user-group.allowed-group-ids |
Los identificadores de grupo se pueden usar para construir GrantedAuthority. |
spring.cloud.azure.active-directory.user-group.allowed-group-names |
Los nombres de grupo se pueden usar para construir GrantedAuthority. |
spring.cloud.azure.active-directory.user-group.use-transitive-members |
Si es "true", use "v1.0/me/transitiveMemberOf" para obtener miembros. De lo contrario, use "v1.0/me/memberOf". El valor predeterminado es false. |
spring.cloud.azure.active-directory.user-name-attribute |
Decida qué notificación debe ser el nombre de la entidad de seguridad. |
Estos son algunos ejemplos sobre cómo usar estas propiedades:
Tipo de aplicación
El tipo de aplicación se puede deducir de las dependencias: spring-security-oauth2-client o spring-security-oauth2-resource-server. Si el valor inferido no es el valor que desea, puede especificar el tipo de aplicación. Esta es la tabla de valores válidos y valores inferidos:
Tipo de aplicación de spring-cloud-azure-starter-active-directory:
Tiene dependencia: spring-security-oauth2-client |
Tiene dependencia: spring-security-oauth2-resource-server |
Valores válidos del tipo de aplicación | Valor inferido |
|---|---|---|---|
| Sí | No | web_application |
web_application |
| No | Sí | resource_server |
resource_server |
| Sí | Sí |
web_application, resource_server, , resource_server_with_obo, web_application_and_resource_server |
resource_server_with_obo |
Spring Security con Azure Active Directory B2C
Azure Active Directory (Azure AD) B2C es un servicio de administración de identidades que permite personalizar y controlar cómo los clientes se registran, inician sesión y administran sus perfiles al usar las aplicaciones. Azure AD B2C habilita estas acciones al mismo tiempo que protege las identidades de los clientes.
Configuración de dependencias
<dependencies>
<dependency>
<groupId>com.azure.spring</groupId>
<artifactId>spring-cloud-azure-starter-active-directory-b2c</artifactId>
</dependency>
</dependencies>
Configuración
Propiedades configurables de spring-cloud-azure-starter-active-directory-b2c:
| Nombre | Descripción |
|---|---|
spring.cloud.azure.active-directory.b2c.app-id-uri |
URI de identificador de aplicación que se pueden usar en la notificación "aud" de un token. |
spring.cloud.azure.active-directory.b2c.authenticate-additional-parameters |
Parámetros adicionales para la autenticación. |
spring.cloud.azure.active-directory.b2c.authorization-clients |
Especifique la configuración del cliente. |
spring.cloud.azure.active-directory.b2c.base-uri |
URI base del punto de conexión de Azure AD B2C. |
spring.cloud.azure.active-directory.b2c.credential |
Información de credenciales de Azure AD B2C. |
spring.cloud.azure.active-directory.b2c.jwt-connect-timeout |
Tiempo de espera de conexión para la llamada A URL remota de JWKSet. |
spring.cloud.azure.active-directory.b2c.jwt-read-timeout |
Lea Tiempo de espera para la llamada A URL remota de JWKSet. |
spring.cloud.azure.active-directory.b2c.jwt-size-limit |
Límite de tamaño en Bytes de la llamada A URL remota de JWKSet. |
spring.cloud.azure.active-directory.b2c.login-flow |
Especifique la clave de flujo de inicio de sesión principal. El valor predeterminado es sign-up-or-sign-in. |
spring.cloud.azure.active-directory.b2c.logout-success-url |
Dirección URL de redireccionamiento después del cierre de sesión. El valor predeterminado es http://localhost:8080/login. |
spring.cloud.azure.active-directory.b2c.profile |
Información del perfil de Azure AD B2C. |
spring.cloud.azure.active-directory.b2c.reply-url |
Url de respuesta después de obtener el código de autorización. El valor predeterminado es {baseUrl}/login/oauth2/code/. |
spring.cloud.azure.active-directory.b2c.user-flows |
Flujos de usuario. |
spring.cloud.azure.active-directory.b2c.user-name-attribute-name |
Nombre de atributo de nombre de usuario. |
Para obtener configuraciones completas, compruebe propiedades de configuración de Azure de Spring Cloud.
Uso básico
Una aplicación web es cualquier aplicación basada en web que permita al usuario iniciar sesión con el identificador de Microsoft Entra, mientras que un servidor de recursos aceptará o denegará el acceso después de validar access_token obtenido del identificador de Microsoft Entra. Trataremos 4 escenarios en esta guía:
Acceso a una aplicación web.
Aplicación web que accede a los servidores de recursos.
Acceso a un servidor de recursos.
Servidor de recursos que accede a otros servidores de recursos.
Uso 1: Acceso a una aplicación web
En este escenario se usa El código de autorización de OAuth 2.0 concede flujo para iniciar sesión en un usuario con el usuario de Azure AD B2C.
Seleccione azure AD B2C en el menú del portal, seleccione Aplicacionesy, a continuación, seleccione Agregar.
Especifique la Nombre de la aplicación
Seleccione Claves en la aplicación, seleccione Generar clave para generar WEB_APP_AZURE_CLIENT_SECRETy, a continuación, seleccione Guardar.
Seleccione Flujos de usuario a la izquierda y, a continuación, seleccione Nuevo flujo de usuario.
Elija Registrarse o en, edición de perfilesy Restablecimiento de contraseña para crear flujos de usuario respectivamente. Especifique el flujo de usuario Nombre y Atributos de usuario y notificacionesy, a continuación, seleccione Crear.
Seleccione permisos de API>Agregar un permiso>API de Microsoft, seleccione Microsoft Graph, seleccione Permisos delegados, seleccione los permisos offline_access y permisos de openid y, a continuación, seleccione Agregar permiso para completar el proceso.
Conceda el consentimiento del administrador para los permisos de
Agregue las siguientes dependencias al archivo pom.xml.
<dependencies>
<dependency>
<groupId>com.azure.spring</groupId>
<artifactId>azure-spring-boot-starter-active-directory-b2c</artifactId>
</dependency>
<dependency>
<groupId>org.springframework.boot</groupId>
<artifactId>spring-boot-starter-web</artifactId>
</dependency>
<dependency>
<groupId>org.springframework.boot</groupId>
<artifactId>spring-boot-starter-thymeleaf</artifactId>
</dependency>
<dependency>
<groupId>org.springframework.boot</groupId>
<artifactId>spring-boot-starter-security</artifactId>
</dependency>
<dependency>
<groupId>org.thymeleaf.extras</groupId>
<artifactId>thymeleaf-extras-springsecurity6</artifactId>
</dependency>
</dependencies>
Agregue propiedades al archivo application.yml mediante los valores que creó anteriormente, como se muestra en el ejemplo siguiente:
spring:
cloud:
azure:
active-directory:
b2c:
enabled: true
authenticate-additional-parameters:
domain_hint: xxxxxxxxx # optional
login_hint: xxxxxxxxx # optional
prompt: [login,none,consent] # optional
base-uri: ${BASE_URI}
credential:
client-id: ${WEBAPP_AZURE_CLIENT_ID}
client-secret: ${WEBAPP_AZURE_CLIENT_SECRET}
login-flow: ${LOGIN_USER_FLOW_KEY} # default to sign-up-or-sign-in, will look up the user-flows map with provided key.
logout-success-url: ${LOGOUT_SUCCESS_URL}
user-flows:
${YOUR_USER_FLOW_KEY}: ${USER_FLOW_NAME}
user-name-attribute-name: ${USER_NAME_ATTRIBUTE_NAME}
Escriba el código Java.
Para el código del controlador, puede hacer referencia al ejemplo siguiente:
@Controller
public class WebController {
private void initializeModel(Model model, OAuth2AuthenticationToken token) {
if (token != null) {
final OAuth2User user = token.getPrincipal();
model.addAllAttributes(user.getAttributes());
model.addAttribute("grant_type", user.getAuthorities());
model.addAttribute("name", user.getName());
}
}
@GetMapping(value = { "/", "/home" })
public String index(Model model, OAuth2AuthenticationToken token) {
initializeModel(model, token);
return "home";
}
}
Para el código de configuración de seguridad, puede consultar el ejemplo siguiente:
@Configuration(proxyBeanMethods = false)
@EnableWebSecurity
public class WebSecurityConfiguration {
private final AadB2cOidcLoginConfigurer configurer;
public WebSecurityConfiguration(AadB2cOidcLoginConfigurer configurer) {
this.configurer = configurer;
}
@Bean
SecurityFilterChain filterChain(HttpSecurity http) throws Exception {
// @formatter:off
http.authorizeHttpRequests(auth -> auth.anyRequest().authenticated())
.with(configurer, Customizer.withDefaults());
// @formatter:on
return http.build();
}
}
Copie el home.html de aad-b2c-web-application ejemploy reemplace el PROFILE_EDIT_USER_FLOW y PASSWORD_RESET_USER_FLOW por los nombres de flujo de usuario que usó anteriormente.
Compile y pruebe la aplicación. Deje que Webapp ejecute en el puerto 8080.
Una vez que Maven compila e inicia la aplicación, abra http://localhost:8080/ en un explorador web. Debe redirigirse a la página de inicio de sesión.
Seleccione el vínculo con el flujo de usuario de inicio de sesión. Debe redirigir a Azure AD B2C para iniciar el proceso de autenticación.
Una vez que haya iniciado sesión correctamente, debería ver el home page de ejemplo desde el explorador.
Uso 2: Aplicación web que accede a los servidores de recursos
Este escenario se basa en el escenario Acceso a una aplicación web escenario para permitir que una aplicación acceda a otros recursos. Este escenario es el flujo de concesión de credenciales de cliente de OAuth 2.0.
Seleccione azure AD B2C en el menú del portal, seleccione Aplicacionesy, a continuación, seleccione Agregar.
Especifique la Nombre de la aplicación
Seleccione Claves en la aplicación, seleccione Generar clave para generar WEB_API_A_AZURE_CLIENT_SECRETy, a continuación, seleccione Guardar.
Seleccione Exponer una api en el panel de navegación y, a continuación, seleccione Establecer. Registre el URI de identificador de aplicación como WEB_API_A_APP_ID_URLy, a continuación, seleccione Guardar.
Seleccione manifiesto en el panel de navegación y, a continuación, pegue el siguiente segmento JSON en appRoles matriz. Registre el de identificador de aplicación de
{
"allowedMemberTypes": [
"Application"
],
"description": "WebApiA.SampleScope",
"displayName": "WebApiA.SampleScope",
"id": "04989db0-3efe-4db6-b716-ae378517d2b7",
"isEnabled": true,
"value": "WebApiA.SampleScope"
}
Seleccione permisos de API>Agregar un permiso>Mis API, seleccione nombre de aplicación de WebApiA, seleccione Permisos de aplicación, seleccione permiso WebApiA.SampleScope y, a continuación, seleccione Agregar permiso para completar el proceso.
Conceda el consentimiento del administrador para permisos de WebApiA.
Agregue la siguiente dependencia en función del escenario de Acceso a una aplicación web.
<dependency>
<groupId>org.springframework.boot</groupId>
<artifactId>spring-boot-starter-webflux</artifactId>
</dependency>
Agregue la siguiente configuración sobre la base del escenario Acceso a una aplicación web.
spring:
cloud:
azure:
active-directory:
b2c:
enabled: true
base-uri: ${BASE_URI} # Such as: https://xxxxb2c.b2clogin.com
profile:
tenant-id: <tenant>
authorization-clients:
${RESOURCE_SERVER_A_NAME}:
authorization-grant-type: client_credentials
scopes: ${WEB_API_A_APP_ID_URL}/.default
Nota
Los valores permitidos para tenant-id son: common, organizations, consumerso el identificador de inquilino. Para obtener más información sobre estos valores, consulte la sección Uso del punto de conexión incorrecto (cuentas personales y de organización) de Error AADSTS50020: la cuenta de usuario del proveedor de identidades no existe en el inquilino. Para obtener información sobre cómo convertir la aplicación de un solo inquilino, consulte Convertir aplicación de un solo inquilino en multiinquilino en microsoft Entra ID.
Escriba el código java de Webapp.
Para el código del controlador, puede hacer referencia al ejemplo siguiente:
class Demo {
/**
* Access to protected data from Webapp to WebApiA through client credential flow. The access token is obtained by webclient, or
* <p>@RegisteredOAuth2AuthorizedClient("webApiA")</p>. In the end, these two approaches will be executed to
* DefaultOAuth2AuthorizedClientManager#authorize method, get the access token.
*
* @return Respond to protected data from WebApi A.
*/
@GetMapping("/webapp/webApiA")
public String callWebApiA() {
String body = webClient
.get()
.uri(LOCAL_WEB_API_A_SAMPLE_ENDPOINT)
.attributes(clientRegistrationId("webApiA"))
.retrieve()
.bodyToMono(String.class)
.block();
LOGGER.info("Call callWebApiA(), request '/webApiA/sample' returned: {}", body);
return "Request '/webApiA/sample'(WebApi A) returned a " + (body != null ? "success." : "failure.");
}
}
El código de configuración de seguridad es el mismo que en el escenario de Acceso a una aplicación web. Agregue otro webClient de bean de la siguiente manera:
public class SampleConfiguration {
@Bean
public WebClient webClient(OAuth2AuthorizedClientManager oAuth2AuthorizedClientManager) {
ServletOAuth2AuthorizedClientExchangeFilterFunction function =
new ServletOAuth2AuthorizedClientExchangeFilterFunction(oAuth2AuthorizedClientManager);
return WebClient.builder()
.apply(function.oauth2Configuration())
.build();
}
}
Para escribir el código java de WebApiA, consulte la sección Acceso a un servidor de recursos.
Compile y pruebe la aplicación. Deje que Webapp y WebApiA se ejecuten en 8080 de puerto y 8081 respectivamente. Inicie las aplicaciones Webapp y WebApiA. Vuelva a la página principal después de iniciar sesión correctamente. A continuación, puede acceder a http://localhost:8080/webapp/webApiA para obtener la respuesta de recursos WebApiA.
Uso 3: Acceso a un servidor de recursos
Este escenario no admite el inicio de sesión. Solo tiene que proteger el servidor validando el token de acceso y, si es válido, atiende la solicitud.
Para crear el permiso de WebApiA, consulte Uso 2: Servidores de recursos de acceso a aplicaciones web.
Agregue WebApiA permiso y conceda el consentimiento del administrador para la aplicación web.
Agregue las siguientes dependencias al archivo pom.xml.
<dependencies>
<dependency>
<groupId>com.azure.spring</groupId>
<artifactId>azure-spring-boot-starter-active-directory-b2c</artifactId>
</dependency>
<dependency>
<groupId>org.springframework.boot</groupId>
<artifactId>spring-boot-starter-web</artifactId>
</dependency>
</dependencies>
Agregue la siguiente configuración.
spring:
cloud:
azure:
active-directory:
b2c:
enabled: true
base-uri: ${BASE_URI} # Such as: https://xxxxb2c.b2clogin.com
profile:
tenant-id: <tenant>
app-id-uri: ${APP_ID_URI} # If you're using v1.0 token, configure app-id-uri for `aud` verification
credential:
client-id: ${AZURE_CLIENT_ID} # If you're using v2.0 token, configure client-id for `aud` verification
user-flows:
sign-up-or-sign-in: ${SIGN_UP_OR_SIGN_IN_USER_FLOW_NAME}
Nota
Los valores permitidos para tenant-id son: common, organizations, consumerso el identificador de inquilino. Para obtener más información sobre estos valores, consulte la sección Uso del punto de conexión incorrecto (cuentas personales y de organización) de Error AADSTS50020: la cuenta de usuario del proveedor de identidades no existe en el inquilino. Para obtener información sobre cómo convertir la aplicación de un solo inquilino, consulte Convertir aplicación de un solo inquilino en multiinquilino en microsoft Entra ID.
Escriba el código Java.
Para el código del controlador, puede hacer referencia al ejemplo siguiente:
class Demo {
/**
* webApiA resource api for web app
* @return test content
*/
@PreAuthorize("hasAuthority('APPROLE_WebApiA.SampleScope')")
@GetMapping("/webApiA/sample")
public String webApiASample() {
LOGGER.info("Call webApiASample()");
return "Request '/webApiA/sample'(WebApi A) returned successfully.";
}
}
Para el código de configuración de seguridad, puede consultar el ejemplo siguiente:
@Configuration(proxyBeanMethods = false)
@EnableWebSecurity
@EnableMethodSecurity
public class ResourceServerConfiguration {
@Bean
public SecurityFilterChain htmlFilterChain(HttpSecurity http) throws Exception {
JwtAuthenticationConverter authenticationConverter = new JwtAuthenticationConverter();
JwtGrantedAuthoritiesConverter jwtGrantedAuthoritiesConverter = new JwtGrantedAuthoritiesConverter();
jwtGrantedAuthoritiesConverter.setAuthorityPrefix("APPROLE_");
authenticationConverter.setJwtGrantedAuthoritiesConverter(jwtGrantedAuthoritiesConverter);
// @formatter:off
http.authorizeHttpRequests(auth -> auth.anyRequest().authenticated())
.oauth2ResourceServer(o -> o.jwt(j -> j.jwtAuthenticationConverter(authenticationConverter)));
// @formatter:on
return http.build();
}
}
Compile y pruebe la aplicación. Deje que WebApiA ejecute en el puerto 8081. Obtenga el token de acceso del recurso de webApiA y, a continuación, acceda a http://localhost:8081/webApiA/sample como encabezado de autorización de portador.
Uso 4: Servidor de recursos que accede a otros servidores de recursos
Este escenario es una actualización de Acceso a un servidor de recursosy admite el acceso a otros recursos de aplicación, en función del flujo de credenciales de cliente de OAuth2.
Al hacer referencia a los pasos anteriores, se crea una aplicación de WebApiB y se expone un permiso de aplicación WebApiB.SampleScope.
{
"allowedMemberTypes": [
"Application"
],
"description": "WebApiB.SampleScope",
"displayName": "WebApiB.SampleScope",
"id": "04989db0-3efe-4db6-b716-ae378517d2b7",
"isEnabled": true,
"lang": null,
"origin": "Application",
"value": "WebApiB.SampleScope"
}
Conceda el consentimiento del administrador para los permisos de WebApiB.
En función de Acceso a un servidor de recursos, agregue la siguiente dependencia al archivo pom.xml.
<dependency>
<groupId>org.springframework.boot</groupId>
<artifactId>spring-boot-starter-webflux</artifactId>
</dependency>
Agregue la siguiente configuración sobre la base del Acceso a un servidor de recursos configuración del escenario.
spring:
cloud:
azure:
active-directory:
b2c:
enabled: true
credential:
client-secret: ${WEB_API_A_AZURE_CLIENT_SECRET}
authorization-clients:
${RESOURCE_SERVER_B_NAME}:
authorization-grant-type: client_credentials
scopes: ${WEB_API_B_APP_ID_URL}/.default
Escriba el código Java.
Para el código del controlador de WebApiA, puede hacer referencia al ejemplo siguiente:
public class SampleController {
/**
* Access to protected data from WebApiA to WebApiB through client credential flow. The access token is obtained by webclient, or
* <p>@RegisteredOAuth2AuthorizedClient("webApiA")</p>. In the end, these two approaches will be executed to
* DefaultOAuth2AuthorizedClientManager#authorize method, get the access token.
*
* @return Respond to protected data from WebApi B.
*/
@GetMapping("/webApiA/webApiB/sample")
@PreAuthorize("hasAuthority('APPROLE_WebApiA.SampleScope')")
public String callWebApiB() {
String body = webClient
.get()
.uri(LOCAL_WEB_API_B_SAMPLE_ENDPOINT)
.attributes(clientRegistrationId("webApiB"))
.retrieve()
.bodyToMono(String.class)
.block();
LOGGER.info("Call callWebApiB(), request '/webApiB/sample' returned: {}", body);
return "Request 'webApiA/webApiB/sample'(WebApi A) returned a " + (body != null ? "success." : "failure.");
}
}
Para el código del controlador de WebApiB, puede hacer referencia al ejemplo siguiente:
public class SampleController {
/**
* webApiB resource api for other web application
* @return test content
*/
@PreAuthorize("hasAuthority('APPROLE_WebApiB.SampleScope')")
@GetMapping("/webApiB/sample")
public String webApiBSample() {
LOGGER.info("Call webApiBSample()");
return "Request '/webApiB/sample'(WebApi B) returned successfully.";
}
}
El código de configuración de seguridad es el mismo con escenario de acceso a un servidor de recursos, se agrega otro webClient de bean como se indica a continuación.
public class SampleConfiguration {
@Bean
public WebClient webClient(OAuth2AuthorizedClientManager oAuth2AuthorizedClientManager) {
ServletOAuth2AuthorizedClientExchangeFilterFunction function =
new ServletOAuth2AuthorizedClientExchangeFilterFunction(oAuth2AuthorizedClientManager);
return WebClient.builder()
.apply(function.oauth2Configuration())
.build();
}
}
Compile y pruebe la aplicación. Deje que WebApiA y WebApiB se ejecuten en 8081 de puerto y 8082 respectivamente. Inicie las aplicaciones de WebApiA y WebApiB, obtenga el token de acceso para webApiA recurso y acceda a http://localhost:8081/webApiA/webApiB/sample como encabezado de autorización de portador.
Muestras
Para obtener más información, consulte los spring-cloud-azure-starter-active-directory-b2c ejemplos.
