Nota:
El acceso a esta página requiere autorización. Puede intentar iniciar sesión o cambiar directorios.
El acceso a esta página requiere autorización. Puede intentar cambiar los directorios.
Sync Framework se puede usar para sincronizar los datos entre participantes con una funcionalidad diversa. Un participante es un dispositivo o servicio que se puede sincronizar con otros sistemas que ejecutan Sync Framework.
Sync Framework admite los siguientes tipos de participantes:
Participante completo
Participante proxy
Participante parcial
Participante simple
Participante completo
Un participante completo hospeda el motor de tiempo de ejecución y almacena los metadatos localmente. Los participantes completos pueden tomar parte en escenarios de sincronización punto a punto porque ambos pueden iniciar la sincronización.
Dos participantes completos en la sincronización punto a punto
.gif)
Participante proxy
Un participante proxy inicia la sincronización para un proveedor remoto administrando las llamadas localmente y reenviándolas al proveedor remoto, como una base de datos que está almacenada en un servidor.
Seguridad Nota |
|---|
Sync Framework no proporciona autenticación o cifrado entre el proveedor proxy y el proveedor remoto. Para ayudar a evitar el acceso no autorizado o la manipulación, el canal de comunicación entre el proveedor proxy y el proveedor remoto se debe proteger utilizando una autenticación mutua adecuada y un mecanismo de cifrado, como Capa de sockets seguros (SSL). |
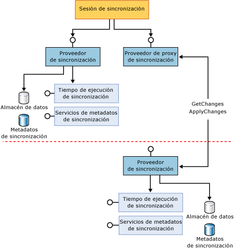
La ilustración siguiente muestra una sincronización del proveedor participante completo con un proveedor proxy. Observe que el proveedor proxy solo envía comandos y metadatos a través de la red al proveedor remoto. El proveedor remoto existe en el servidor de base de datos e implementa la lógica real que se utiliza para la sincronización. La línea roja con guiones representa el límite de un equipo.
Sincronización de un participante completo con un participante proxy
.gif)
La ilustración siguiente muestra cómo se puede usar Sync Framework para sincronizar proveedores que son remotos a la aplicación que inicia la sincronización. La aplicación que lleva el control puede estar conectando dos servicios web o Smart Devices que se deben sincronizar. Observe que ambos proveedores locales son proveedores proxy para los proveedores remotos. Las líneas rojas con guiones representan los límites de los equipos.
Aplicación central que sincroniza dos participantes proxy
.gif)
Participante parcial
Un participante parcial puede almacenar metadatos de sincronización, pero no procesarlos. Un participante parcial se basa en varios participantes completos para hospedar el motor de tiempo de ejecución e iniciar la sincronización. Los datos pueden circular a través de estos participantes porque pueden llevar los metadatos de la sincronización con múltiples maestros y comunicar estos metadatos con cualquier otro participante completo. Los participantes parciales no pueden tomar parte en escenarios punto a punto debido a su incapacidad para procesar los metadatos u hospedar el motor de tiempo de ejecución. Algunos ejemplos de participantes parciales son las unidades de disco USB y los teléfonos móviles que tienen capacidades de almacenamiento de datos.
La ilustración siguiente muestra el modo en que un participante completo, por ejemplo un equipo, se sincroniza con un participante parcial, por ejemplo un teléfono móvil. El participante completo enumera o filtra los cambios en nombre del participante parcial y almacena los metadatos en el participante parcial. Esto permite que cualquier otro participante completo sincronice este participante parcial.
Sincronización de un participante completo con un participante parcial
.gif)
Participante simple
Un participante simple no almacena metadatos, no puede hospedar el motor de tiempo de ejecución y puede no disponer de la capacidad de seguimiento de cambios. En cambio, un participante simple se basa en un solo participante completo para llevar a cabo todo lo que tenga que ver con enumerar cambios, aplicarlos, y tratar y almacenar los metadatos. Dado que un participante simple no puede almacenar metadatos, sólo puede actuar como un nodo hoja que se asocia con un solo participante completo que realiza la transferencia de datos con cualquier otro participante.
La ilustración siguiente muestra un participante completo que utiliza Metadata Storage Service para almacenar metadatos de un participante simple y que controla todos los aspectos de la sincronización en nombre de este. El almacén de metadatos se utiliza para realizar el seguimiento de los cambios relacionados con el participante simple, pero se almacena en el participante completo debido a las limitaciones de almacenamiento del participante simple.
Participante completo que usa Metadata Storage Service para sincronizar un participante simple
.gif)
Vea también
Conceptos
Proveedores de sincronización
Administración de los metadatos
Seguridad Nota