Freigeben über


Lernprogramm: Arbeiten mit dem Django-Webframework in Visual Studio

Dieser Artikel ist der erste Schritt in einer fünfteiligen Lernprogrammreihe, die veranschaulicht, wie Sie mit Django in Visual Studio arbeiten. Django ist ein hochrangiges Python-Framework, das für schnelle, sichere und skalierbare Webentwicklung entwickelt wurde. Visual Studio stellt Projektvorlagen bereit, mit denen Sie die Erstellung von Django-basierten Webanwendungen optimieren können. In dieser Lernprogrammreihe wird das Django-Framework im Kontext der Visual Studio-Projektvorlagen untersucht.

In Schritt 1 des Lernprogramms erfahren Sie, wie Sie:

  • Erstellen eines Django-Web-App-Projekts mithilfe der Vorlage "Leeres Django-Webprojekt "
  • Untersuchen des Codebausteins und Ausführen der App
  • Erstellen eines Git-Repositorys für die Django-Web-App
  • Arbeiten mit Git-Quellcode-Verwaltungssystemen
  • Erstellen einer virtuellen Umgebung für die Django-Web-App

Voraussetzungen

  • Visual Studio 2022 oder höher unter Windows mit den folgenden Optionen, die im Visual Studio Installer ausgewählt sind:

    • Wählen Sie auf der Registerkarte "Workloads " die Python-Entwicklungsoption aus. Weitere Informationen finden Sie unter Installieren der Python-Unterstützung in Visual Studio.

    • Wählen Sie auf der Registerkarte "Einzelne Komponenten " unter "Codetools" die Option "Git für Windows " aus.

Django-Projektvorlagen in Visual Studio sind in allen früheren Versionen von Python Tools für Visual Studio enthalten. Die Vorlagendetails unterscheiden sich möglicherweise von den Beschreibungen in dieser Lernprogrammreihe, insbesondere für frühere Versionen des Django-Webframeworks.

Visual Studio für Mac wird nicht unterstützt. Visual Studio Code unter Windows, Mac und Linux funktioniert gut mit Python über verfügbare Erweiterungen.

Visual Studio-Projekte und Django-Projekte

In django-Terminologie verfügt ein Django-Projekt über mehrere Konfigurationsdateien auf Standortebene zusammen mit einer oder mehreren "Apps". Um eine vollständige Webanwendung zu erstellen, können Sie diese Apps auf einem Webhost bereitstellen. Ein Django-Projekt kann mehrere Apps enthalten, und dieselbe App kann sich in mehreren Django-Projekten befinden.

Ein Visual Studio-Projekt kann das Django-Projekt zusammen mit mehreren Apps enthalten. In dieser Lernprogrammreihe bezieht sich der Begriff "Projekt" auf das Visual Studio-Projekt. Wenn sich der Inhalt auf den Teil "Django-Projekt" der Webanwendung bezieht, verweist er speziell auf ein "Django-Projekt".

Visual Studio Projekt und Lösung erstellen

In Schritt 1 dieser Lernprogrammreihe erstellen Sie eine einzelne Visual Studio-Projektmappe, die mehrere Django-Projekte enthält. Jedes Projekt enthält eine einzelne Django-App. Sie erstellen die Projekte mithilfe verschiedener Django-Projektvorlagen, die in Visual Studio enthalten sind. Indem Sie die Projekte in derselben Lösung beibehalten, können Sie einfach zwischen verschiedenen Dateien zum Vergleich wechseln.

Wenn Sie mit Django über die Befehlszeile arbeiten, beginnen Sie in der Regel ein Projekt, indem Sie den django-admin startproject <project_name> Befehl ausführen. In Visual Studio bietet die Vorlage Leeres Django-Webprojekt dieselbe Struktur innerhalb eines Visual Studio-Projekts und einer -Lösung.

Führen Sie diesen Prozess aus, um die Lösung und das Projekt zu erstellen:

  1. In Visual Studio wählen Sie Datei>Neues>Projekt aus und suchen Sie nach "Django". Wählen Sie dann die Vorlage Leeres Django-Webprojekt und anschließend Weiter aus.

    Screenshot, der zeigt, wie Die Vorlage

  2. Konfigurieren Sie Ihr neues Projekt und Ihre neue Lösung:

    1. Legen Sie den Namen des Visual Studio-Projekts auf BasicProject fest. Dieser Name wird auch für das Django-Projekt verwendet.

    2. Geben Sie den Speicherort an, an dem Visual Studio die Projektmappe und das Projekt speichern soll.

    3. Deaktivieren Sie die Option Lösungsdatei und Projekt im selben Verzeichnis ablegen.

    4. Legen Sie den Namen der Lösung auf LearningDjango fest. Die Lösung dient als Container für mehrere Projekte in dieser Lernprogrammreihe.

  3. Wählen Sie "Erstellen" aus.

  4. Nach einem Moment zeigt Visual Studio die Meldung dass die Python-Paketspezifikationsdatei "requirements.txt" im Projekt "BasicProject" erkannt wurde.

    Screenshot der Eingabeaufforderung, die angibt, dass eine Anforderungsdatei für das Projekt in Visual Studio erkannt wird.

    Das Dialogfeld gibt an, dass die ausgewählte Vorlage eine requirements.txt Datei enthält, die Sie zum Erstellen einer virtuellen Umgebung für das Projekt verwenden können.

  5. Wählen Sie das X rechts aus, um die Eingabeaufforderung zu schließen. Später in diesem Lernprogramm erstellen Sie die virtuelle Umgebung und stellen sicher, dass die Quellcodeverwaltung die Umgebung ausschließt. (Die Umgebung kann immer später aus der dateirequirements.txt erstellt werden.)

Git-Steuerelemente überprüfen

Im nächsten Verfahren machen Sie sich mit der Visual Studio-Unterstützung für die Git-Quellcodeverwaltung vertraut.

Von Bedeutung

In Visual Studio 2019 und höher ist die Git-Versionssteuerung standardmäßig aktiviert. Wenn Sie mehr darüber erfahren möchten, wie es mit Team Explorer verglichen wird, finden Sie auf der Seite "Paralleler Vergleich von Git" und "Team Explorer ".

Wenn Sie den Team-Explorer weiterhin in früheren Versionen von Visual Studio verwenden möchten, wechseln Sie zu Tools>Options>Environment>Preview Features , und schalten Sie das Kontrollkästchen "Neue Git-Benutzeroberfläche " um.

  1. Wählen Sie unten rechts im Hauptfenster von Visual Studio die Option "Zur Quellcodeverwaltung hinzufügen " aus, um das Projekt auf Ihr lokales Quellcodeverwaltungssteuerelement zu übernehmen, und wählen Sie dann Git aus:

    Screenshot, der zeigt, wie Sie ein Git-Repository in Visual Studio 2022 erstellen.

    Das Fenster " Git-Repository erstellen" wird geöffnet, in dem Sie ein neues Repository erstellen und pushen können.

  2. Nachdem Sie ein Repository erstellt haben, wird die Git-Steuerelementleiste unten rechts im Visual Studio-Hauptfenster angezeigt:

    Screenshot der Git-Steuerelemente unten rechts im Visual Studio-Hauptfenster.

    Von links nach rechts zeigt die Git-Kontrollleiste die Anzahl der ausgehenden/eingehenden Übertragungen (Pfeile #/#), die Anzahl der nicht übertragenen Änderungen (Bleistift #), den aktuellen Zweignamen und den aktuellen Repository-Namen an. Git-Steuerelemente sind auch im Git-Menü auf der Hauptsymbolleiste verfügbar.

  3. Wählen Sie auf der Git-Steuerelementleiste die Änderungen (Bleistift #) aus, um das Fenster "Git-Änderungen " zu öffnen. Sie können auch Ansicht>Git-Änderungen (STRG+O, STRG+G) auswählen:

    Screenshot des Fensters

    In diesem Fenster werden Details zu nicht übergebenen Änderungen angezeigt, einschließlich zwischengespeicherter Änderungen. Da das neu erstellte Projekt bereits automatisch zur Quellcodeverwaltung verpflichtet ist, werden keine ausstehenden Änderungen angezeigt.

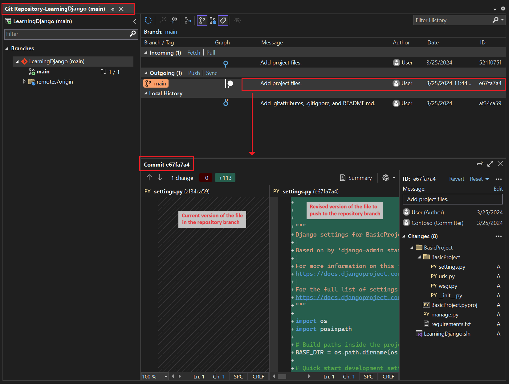
  4. Wählen Sie in der Git-Steuerungsleiste die Übertragungen aus (Pfeile #/#) und wählen Sie dann Alle Übertragungen anzeigen:

    Screenshot, der zeigt, wie Sie das Git-Repositoryfenster über die Git-Steuerelementleiste mit dem Befehl

    Das Git-Repositoryfenster wird geöffnet. Sie können auch wählen Ansicht>Git-Repository (Strg+O, Strg+R):

    Screenshot des Git-Repositoryfensters in Visual Studio.

    Dieses Fenster zeigt Einzelheiten für das aktuelle Repository im linken Bereich und den aktuellen Zweig mit ausgehenden/eingehenden Übertragungen im rechten Bereich.

    Um die Ansicht "Unterschiede" für die Datei anzuzeigen, wählen Sie im mittleren Bereich einen Commit aus. Die vorherige Version wird auf der linken Seite angezeigt, und die überarbeitete Version wird auf der rechten Seite angezeigt. Die Details enthalten auch den Änderungsautor, den Committer der Änderung und die Änderungsnachricht.

Machen Sie es sich zur Gewohnheit, regelmäßig die Git-Steuerelemente in Visual Studio zu verwenden, um Änderungen festzuschreiben und zu übertragen, während Sie diese Tutorials durcharbeiten. Die Schritte des Tutorials erinnern Sie an die entsprechenden Punkte.

Quellcodeverwaltung von Anfang an verwenden

Es gibt mehrere Vorteile für die Verwendung der Quellcodeverwaltung vom Anfang eines Projekts. Wenn Sie die Quellcodeverwaltung von Anfang an eines Projekts verwenden, insbesondere wenn Sie auch ein Remote-Repository verwenden, erhalten Sie regelmäßige offsite-Sicherung Ihres Projekts. Im Gegensatz zur Verwaltung eines Projekts nur auf einem lokalen Dateisystem bietet die Quellcodeverwaltung auch einen vollständigen Änderungsverlauf und die einfache Möglichkeit, eine einzelne Datei oder das gesamte Projekt in einen vorherigen Zustand zurückzustellen. Der Änderungsverlauf hilft dabei, die Ursache von Regressionen (Testfehler) zu ermitteln.

Die Quellcodeverwaltung ist unerlässlich, wenn mehrere Personen an einem Projekt arbeiten, da sie Überschreibungen verwaltet und Konfliktauflösungen bereitstellt. Die Quellcodeverwaltung ist grundsätzlich eine Form der Automatisierung und bereitet Sie gut auf die Automatisierung von Builds, Tests und die Verwaltung von Releases vor. Es ist der erste Schritt bei der Verwendung von Azure DevOps für ein Projekt, und da die Einstiegsbarrieren so niedrig sind, gibt es wirklich keinen Grund, die Quellcodeverwaltung von Anfang an nicht zu verwenden.

Weitere Informationen zur Quellcodeverwaltung als Automatisierung finden Sie unter The Source of Truth: The Role of Repositories in DevOps, einem Artikel in MSDN Magazine, der für mobile Apps geschrieben wurde, die auch für Web-Apps gelten.

Das automatische Committen von Projekten in Visual Studio verhindern

Führen Sie die folgenden Schritte aus, um zu verhindern, dass Visual Studio ein neues Projekt automatisch committ:

  1. Öffnen Sie den Bereich "Extras>Optionen", und erweitern Sie den Abschnitt Alle Einstellungen>Quellcodeverwaltung>Git-Einstellungen.

  2. Löschen Sie die Commit-Änderungen nach der Standardoption "Zusammenführen" .

  1. Öffnen Sie das Dialogfeld "Extras>Optionen" und erweitern Sie den Abschnitt Quellcodeverwaltung>Git Global Settings.

  2. Löschen Sie die Änderungen nach der Zusammenführung standardmäßig festschreiben Option und wählt OK.

Erstellen einer virtuellen Umgebung und Ausschließen der Quellcodeverwaltung

Nachdem Sie die Quellcodeverwaltung für Ihr Projekt konfiguriert haben, können Sie die virtuelle Umgebung mit den erforderlichen Django-Paketen erstellen, die das Projekt benötigt. Anschließend können Sie das Fenster "Git-Änderungen " verwenden, um den Ordner der Umgebung aus der Quellcodeverwaltung auszuschließen.

  1. Klicken Sie im Projektmappen-Explorer mit der rechten Maustaste auf den Knoten "Python-Umgebungen ", und wählen Sie "Umgebung hinzufügen" aus.

    Screenshot, der zeigt, wie Sie den Befehl

  2. Wählen Sie im Dialogfeld "Umgebung hinzufügen " die Option "Erstellen" aus, um die Standardwerte zu akzeptieren. (Sie können den Namen der virtuellen Umgebung bei Bedarf ändern, wodurch der Name des Unterordners geändert wird, aber env eine Standardkonvention ist.)

    Screenshot des Dialogfelds

  3. Wenn Visual Studio zur Eingabe von Administratorrechten aufgefordert wird, geben Sie Ihre Zustimmung an. Warten Sie mehrere Minuten, während Visual Studio Pakete herunterlädt und installiert. Für Django und seine Abhängigkeiten kann der Prozess eine Erweiterung von nahezu 1.000 Dateien in über 100 Unterordnern erfordern. Sie können den Fortschritt im Visual Studio-Ausgabefenster anzeigen.

  4. Wählen Sie auf der Git-Steuerelementleiste die nicht abgeschlossenen Änderungen aus (die jetzt 99+) angezeigt werden, um das Fenster "Git-Änderungen " zu öffnen:

    Screenshot, der zeigt, wie die nicht abgeschlossenen Änderungen für die Erstellung der virtuellen Umgebung im Git-Änderungsfenster angezeigt werden.

    Die Erstellung der virtuellen Umgebung bringt Tausende von Änderungen mit sich, sie müssen jedoch nicht in die Quellcodeverwaltung einbezogen werden. Sie oder jede andere Person, die das Projekt klont, kann die Umgebung jederzeit mithilfe der requirements.txt-Datei neu erstellen.

  5. Um die virtuelle Umgebung aus der Quellcodeverwaltung auszuschließen, klicken Sie im Fenster "Git-Änderungen " mit der rechten Maustaste auf den Ordner "env ", und wählen Sie "Diese lokalen Elemente ignorieren" aus:

    Screenshot, der zeigt, wie eine virtuelle Umgebung in Änderungen der Quellcodeverwaltung ignoriert wird.

    Nachdem Sie die virtuelle Umgebung ausgeschlossen haben, sind die einzigen verbleibenden Änderungen an der Projektdatei (.py) und der Gitignore-Datei , die einen hinzugefügten Eintrag für den Ordner "virtuelle Umgebung" enthält.

    Um die Ansicht "Unterschiede" für die GITIGNORE-Datei anzuzeigen, doppelklicken Sie im Git-Fenster "Änderungen " auf die Datei.

  6. Geben Sie im Fenster "Git-Änderungen " eine Commit-Nachricht ein, z. B. "Ursprüngliche Projektänderungen":

    Screenshot, der zeigt, wie Sie die Commit-Nachricht bearbeiten und commiten und die mehrstufigen Commits im Git-Änderungsfenster übertragen.

  7. In der Übertragen Dropdown-Menü, wählen Sie Staged Übertragen und Schieben Sie.

Sie können das Git-Repository und bestätigen Sie die Staged Übertragungen, die im Fenster Lokale Geschichte für den aktuellen Zweig.

Verstehen des Zwecks virtueller Umgebungen

Eine virtuelle Umgebung ist eine hervorragende Möglichkeit, die genauen Abhängigkeiten Ihrer Anwendung zu isolieren. Diese Methode der Isolation vermeidet Konflikte in einer globalen Python-Umgebung und unterstützt sowohl Tests als auch Die Zusammenarbeit. Wenn Sie eine App entwickeln, bringen Sie im Laufe der Zeit viele hilfreiche Python-Pakete mit sich. Indem Sie Pakete in einer projektspezifischen virtuellen Umgebung beibehalten, können Sie die requirements.txt Datei des Projekts ganz einfach aktualisieren, die diese Umgebung beschreibt, die in der Quellcodeverwaltung enthalten ist. Wenn Sie das Projekt auf andere Computer kopieren, einschließlich Buildservern, Bereitstellungsservern und anderen Entwicklungscomputern, ist es einfach, die Umgebung neu zu erstellen. Sie können die Umgebung neu erstellen, indem Sie nur die requirements.txt-Datei verwenden, weshalb sich die Umgebung nicht in der Quellcodeverwaltung befinden muss. Weitere Informationen finden Sie unter Verwenden virtueller Umgebungen.

Virtuelle Umgebung unter der Versionskontrolle entfernen

Sie können eine virtuelle Umgebung entfernen, nachdem sie unter Quellcodekontrolle steht. Folgen Sie diesen Schritten:

  1. Bearbeiten Sie Ihre Gitignore-Datei , um den Ordner auszuschließen:

    1. Öffnen Sie die Datei, indem Sie "Datei>öffnen>" auswählen.

      Sie können die Datei auch im Team-Explorer öffnen. Wählen Sie auf der Seite "Einstellungen" die Option "Repositoryeinstellungen" aus. Wechseln Sie zum Abschnitt "Ignore & Attributes Files ", und wählen Sie den Link "Bearbeiten " neben gitignore aus.

    2. Suchen Sie den Abschnitt am Ende mit dem Kommentar # Python Tools for Visual Studio (PTVS).

    3. Fügen Sie nach diesem Abschnitt eine neue Zeile für den Ordner der virtuellen Umgebung hinzu, z. B. /BasicProject/env.

  2. Öffnen Sie ein Befehlsfenster, und wechseln Sie zu dem Ordner (z. B. BasicProject), der über den Ordner "Virtuelle Umgebung" verfügt, z. B. "env".

  3. Führen Sie den git rm -r env Befehl aus, um die virtuelle Umgebung zu entfernen, die sich derzeit unter der Quellcodeverwaltung befindet.

  4. Übernehmen Sie Ihre Änderungen mit dem git commit -m 'Remove venv' oder übertragen Sie sie über den Befehl Änderungen Seite von Team-Explorer.

Überprüfen des Codebausteins

In diesem Abschnitt untersuchen Sie den Codebaustein in der Projektdatei (.py), den Visual Studio basierend auf Ihrer Vorlagenauswahl erstellt.

Hinweis

Der Textbausteincode ist identisch, unabhängig davon, ob Sie das Projekt in Visual Studio aus der Django-Vorlage erstellen oder das Projekt mithilfe des CLI-Befehls django-admin startproject <project_name>generieren.

  1. Öffnen Sie den Solution Explorer, um Ihre Projektmappe und Projektdateien anzuzeigen. Das anfängliche Projekt enthält nur zwei Dateien, manage.py und requirements.txt:

    Die requirements.txt Datei gibt die Django-Paketabhängigkeiten an. Das Vorhandensein dieser Datei lädt Sie ein, beim ersten Erstellen des Projekts eine virtuelle Umgebung zu erstellen.

    Die manage.py Datei ist das Befehlszeilenverwaltungsprogramm Django, das Visual Studio automatisch als Projektstartdatei festlegt. Sie führen das Hilfsprogramm auf der Befehlszeile mit dem Befehl python manage.py <command> [options] aus.

    Für allgemeine Django-Aufgaben bietet Visual Studio praktische Menübefehle. Klicken Sie im Projektmappen-Explorer mit der rechten Maustaste auf das Projekt, und wählen Sie Python aus, um die Liste der Befehle anzuzeigen. In dieser Lernprogrammreihe verwenden Sie mehrere dieser Befehle.

  2. Zusätzlich zu den beiden Dateien verfügt das Projekt auch über einen Unterordner mit demselben Namen wie das Projekt. Dieser Ordner enthält die grundlegenden Django-Projektdateien:

    • __init__.py: Eine leere Datei, die Python angibt, dass dieser Ordner ein Python-Paket ist.
    • settings.py: Die Einstellungen für das Django-Projekt, das Sie beim Entwickeln einer Web-App ändern.
    • urls.py: Ein Inhaltsverzeichnis für das Django-Projekt, das Sie beim Entwickeln Ihrer Web-App ändern.
    • wsgi.py: Ein Einstiegspunkt für WSGI-kompatible Webserver, um Ihr Projekt zu bedienen. In der Regel belassen Sie diese Datei as-is, da sie die Hooks für Produktionswebserver bereitstellt.

Generieren von Anforderungen nach der Paketinstallation

Visual Studio kann eine requirements.txt Datei aus einer virtuellen Umgebung generieren, nachdem Sie andere Pakete installiert haben.

  • In Lösungs-Explorererweitern Sie die Python-Umgebungen Knoten, klicken Sie mit der rechten Maustaste auf Ihre virtuelle Umgebung und wählen Sie Anforderungen.txt generieren.

Es empfiehlt sich, diesen Befehl regelmäßig zu verwenden, während Sie die Umgebung ändern. Übertragen Sie Änderungen an Ihren Anforderungen.txt Datei in der Versionskontrolle zusammen mit allen anderen Codeänderungen, die von dieser Umgebung abhängen. Wenn Sie eine kontinuierliche Integration auf einem Buildserver einrichten, sollten Sie die Datei generieren und Änderungen übernehmen, wenn Sie die Umgebung ändern.

Projekt ausführen

Jetzt können Sie Ihr Projekt in Visual Studio ausführen, indem Sie das folgende Verfahren ausführen:

  1. Wählen Sie in Visual Studio Debug>Debugging starten (F5) aus, oder wählen Sie Webserver auf der Hauptsymbolleiste aus (der angezeigte Browser kann variieren):

    Screenshot, der den Webserverbefehl auf der Hauptsymbolleiste in Visual Studio zeigt.

  2. Jeder Befehl führt den Server mithilfe des Befehls manage.py runserver <port>aus, der den integrierten Webserver in Django startet.

    Der Code startet die Anwendung mithilfe des angegebenen Ports innerhalb des Django-Entwicklungsservers.

    Wenn Visual Studio die Meldung "Debugger nicht starten" veröffentlicht und angibt, dass keine Startdatei gefunden wird, klicken Sie im Projektmappen-Explorer mit der rechten Maustaste auf die manage.py Datei, und wählen Sie "Als Startdatei festlegen" aus.

  3. Wenn der Server gestartet wird, wird ein Konsolenfenster geöffnet, um das Serverprotokoll anzuzeigen. Visual Studio öffnet automatisch einen Browser für http://localhost:<port>. Da Ihr Django-Projekt keine Apps enthält, zeigt Django nur eine Standardseite an, um zu bestätigen, dass der aktuelle Code wie erwartet funktioniert.

    Screenshot der Standardansicht des Django-Projekts im Browserfenster.

  4. Wenn Sie fertig sind, schließen Sie das Konsolenfenster, das den Django-Entwicklungsserver stoppt. Sie können auch wählen Fehlersuche>Debugging beenden.

Verwenden von Django-Webserver und -Framework

Django verfügt über einen integrierten Webserver, den Sie für Entwicklungszwecke verwenden können. Wenn Sie Ihre Django-Web-App lokal ausführen, verwenden Sie den integrierten Django-Webentwicklungsserver. Ein Beispiel für dieses Szenario ist, wenn Sie Ihre Django-Web-App in Visual Studio debuggen.

Wenn Sie Ihre Django-Web-App auf einem Webhost bereitstellen, verwenden Sie den Webserver auf dem Host anstelle des integrierten Django-Webservers. Das Modul wsgi.py im Django-Projekt sorgt für die Einbindung in die Produktionsserver.

Vergleichen von Debugbefehlen mit Project Python-Befehlen

Es gibt einen Unterschied zwischen der Verwendung der Menübefehle " Debuggen " und den Serverbefehlen, die im Python-Untermenü des Projekts aufgeführt sind.

Zusätzlich zu den Menübefehlen und Symbolleistenschaltflächen "Debuggen" können Sie den Server auch mithilfe derPython-Startserver>- oder Python>Start-Debugserverbefehle im Kontextmenü des Projekts starten.

Screenshot der Python-Befehle für das ausgewählte Projekt im Projektmappen-Explorer in Visual Studio.

Beide Befehle öffnen ein Konsolenfenster, in dem die lokale URL (localhost:port) für den ausgeführten Server angezeigt wird. Sie müssen jedoch manuell einen Browser mit dieser URL öffnen, und das Ausführen des Debugservers startet den Visual Studio-Debugger nicht automatisch. Sie können später einen Debugger an den ausgeführten Prozess anfügen, wenn Sie den Befehl "An Prozess anfügen>" verwenden möchten.

Nächster Schritt