Freigeben über


Schema-Designer

Der Schema-Designer in der MSSQL-Erweiterung für Visual Studio Code bietet eine grafische Umgebung zum Visualisieren, Entwerfen und Verwalten von Datenbankschemas, ohne Transact-SQL (T-SQL)-Anweisungen zu schreiben.

Screenshot der Schema-Designer-Übersicht mit einem Datenbankschemadiagramm.

Funktionen

Der Schema-Designer bietet folgende Features:

  • Visualisieren Sie die Datenbankstruktur mit interaktiven Diagrammen.
  • Erstellen oder Bearbeiten von Tabellen, Fremdschlüsseln, Primärschlüsseln und Einschränkungen.
  • Suchen, Drag & Drop, Filtern, Zoomen, Minikarte verwenden und Diagramme automatisch anordnen für effiziente Navigation und Anpassung.
  • Exportieren Sie Schemadiagramme zur Dokumentation oder zum Teilen.
  • Automatisches Generieren und Anzeigen schreibgeschützter T-SQL-Skripts, die Ihre Schemaänderungen darstellen.
  • Überprüfen und Anwenden von Änderungen an der Datenbank mit dem Feature "Änderungen veröffentlichen".

Öffnen des Schema-Designers

Klicken Sie im Objekt-Explorer mit der rechten Maustaste auf die Datenbank, und wählen Sie im Menü " Entwurfsschema " aus. Mit dieser Aktion wird die Schema-Designeransicht geöffnet, mit der Sie dann das visuelle Datenbankdiagramm anzeigen können.

Screenshot des Einstiegspunkts zum Öffnen des Schema-Designers in der MsSQL-Erweiterung von Visual Studio Code.

Sobald Sie sich im Schema-Designer befinden, finden Sie eine Canvas mit verschiedenen Navigationsfunktionen. Gehen Sie wie folgt vor:

  • Schwenken und Zoomen: Wählen Sie eine beliebige Stelle auf dem Zeichenbereich aus, und ziehen Sie sie, um das Diagramm zu verschieben. Verwenden Sie das Mausrad oder Trackpad-Gesten, um die Ansicht zu vergrößern und zu verkleinern, um eine nähere oder breitere Ansicht zu erhalten.

  • Minikarte: Verwenden Sie die integrierte Minikarte (in der unteren rechten Ecke des Designers) für die schnelle Navigation über große oder komplexe Schemas.

    Screenshot des Minikartenfeatures im Schema-Designer für die schnelle Navigation.

  • Ziehen und ablegen: Ordnen Sie Tabellen und Beziehungen neu an, indem Sie Elemente auf der Canvas ziehen. Mit dieser Option können Sie ein Layout erstellen, das für Sie oder Ihr Team sinnvoll ist.

  • Suchen und Filtern: Verwenden Sie das Suchfeld (STRG+F oder Cmd+F), um bestimmte Tabellen oder Spalten zu suchen. Wenden Sie Filter an, um sich auf bestimmte Teile des Schemas zu konzentrieren oder irrelevante Elemente auszublenden.

  • Automatische Anordnung: Das Diagramm wird standardmäßig automatisch in einem lesbaren Layout angeordnet. Wenn Sie Tabellen manuell neu positionieren und die Ansicht zurücksetzen möchten, wählen Sie die Schaltfläche "Autoarrange" aus, um die Tabellen neu zu organisieren.

Grundlegendes zu Tabellenstruktur und Beziehungen

Wenn Sie die Schema-Designeransicht eingeben, wird die Visualisierung Ihrer Datenbanktabellen angezeigt. Jede Tabelle zeigt ihren Schema- und Tabellennamen, Spalten, Datentypen und Primärschlüssel als Schlüsselsymbol an.

Screenshot einer Tabellenstruktur mit Spalten, Datentypen und Primärschlüsseln im Schema-Designer.

Fremdschlüsselbeziehungen werden mit Verbindungspfeilen zwischen Spalten angezeigt. Im vorherigen Diagramm verweist beispielsweise die AddressID Spalte in der CustomerAddress Tabelle auf die AddressID Spalte in der Address Tabelle, die visuell die Beziehung zwischen ihnen darstellt.

Hinzufügen oder Bearbeiten von Tabellen

Wählen Sie "Tabelle hinzufügen" in der oberen Symbolleiste aus, um eine neue Tabelle hinzuzufügen. Wählen Sie das Bleistiftsymbol in einer Tabelle im Diagramm aus, um diese Tabelle zu bearbeiten.

Screenshot des Tabellen-Editor-Bereichs zum Hinzufügen oder Ändern von Tabellendetails im Schema-Designer.

Diese Aktion öffnet die Registerkarte "Tabelle " im Tabellen-Editor in einem Seitenbereich. Sie haben folgende Möglichkeiten:

  • Auswählen oder Ändern des Schemas
  • Definieren des Tabellennamens
  • Hinzufügen neuer Spalten mit Name, Datentyp, Standardwert und Einschränkungen
  • Markieren einer oder mehrerer Spalten als Primärschlüssel
  • Löschen oder Aktualisieren vorhandener Spalten nach Bedarf

Wählen Sie "Speichern" aus, um Ihre Änderungen anzuwenden. Das Diagramm wird aktualisiert, um Ihre Änderungen widerzuspiegeln. Verwenden Sie für erweiterte Tabellenbearbeitungsfunktionen wie das Erstellen von Indizes oder das Einrichten von Einschränkungsregeln den Tabellen-Designer in der MSSQL-Erweiterung für Visual Studio Code.

Hinzufügen oder Bearbeiten von Fremdschlüsselbeziehungen

Um Fremdschlüsselbeziehungen zu verwalten, wählen Sie die Auslassungspunkte (...) in einer Tabelle im Diagramm aus, und wählen Sie " Beziehungen verwalten" aus.

Screenshot des Einstiegspunkts für die Beziehungsverwaltung im Schema-Designer.

Mit dieser Option wird die Registerkarte "Fremdschlüssel " im Seitenbereich " Tabellen-Editor " geöffnet, in dem Sie folgende Aktionen ausführen können:

  • Hinzufügen neuer Fremdschlüsselbeziehungen durch Verweisen auf Primärschlüssel in anderen Tabellen
  • Definieren Sie den Fremdschlüsselnamen
  • Bearbeiten vorhandener Fremdschlüssel zum Aktualisieren oder Korrigieren von Beziehungen

Screenshot des Verwaltungsbereichs für Fremdschlüsselbeziehungen im Schema-Designer.

Änderungen werden automatisch im visuellen Diagramm angezeigt, mit Pfeilen, die die Richtung der einzelnen Beziehungen anzeigen.

Screenshot von Pfeilen, die Fremdschlüsselbeziehungen zwischen Tabellen im Schema-Designer darstellen.

Alternativ können Sie eine Beziehung erstellen, indem Sie einen Pfeil aus einer Spalte direkt im Diagramm ziehen. Diese Methode definiert eine 1:1-Beziehung zwischen den ausgewählten Spalten.

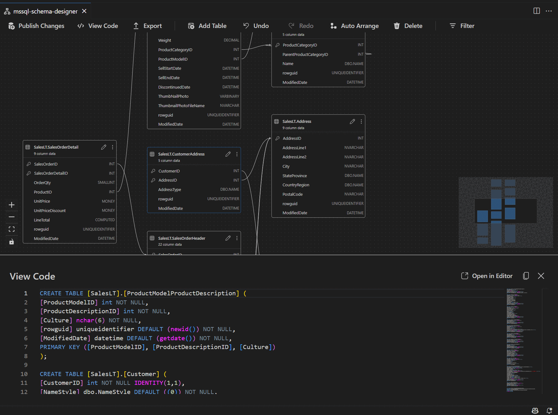
Schemadefinition im Skriptbereich anzeigen

Wählen Sie auf der Menübandsymbolleiste die Schaltfläche "Code anzeigen " aus, um den unteren Bereich zu öffnen. In diesem Bereich wird das schreibgeschützte T-SQL-Skript angezeigt, das Aktionen anzeigt, die im Schema-Designer in Echtzeit ausgeführt werden.

Screenshot des Codeansichtsbereichs mit T-SQL-Skripts, die vom Schema-Designer generiert wurden.

Überprüfen und veröffentlichen Sie Ihre Änderungen

Wenn Sie die Bearbeitung von Tabellen oder Beziehungen abgeschlossen haben, wählen Sie " Änderungen veröffentlichen " in der oberen Symbolleiste aus. Diese Aktion generiert einen Änderungszusammenfassungsbericht, in dem alle ausstehenden Änderungen im Schema aufgelistet sind.

Screenshot des Features zum Veröffentlichen von Änderungen im Schema-Designer, der Schemaänderungen zusammenfasst.

Überprüfen Sie den Bericht sorgfältig. Aktivieren Sie das Bestätigungsfeld, um mögliche Risiken zu bestätigen und zu akzeptieren, die mit der Anwendung der Änderungen verbunden sind. Dieser Prozess verwendet DacFX (Data-tier Application Framework), um Ihre Schemaupdates bereitzustellen.

GitHub Copilot-Integration

Der Schema-Designer unterstützt GitHub Copilot für KI-gestütztes Schemadesign. Mit natürlicher Sprache können Sie Schemas erstellen, vorhandene Schemas ändern, Änderungen über eine Diff-Ansicht überprüfen und externe Artefakte importieren. Änderungen werden im visuellen Diagramm und im T-SQL-Skript widergespiegelt.

Ausführliche Anweisungen zur Verwendung von GitHub Copilot im Schema-Designer finden Sie unter GitHub Copilot Integration in Schema Designer (Vorschau).

Feedback und Support

Wenn Sie Ideen oder Feedback haben oder sich mit der Community austauschen möchten, nehmen Sie an der Diskussion teil https://aka.ms/vscode-mssql-discussions. Um einen Fehler zu melden, besuchen Sie https://aka.ms/vscode-mssql-bug. Um ein neues Feature anzufordern, wechseln Sie zu https://aka.ms/vscode-mssql-feature-request.