Rediger

Del via


Set up Azure DevOps code sharing and create a build pipeline

Note

The Retail Interest Group by Dynamics 365 Commerce has moved from Yammer to Viva Engage. If you don't have access to the new Viva Engage community, fill out this form (https://aka.ms/JoinD365commerceVivaEngageCommunity) to be added and stay engaged in the latest discussions.

This article describes how to set up code sharing by using Microsoft Azure DevOps and create a build pipeline for your Microsoft Dynamics 365 Commerce online extensibility code.

By taking advantage of the capabilities of Azure DevOps, you can help your team plan work, collaborate on code development, and automate the building of deployment packages for Dynamics 365 Commerce e-Commerce.

This article guides you through the steps that are required to complete the following tasks:

  • Create a GitHub repository (repo) for the Commerce online software development kit (SDK).
  • Create and configure a build pipeline to generate a Commerce online deployable package.

Create an Azure DevOps GitHub repo

You can create an Azure DevOps GitHub repo project from a new or existing Azure DevOps service subscription. For more information, see Azure DevOps Service. To get started with a free trial account, see the Get started with Azure DevOps quickstart guide. To create an Azure DevOps GitHub repo, follow these steps:

  1. After the Azure DevOps service is set up for your organization, create a new Azure DevOps project.

    Screenshot of Azure DevOps Create a project to get started page with Private visibility selected.

  2. Enter a project name and a description. Select Private or Enterprise visibility, so that the project is accessible to your organization and developers.

    Screenshot of Azure DevOps new project page.

  3. For this example, use Git to clone the SDK code. Git is a free, open-source distributed version control system. Go to https://git-scm.com/downloads to download and install the latest build. You can accept all the default installation values.

  4. Install Visual Studio Code. Visual Studio Code is a lightweight source code editor that runs on your desktop, and is available for Windows, macOS, and Linux. It includes built-in support for JavaScript, TypeScript, and Node.js. Go to https://code.visualstudio.com to download the latest stable build. Then open the installer, and accept the user license agreement. You can accept all the default installation values.

  5. Clone the Commerce online SDK. The SDK provides everything that you need to extend your e-Commerce site. For example, you can use it to create new modules, data actions, and themes. The SDK configuration package is available through the following GitHub repo: https://github.com/microsoft/Msdyn365.Commerce.Online.

    There are two ways to get the SDK configuration packages to your development computer. You can either download the packages directly from the GitHub repo, or you can clone the repo.

    To clone the repo, follow these steps:

    1. Open a Command Prompt window as an admin, and create a directory to hold your e-Commerce site code (for example, c:\repos).
    2. From the new directory, enter git clone <YOUR_GIT_REPO>, where <YOUR_GIT_REPO> is your GitHub repo. Because you're pulling from the GitHub repo only one time, you can remove the .git folder, which is a hidden directory under the root.

    Here's an example.

    md c:\repos
    cd c:\repos
    git clone https://github.com/microsoft/Msdyn365.Commerce.Online.git
    cd Msdyn365.Commerce.Online
    
  6. Clone the Azure DevOps GitHub project repo:

    1. In the left navigation pane, under Repos, select Files.

    2. Select the Copy button to copy the URL.

      Screenshot of Azure DevOps Files page with Files link and copy button highlighted.

    3. Open a Command Prompt window as an admin, and create a directory to hold your e-Commerce site code (for example, c:\repos).

    4. From the new directory, enter git clone <AZURE_DEVOPS_GIT_REPO>, where <AZURE_DEVOPS_GIT_REPO> is the Azure DevOps GitHub project repo. A new, empty folder that has the name of the Azure DevOps project is created.

      cd c:\repos
      git clone https://xxxxxx.dev.azure.com/<DevOpsProjectName>/_git/<DevOpsProjectName>
      
  7. Copy all the contents of C:\repos\Msdyn365.Commerce.Online to C:\repos\<DevOpsProjectName>. Don't copy the hidden .git folder.

  8. In Visual Studio Code, open the c:\repos\<DevOpsProjectName> folder. When you select the Source Control button, Visual Studio Code shows the new changes that you must commit.

  9. To commit all the changes to Git, enter a description in the field at the top of the Source Control: Git pane, and then select the check mark symbol above it. When you're prompted to stage all your changes and commit them directly, select Yes.

    Screenshot of Source Control button and check mark symbol highlighted on the Source Control Git pane in Visual Studio Code.

  10. Select the ellipsis (...) to the right of the check mark symbol, and then, on the menu that appears, select Push to push the changes to the repo.

    Screenshot of Push item highlighted on the flyout menu in Visual Studio Code.

In Azure DevOps, you should now see the new files.

Screenshot of Azure DevOps Files page with new files listed.

Create and configure a new build pipeline in Azure DevOps

To create and configure a new build pipeline in Azure DevOps, follow these steps:

  1. In the left navigation pane, under Pipelines, select Pipelines. Then, select Create Pipeline.

    Screenshot of Azure Pipelines page with Create Pipeline highlighted.

  2. Select Use the classic editor.

    Screenshot of Azure DevOps Where is your code page with the Use the classic editor link highlighted.

  3. In the Repository field, select your Azure DevOps GitHub repo project. Then, select Continue.

    Screenshot of Azure DevOps Select your repository page with the Repository field highlighted.

  4. Under Select a template, select Empty job.

    Screenshot of Azure DevOps Choose a template page with Empty job link highlighted.

  5. Next to Agent job, select the plus sign (+) to add a new agent job.

    Screenshot of Azure DevOps pipeline Tasks tab with Agent job plus sign highlighted.

  6. In the Add tasks pane, search for "PowerShell." In the PowerShell task, select Add.

    Screenshot of Azure DevOps Add tasks pane with search box and PowerShell task Add button highlighted.

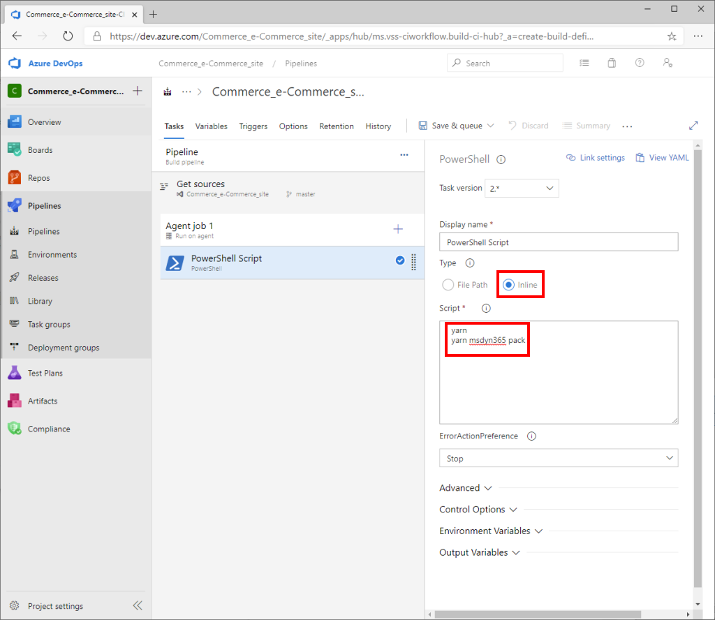
  7. In the main part of the page, select PowerShell Script. Then, in the PowerShell pane, under Type, select Inline. Copy the following script into the Script field.

    yarn
    yarn msdyn365 pack
    

    Screenshot of Azure DevOps PowerShell pane with the Inline option and the Script field value highlighted.

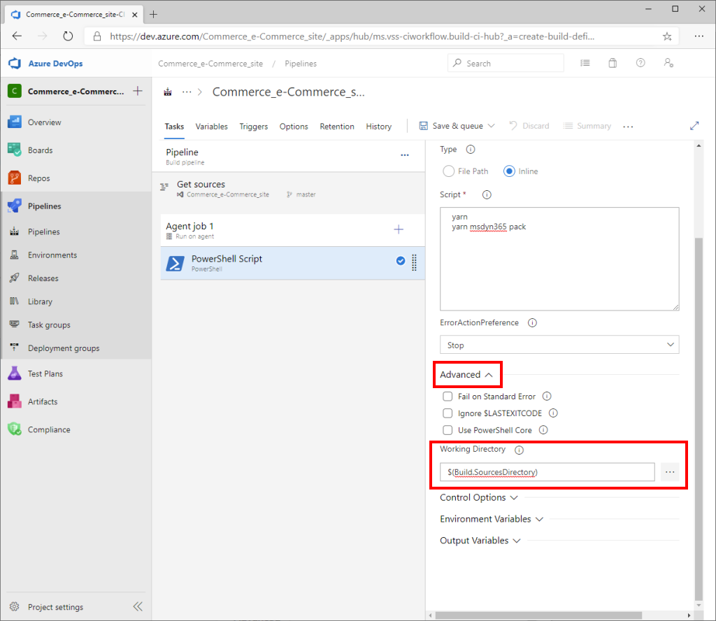
  8. In the right pane, on the Advanced FastTab, in the Working Directory field, enter $(Build.SourcesDirectory).

    Screenshot of Azure DevOps PowerShell pane with the Advanced FastTab and the Working directory field highlighted.

  9. In the main part of the page, next to Agent job, select the plus sign (+) to add a new agent job.

  10. In the Add tasks pane, search for "copy." In the Copy files task, select Add.

    Screenshot of Azure DevOps Add tasks pane with search box and Copy files task Add button highlighted.

  11. In the main part of the page, select the Copy files task. Then, in the Copy files pane, follow these steps:

    1. In the Source Folder field, enter $(Build.SourcesDirectory).
    2. In the Contents field, enter *.zip.
    3. In the Target Folder field, enter $(Build.ArtifactStagingDirectory).

    Screenshot of Azure DevOps Copy files pane with Source Folder, Contents, and Target Folder fields highlighted.

  12. In the main part of the page, next to Agent job, select the plus sign (+) to add a new agent job.

  13. In the Add tasks pane, search for "publish." In the Publish Pipeline Artifacts task, select Add.

    Screenshot of Azure DevOps Add tasks pane with search box and Publish Pipeline Artifacts task Add button highlighted.

  14. In the main part of the page, select the Publish Pipeline Artifacts task. Then, in the Publish Pipeline Artifacts pane, follow these steps:

    1. In the File or directory path field, enter $(Build.ArtifactStagingDirectory).
    2. In the Artifact name field, enter drop.

    Screenshot of Azure DevOps Publish Pipeline Artifacts pane with File or directory path and Artifact name fields highlighted.

  15. On the toolbar, select Save & queue.

    Screenshot of Save and queue highlighted on the toolbar.

  16. In the Run pipeline dialog box, make sure that the Agent Specification field is set to windows-2019, and then select Save and run.

    Screenshot of Run pipeline dialog box with Agent specification field and Save and run button highlighted.

    Tools that you typically use to build, test, and run JavaScript apps (such as npm, Node, Yarn, and Gulp) are preinstalled on Microsoft-hosted agents in Azure Pipelines. For the exact versions of Node.js and npm that are preinstalled, see the Microsoft-hosted agents. To install a specific version of these tools on Microsoft-hosted agents, add the Node Tool Installer task to the beginning of your process. Yarn and Node.js version 16.x are both preinstalled on the windows-2019 agent.

    Note

    Version 10.0.26 and earlier of the online SDK requires Node version 12.x. To support this version on the agent, add the Node tool installer task specifying version 12.x ahead of the PowerShell task, as shown in the following illustration.

    Screenshot of Add the Node task to install version 12.

  17. Monitor the agent job logs to learn when the job is completed.

    Screenshot of Azure DevOps showing running job with agent job logs.

  18. After the job completes, in the left navigation pane, under Pipelines, select Pipelines. Then, on the Runs tab, under All pipeline runs, select the pipeline run to download the deployable package.

    Screenshot of Azure Pipelines page with Runs tab and pipeline run highlighted.

  19. Under Summary, under Artifacts, select 1 published.

    Screenshot of Pipeline run page with one published link highlighted.

  20. Select the drop folder to expand it and see the zip file that was created as part of the pipeline run. Select the Download button to download the file.

    Screenshot of Artifacts page showing the pipeline run zip file under the expanded Drop folder.

Increase node memory size

The default memory setting works for most customization scenarios. However, if your application needs more heap space (for example, if you see a "JavaScript heap out of memory" build error) you can specify the environment variable in the scripts section of the package.json file by adding --max_old_space_size=4096, as shown in the following example.

"build": "SET NODE_OPTIONS=--max_old_space_size=4096 && yarn msdyn365b build --use-eslint",

Additional resources

Get started with e-commerce online extensibility development

System requirements for a Dynamics 365 Commerce online extensibility development environment

Set up a development environment

Configure a development environment (.env) file

Configure an e-commerce development environment against a Commerce cloud environment